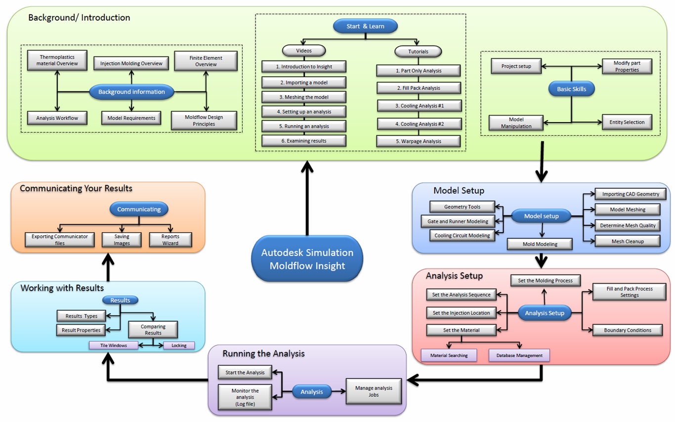
Learning Map
Parent topic:
New User Quickstart