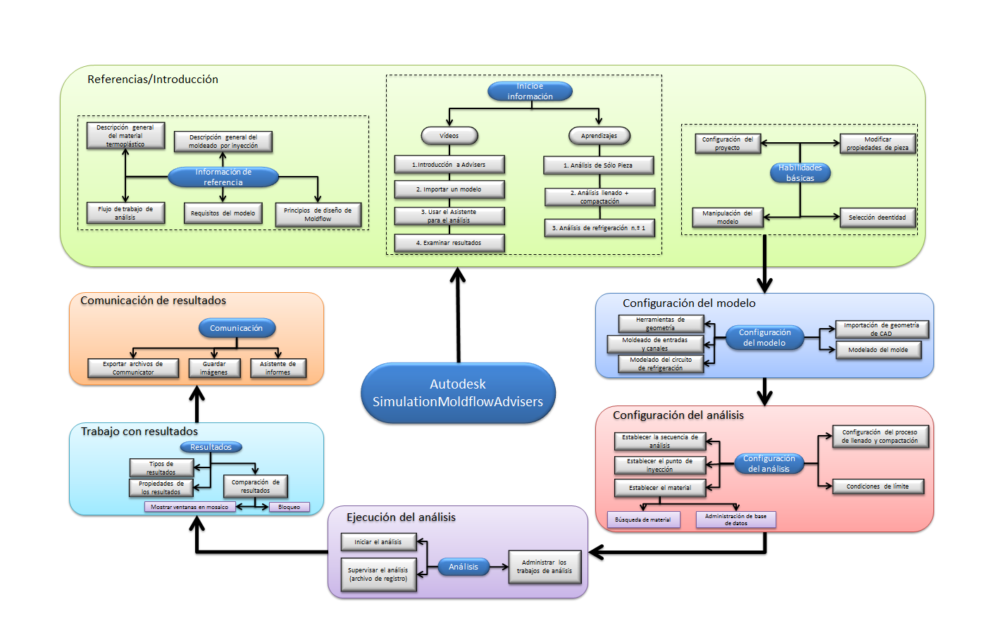
Esquema de conocimiento
Tema principal:
Nuevo inicio rápido de usuario