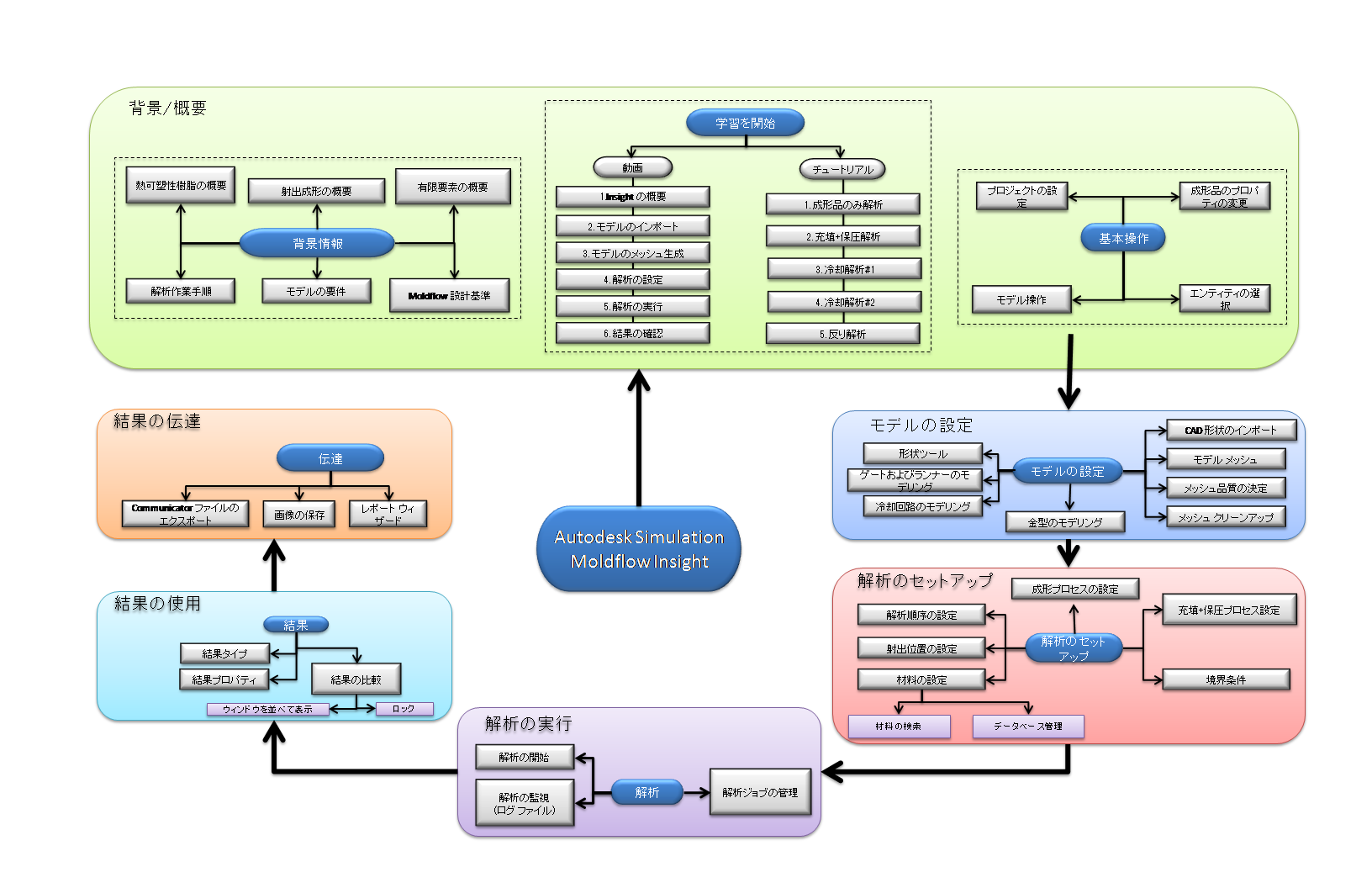
学習マップ
親トピック:
新しいユーザー クイックスタート