The resource repository is an XML database that stores the resources created by loading file-based data or by connecting to databases. There is one repository per site and it resides on the site server. The diagram on the facing page shows how the resources are stored in the repository.
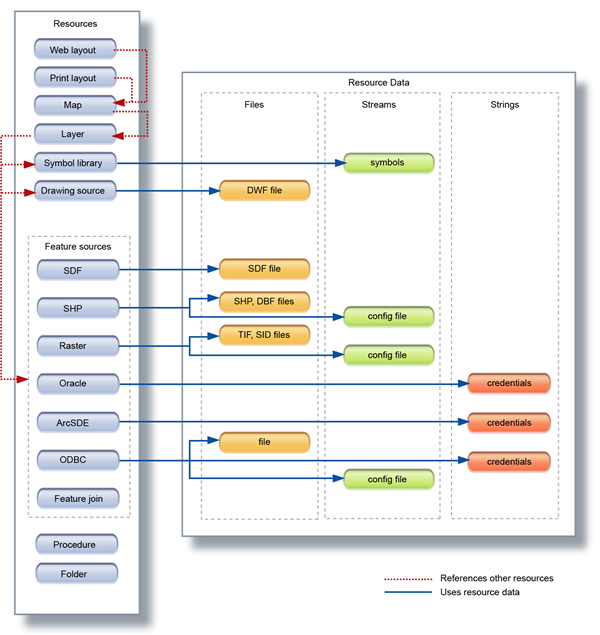
Resources are designed to be reused and shared. Some resources reference other resources. For example, maps and layers are stored as separate resources, and the map references the layers that are included in the map. Layers reference feature or drawing sources. When you update the original feature source, the layer is automatically updated as well.
Other resources, such as print layouts, are self-sufficient and do not reference any other resources or files. Some resources use associated resource data. For example, an ArcSDE feature source uses a file which holds the database credentials. Resource data can be stored as files, streams, or strings.
For information on backing up and restoring the resource repository, see the document RepositoryAdmin.pdf, installed with Infrastructure Map Server.

Contents of the resource repository