El repositorio de recursos es una base de datos XML que almacena los recursos creados al cargar datos basados en archivos o conectar con bases de datos. Existe un repositorio por sitio y reside en el servidor del sitio. El diagrama de la página adyacente muestra cómo se almacenan los recursos en el repositorio.
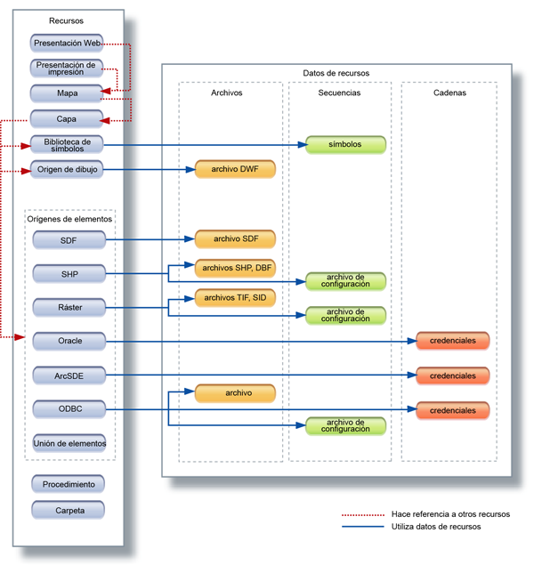
Los recursos están diseñados para ser reutilizados y compartidos. Algunos recursos hacen referencia a otros. Por ejemplo, los mapas y las capas se almacenan como recursos independientes, y el mapa hace referencia a las capas que se incluyen en el mapa. Las capas hacen referencia a orígenes de elementos o de dibujos. Cuando se actualiza el origen de elemento original, la capa se actualiza automáticamente.
Otros recursos, como las presentaciones de impresión, son autosuficientes y no hacen referencia a ningún otro recurso o archivo. Algunos recursos utilizan datos de recurso asociados. Por ejemplo, un origen de elemento ArcSDE utiliza un archivo que alberga las credenciales de la base de datos. Los datos de recursos se pueden almacenar como archivos, secuencias o cadenas.
Para obtener más información sobre cómo hacer copias de seguridad y restablecer el repositorio de recursos, consulte el documento RepositoryAdmin.pdf, que se instala con Infrastructure Map Server.

Contenido del repositorio de recursos