A propos de la modification de la représentation des ajustements et des tolérances

Pour ajouter des ajustements ou des tolérances aux cotes, lancez la commande AMPOWERDIM et ajoutez des ajustements ou des tolérances.

Si la représentation par défaut de l'ajustement ou de la tolérance ne vous satisfait pas, choisissez-en une autre parmi un jeu prédéfini disponible dans la liste déroulante Représentation ou la liste déroulante Méthode de l'onglet contextuel Cotation avancée du ruban.

Si le jeu prédéfini n'est pas pertinent, utilisez l'éditeur système pour créer vos propres représentations d'ajustement et méthodes de tolérance. Les informations figurant sur cette page décrivent les entrées et les identificateurs de l'éditeur système relatifs aux ajustements et aux tolérances.

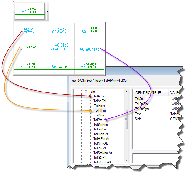
Les miniatures des tolérances de la liste Tolérance correspondent aux huit premières entrées sous Acad/M > DimSet >Tolérance, dans l'Editeur système. Le nom de ces entrées commence par "Tol" (par ex., TolHigh). Les autres entrées se rapportent à la représentation des tolérances dans une unité alternative et leurs noms finissent par "-Alt". Par exemple, TolHigh-Alt est la représentation dans une unité alternative de TolHigh.

Mappages des entrées de l'Editeur système aux représentations de tolérance

Les entrées sous Acad/M DimSet Tols, de haut en bas, correspondent aux représentations de tolérance de gauche à droite dans la liste.

De même que pour les tolérances, la représentation 12 dans la liste de la boîte de dialogue Représentation de l'ajustement correspond aux 11 premières entrées sous Acad/M > DimSet >Fits dans l'Editeur système. Le nom de ces entrées commencent par "Fit" (par ex., FitNm). Les autres entrées se rapportent à la représentation des ajustements dans une unité alternative et leurs noms finissent par "-Alt". Par exemple, FitNrm -Alt est la représentation dans une unité alternative de FitNrm.

Mappages des entrées de l'Editeur système aux représentations des ajustements

Les entrées sous Acad/M DimSet Fits, de haut en bas, correspondent aux représentations de tolérance de gauche à droite dans la liste Représentation de l'ajustement.

Identificateurs pour les entrées sous "Fits" et "Tols"

Les identificateurs pour les entrées sous "Fits" et sous "Tols" sont les mêmes, indépendamment du fait que l'entrée concerne un ajustement ou une tolérance.

Identificateurs pour les entrées sous "Fits" et "Tols"

Les identificateurs pour les entrées sous "Fits" et sous "Tols" sont les mêmes, indépendamment du fait que l'entrée concerne un ajustement ou une tolérance.

Les identificateurs et les valeurs qu'elles contiennent sont :

Curseur

Contient le nom du graphique à afficher sur le bouton. C'est généralement le nom d'un fichier de clichés (*.sld) créé à l'aide de la commande MCLICHE.

Texte

Contient le texte de la légende du bouton.

TolStr

Contient l'expression de la tolérance. Il s'agit généralement d'une combinaison de codes de format TEXTMULT et de caractères spéciaux.

TolStrSym

Contient l'expression à utiliser pour une tolérance symétrique, lorsqu'elle est exprimée sous la forme ± 9,9999. Si cet identificateur n'existe pas, le système suit TolStr.

TolStrOne

Contient l'expression à utiliser pour les tolérances à une face. Si cet identificateur n'existe pas, le système suit TolStr.

TolStrNeg

Contient l'expression à utiliser pour les tolérances à une face lorsque la tolérance non nulle est négative. Si cet identificateur n'existe pas, le système suit TolStrOne.

DIM___

Contient une valeur numérique à utiliser pour configurer une variable de cote AutoCAD qui a le même nom que cet identificateur.

Codes de format TEXTMULT utilisés dans les expressions de tolérance

Les codes de format TEXTMULT commencent par une barre oblique inversée ("\") et se terminent par un point virgule (";"). Tout ensemble de caractères de formatage MTEXT peut être utilisé dans les expressions de tolérance. La liste ci-dessous indique les codes de formatage les plus couramment utilisés dans les expressions de tolérance.

\Hnnn;

Paramètre la hauteur du texte sur nnn (dimension absolue).

 

\Hnnnx;

Paramètre la hauteur du texte sur nnn fois sa hauteur actuelle.

 

\Cnnn;

Paramètre la couleur sur nnn.

 

\Fnnn;

Paramètre la police du texte sur nnn.

 

\Annn;

Définit la valeur d'alignement sur nnn. Les valeurs correctes sont : 0, 1, 2 (bas, centre, haut).

 

\Snnnn^mmm;

Empile deux textes bout à bout (le texte nnnn est empilé sur le haut du texte mmm).

 

{ .... }

Le format entre parenthèses s'applique uniquement au texte entre parenthèses.

Remarque : Pour en savoir plus sur les codes de format MTEXT, consultez la documentation d'AutoCAD.

Caractères spéciaux utilisés dans les expressions de tolérance

Les caractères spéciaux les plus couramment utilisés dans les expressions de tolérance sont les suivants :

$T

Insère un symbole d'ajustement, par exemple, "h7" ou "js6".

 

$X

Indique un deuxième symbole d'ajustement (lamage) pour prendre en charge deux types d'ajustement. Si ce code est utilisé, "$T" est toujours l'ajustement d'arbre.

 

$P

Indique l'écart supérieur, sans le signe.

 

$+

Indique le signe pour l'écart supérieur. Le signe ("+" ou "-") est attribué en fonction de la valeur de l'écart.

 

$CP

Indique la somme de la valeur de cote et de l'écart supérieur. Par exemple : une valeur de cote de 30 unités et un écart supérieur de +0,010 sont exprimés par 30,010.

 

$M

Représente l'écart inférieur, sans le signe.

 

$-

Représente le signe de l'écart inférieur. Le signe ("+" ou "-") est attribué en fonction de la valeur de l'écart.

 

$CM

Représente la somme de la valeur de cote et de l'écart inférieur. Par exemple : une valeur de cote de 30 unités et un écart inférieur de -0,030 sont exprimés par 29,970.

 

$a_

Indique les unités alternatives. Ces méthodes sont les suivantes :

 

$aD - Valeur de cote.

 

$aP - Ecart supérieur.

 

$aM - Ecart inférieur.

 

$aCP - Somme de la cote et de l'écart supérieur.

 

$aCM - Somme de la cote et de l'écart inférieur.

 

$2

Modifie la couleur attribuée aux petits caractères (2,5 mm).

 

$3

Modifie la couleur attribuée aux grands caractères (3,5 mm).

Exemples

  1. Exemple d'expression d'ajustement

    $T {\H0.7x;$2 \A0;\S$+$P^$-$M;}

    $T

    Symbole d'ajustement ("lc3" dans ce cas). Aucune information de formatage n'est rattachée à ce caractère spécial, il a donc la même hauteur que le texte de cote.

     

    {

    Accolade ouvrante : ouvre une parenthèse pour appliquer des codes de format au texte entre parenthèses.

     

    \H0.7x;

    Règle la taille du texte sur 0,7 fois la hauteur du texte de cote.

     

    $2

    Attribue au texte la couleur définie pour les petits caractères.

     

    \A0;

    Définit l'alignement vertical sur "bas".

     

    \S

    Empile l'écart supérieur ($+$P) sur l'écart inférieur ($-$M). L'expression "\S$+$P^$-$M;" (combinant "\S" avec le caractère accent circonflexe "^" et le point-virgule ";") se présente sous la forme \Snnnn^mmm;.

     

    $+

    Le signe plus (+) dans l'écart supérieur.

     

    $P

    La valeur de l'écart supérieur.

     

    $-

    Le signe moins (-) dans l'écart inférieur.

     

    $M

    La valeur de l'écart inférieur.

     

    }

    Accolade fermante : ferme la parenthèse pour appliquer les codes de format au texte entre parenthèses.

  2. Exemple d'expression d'une représentation d'ajustement dans une unité alternative

    $T {\H0.71x;$2\S$+$P^$-$M;}{\H1.4x;[}$aD{\H0.71x;$2\S$+$aP^$-$aM;}{\H1.4x;]}

    Remarque : AutoCAD Mechanical n'est pas dépendant d'AutoCAD pour implémenter des unités alternatives. A la place, il construit l'unité alternative dans l'expression de tolérance.

    $T

    Classe de l'ajustement ("lc3" dans ce cas).

    { ... }

    Les écarts +0,000 et -0,0018. Voir l'exemple précédent pour une analyse de la mise en forme de l'écart.

    {H\1.4x;[}

    Règle la taille du texte sur 1,4 fois la hauteur du texte de cote et dessine le crochet ouvrant qui indique le début des unités alternatives.

    $aD

    La valeur de cote en unités alternatives (238,43 mm dans ce cas).

    { ... }

    Les écarts +0,0000 mm et -0,0457 mm. Voir l'exemple précédent pour une analyse de la mise en forme de l'écart.

    {\H1.4x]}

    Règle la taille du texte sur 1,4 fois la hauteur du texte de cote et dessine le crochet fermant qui indique la fin des unités alternatives.