参照と名前空間を追加

参照と名前空間を追加

VB.NET は C# に似た処理を使用します。Hello World プロジェクトを作成したら、次の手順を実行します。

  1. ソリューション エクスプローラでプロジェクト名を右クリックして、コンテキスト メニューを表示します。
  2. コンテキスト メニューから[プロパティ]を選択し、[プロパティ]ダイアログ ボックスを開きます。
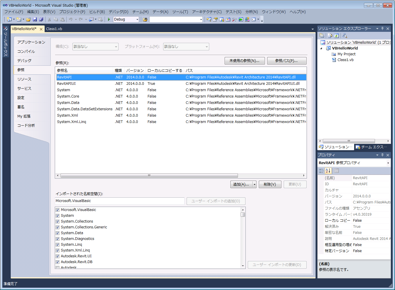
  3. [プロパティ]ダイアログ ボックスで、[参照]タブをクリックします。参照と名前空間のリストが表示されます。

  4. [参照の追加]ダイアログ ボックスを開くには、[追加]ボタンをクリックします。
  5. [参照の追加]ダイアログ ボックスで、[参照]タブをクリックします。Revit がインストールされているフォルダを指定し、RevitAPI.dll をクリックします。たとえば、インストール先フォルダの場所は C:¥Program Files¥Autodesk¥Revit Architecture 2012¥Program¥RevitAPI.dll のようになります。
  6. [OK] をクリックして参照を追加し、ダイアログ ボックスを閉じます。
  7. 上記の手順を繰り返して RevitAPIUI.dll への参照を追加します。RevitAPIUI.dll は、Revit API.dll と同じフォルダ内にあります。

    図 173: 参照を追加し名前空間を読み込む

  8. 参照を追加したら、プロジェクト内で使用する名前空間を読み込む必要があります。この例では、Autodesk.Revit.DB 名前空間と Autodesk.Revit.UI 名前空間を読み込みます。
  9. この処理を実行するには、[参照]フレーム内の RevitAPI をクリックしてハイライト表示します。[プロパティ]フレームの[ローカルをコピー]を「False」に設定します。RevitAPIUI.dll にも同じ操作を繰り返します。