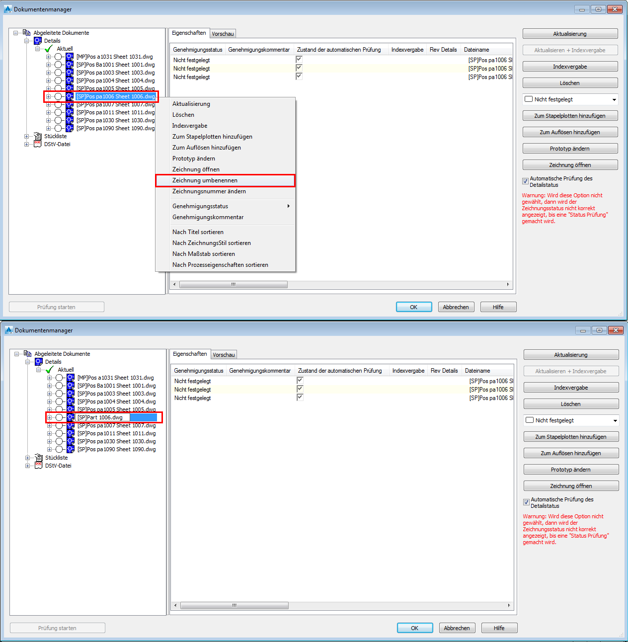
Sie können die Zeichnungsnummer über das Kontextmenü ändern.

\

Wenn Sie die Option Zeichnungsnummer für die Nummerierung verwenden:


In diesem Beispiel wurde die folgende Zeichnung neu nummeriert: [SP] Pos pa1009 Sheet 1009.dwg
Sie wurde von 1009 in 1100 umbenannt, und das Detail wurde wie folgt in die Update-Kategorie verschoben: [SP] Pos pa1009 Sheet 1100.dwg
Nach Ausführung des Befehls Aktualisierung für die Beschriftung wurde der Name des Details automatisch in [SP] Pos pa1100 Sheet 1100.dwg geändert.
Wenn Sie einen Dateinamen mithilfe des Befehls Zeichnung umbenennen ändern und anschließend mithilfe des Befehls Zeichnungsnummer ändern neu nummerieren, wird eine Warnmeldung angezeigt, die darauf hinweist, dass die "… Zeichnungsnummer im Dateinamen nicht aktualisiert wird". Die Detailzeichnung wird in die Kategorie Aktualisierung für die Beschriftung verschoben.
Wenn Sie die Aktualisierung durchführen, wird die ET- bzw. HT-Nummer des Teils in der Zeichnung aktualisiert, der Dateiname bleibt jedoch unverändert. Weitere Informationen finden Sie in den folgenden Abbildungen:


