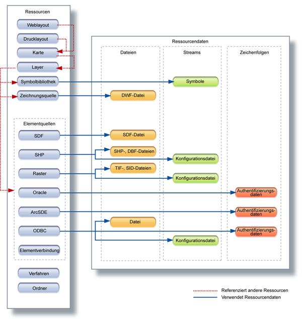
Der Ressourcenspeicher ist eine XML-Datenbank, in der die Ressourcen gespeichert sind, die durch das Laden dateibasierter Daten oder durch die Verbindung mit Datenbanken erstellt werden. Jede Site verfügt über einen Ressourcenspeicher, der sich auf dem Site-Server befindet. Das Diagramm auf der gegenüberliegenden Seite zeigt, wie die Ressourcen im Ressourcenspeicher gespeichert werden.
Ressourcen können mehrfach und von mehreren Benutzern gemeinsam verwendet werden. Einige Ressourcen referenzieren andere Ressourcen. Beispielsweise werden Karten und Layer als separate Ressourcen gespeichert, wobei die Karte die darin enthaltenen Layer referenziert. Layer referenzieren Element- oder Zeichnungsquellen. Wenn Sie die ursprüngliche Elementquelle aktualisieren, wird der Layer automatisch auch aktualisiert.
Andere Ressourcen, wie z. B. Drucklayouts, können unabhängig verwendet werden und referenzieren keine anderen Ressourcen oder Dateien. Einige Ressourcen verwenden verknüpfte Ressourcendaten. Eine ArcSDE-Elementquelle verwendet z. B. eine Datei, in der die Datenbankberechtigungen enthalten sind. Ressourcendaten können als Dateien, Streams oder Zeichenfolgen gespeichert werden.
Informationen zum Sichern und Wiederherstellen des Ressourcenspeichers finden Sie im Dokument RepositoryAdmin.pdf, das mit Infrastructure Map Server installiert wird.

Inhalt des Ressourcenspeichers