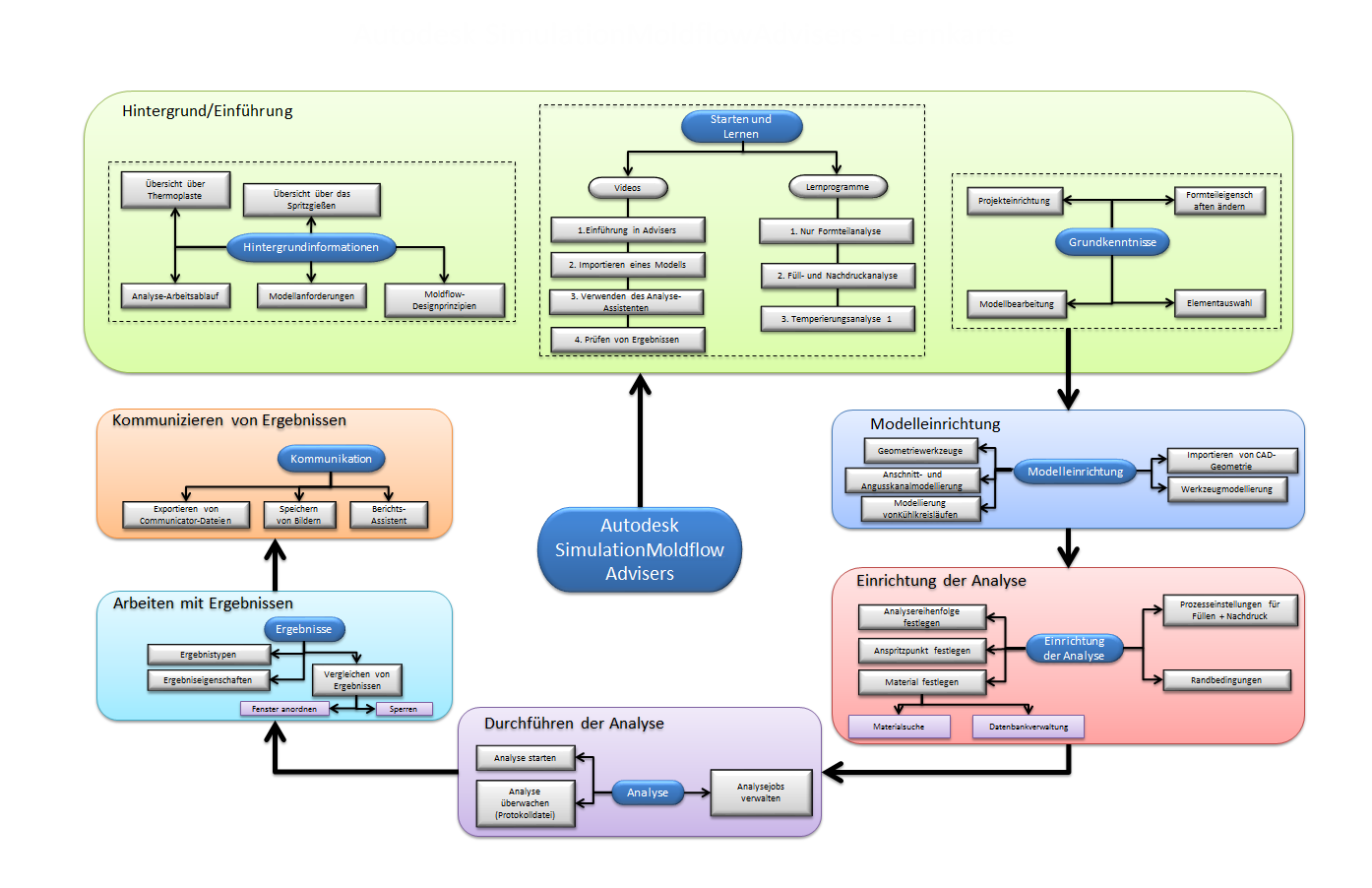
Lernpfad
Übergeordnetes Thema:
Erste Schritte