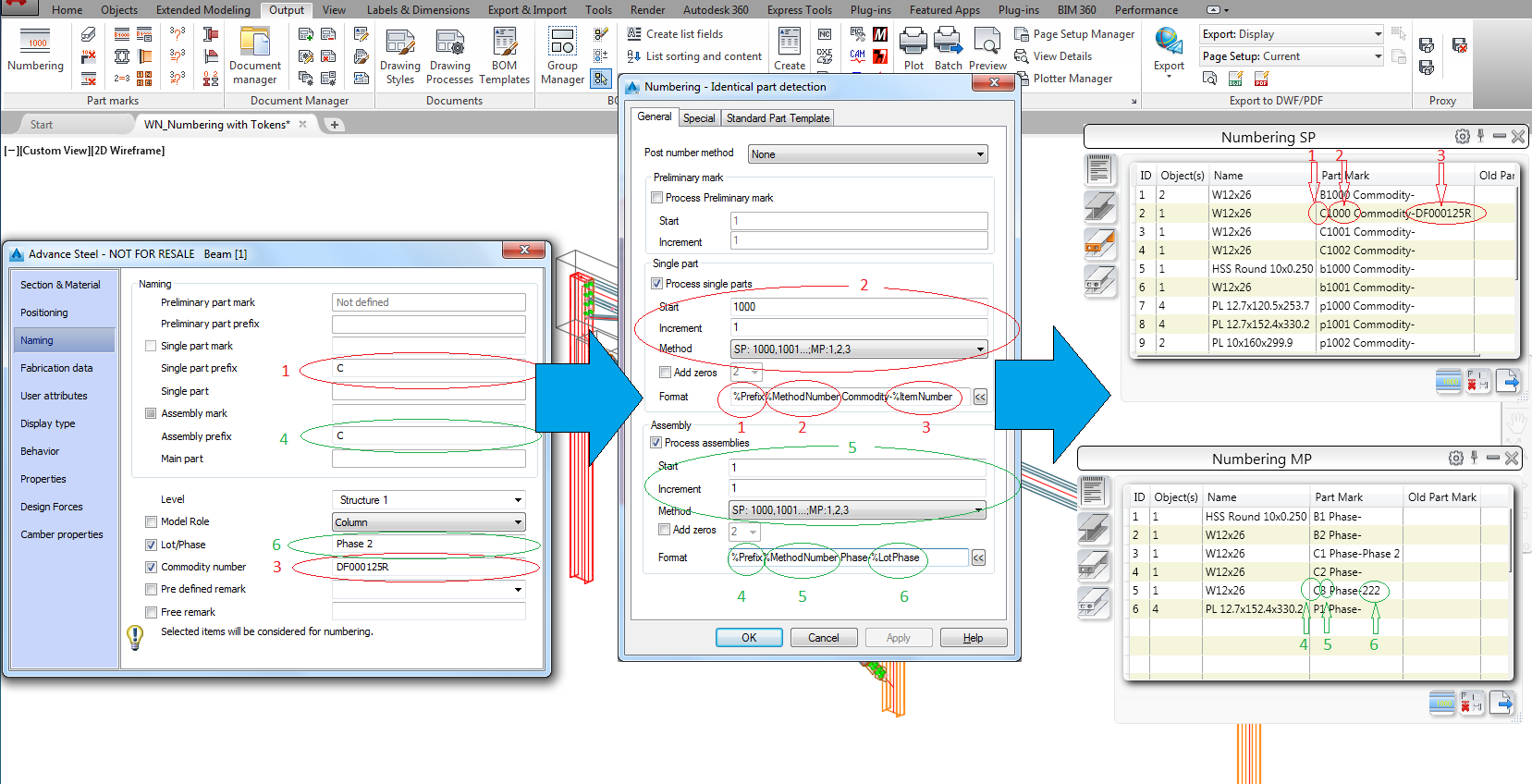
You can assign new information to elements mark using tokens.
- Project data information: Project Name, Project Number, Building
- Elements naming information: Prefix, Lot/Phase, Commodity Number
- Elements shape information: Thickness
- Model Name
- Method Number
Particularities
- You can add text notes between tokens. However, you cannot use some special characters such as - \/:*?"<>|
- The Method Number token (%MethodNumber) is mandatory. A warning will be displayed at the bottom of the dialog when it's missing.
- The Prefix token is mandatory when you activate Use Prefix in the Prefix configuration (Ribbon:Output > Part Marks:
) - a warning will be displayed at the bottom of the dialog when this token is missing.