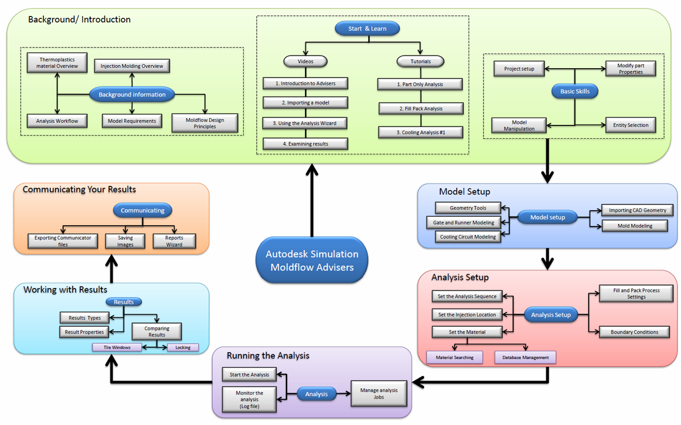
Learning Path
Parent topic:
Getting started