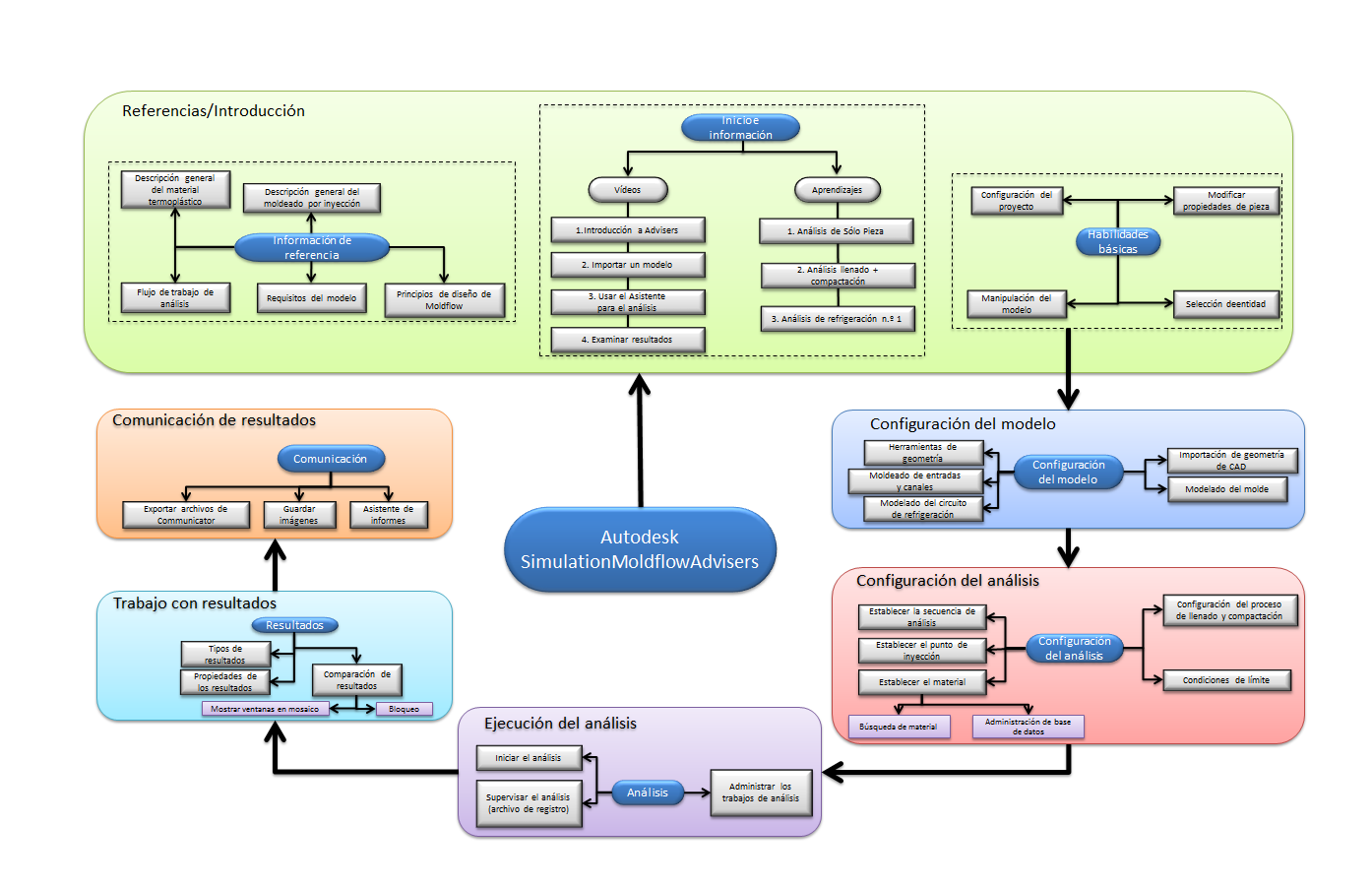
Ruta de aprendizaje
Tema principal:
Guía de iniciación