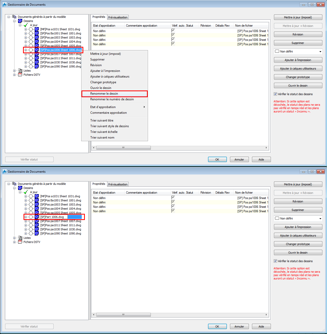
Vous pouvez modifier le numéro de dessin à partir du menu contextuel.

\

Si la numérotation est effectuée à l'aide de l'option Numéro de dessin :


Le dessin renuméroté dans l'exemple était : [SP] Pos pa1009 Sheet 1009.dwg
Il a été renuméroté de 1009 à 1100 et le détail a été classé dans la catégorie Mies à jour : [SP] Pos pa1009 Sheet 1100.dwg
Après l'exécution de la commande Mise à jour des labels, le nom du détail a été modifié automatiquement comme suit : [SP] Pos pa1100 Sheet 1100.dwg
Si vous modifiez un nom de fichier à l'aide de la commande Renommer le dessin, et si vous le renumérotez à l'aide de la commande Renommer le numéro de dessin, un message d'avertissement s'affiche, indiquant que le "... nouveau numéro de plan ne sera pas mis à jour dans le nom du fichier". Le dessin du détail sera classé dans la catégorie Mise à jour des labels.
Si vous effectuez une mise à jour, le numéro de pièce secondaire ou principale est mis à jour dans le dessin et le nom de fichier n'est pas modifié. Reportez-vous aux images ci-dessous :


