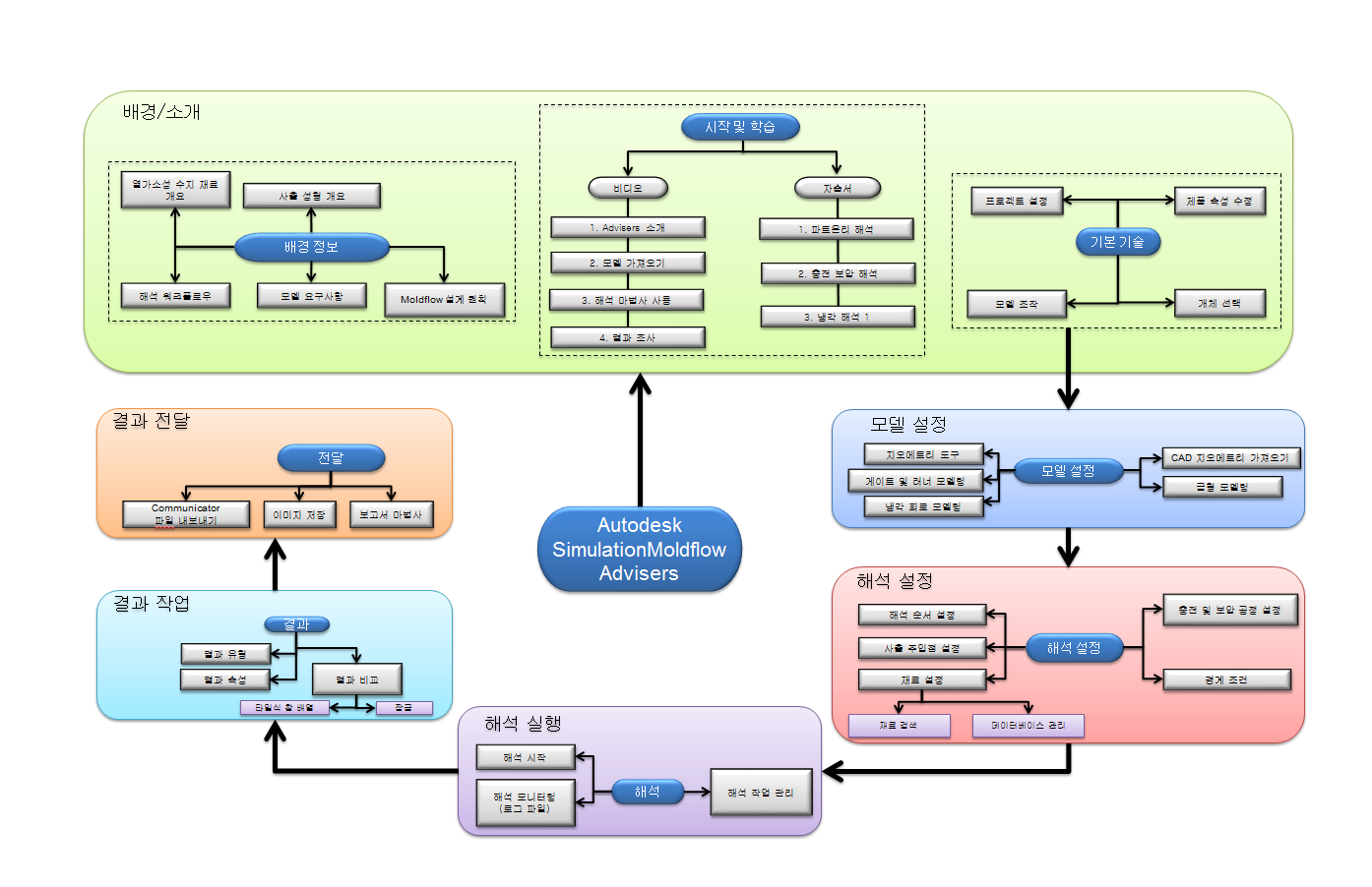
학습 경로
상위 주제:
시작하기