Ändern der Darstellung von Passungen und Toleranzen (AutoCAD Mechanical)

Um Passungen oder Toleranzen zu Bemaßungen hinzuzufügen, starten Sie den Befehl AMPOWERDIM, und fügen Sie Passungen oder Toleranzen hinzu.

Wenn die Standarddarstellung der Passung oder Toleranz für Ihre Zwecke nicht geeignet ist, wählen Sie eine andere Darstellung aus dem vordefinierten Satz der Dropdown-Liste Darstellung oder Methode auf der kontextabhängigen Registerkarte Power-Bemaßung der Multifunktionsleiste.

Wenn die Optionen im vordefinierten Satz nicht passend sind, können Sie mit dem System-Editor eigene, benutzerdefinierte Darstellungen von Passungen und Toleranzenmethoden erstellen. Die Informationen auf dieser Seite erläutern die Eingaben und Schlüssel, die mit dem System-Editor in Verbindung stehen.

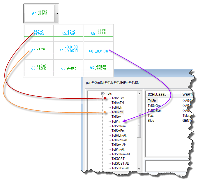
Die Miniaturansichten von Toleranzdarstellungen in der Dropdown-Liste Toleranz entsprechen den ersten acht Einträgen unter Acad/M > DimSet > Tols im System-Editor. Die Namen dieser Einträge beginnen mit Tol (Beispiel: TolHigh). Die restlichen Einträge beziehen sich auf die Darstellung der Toleranzen in Alternativeinheiten. Ihre Namen enden mit "-Alt." Beispiel: TolHigh-Alt ist die Darstellung der Toleranz in Alternativeinheiten von TolHigh.

Zuordnung von System-Editor-Einträge zu Toleranzdarstellungen

Die Einträge unter Acad/M DimSet Tols entsprechen von oben nach unten den Toleranzdarstellungen in der Liste von links nach rechts.

Wie bei den Toleranzen entsprechen die zwölf Darstellungen der Liste im Dialogfeld Passungsdarstellungen den ersten elf Einträgen unter Acad/M > DimSet >Fits im System-Editor. Die Namen dieser Einträge beginnen mit "Fit" (Beispiel: FitNrm). Die restlichen Einträge beziehen sich auf die Darstellung der Passungen in Alternativeinheiten. Ihre Namen enden mit "-Alt." Beispiel: FitNrm-Alt ist die Darstellung der Passung in Alternativeinheiten von FitNrm.

Zuordnung von System-Editor-Einträge zu Passungsdarstellungen

Die Einträge unter Acad/M DimSet Fits entsprechen von oben nach unten den Toleranzdarstellungen in der Liste Passungsdarstellung von links nach rechts.

Die Schlüssel für die Einträge unter Fits und Tols

Die Schlüssel für die Einträge unter Fits und Tols sind gleich, unabhängig davon, ob sich ein Eintrag auf eine Passung oder eine Toleranz bezieht.

Die Schlüssel für die Einträge unter Fits und Tols

Die Schlüssel für die Einträge unter Fits und Tols sind gleich, unabhängig davon, ob sich ein Eintrag auf eine Passung oder eine Toleranz bezieht.

Die Schlüssel und die Werte, die sie enthalten, sind:

Dia

Enthält den Namen der Grafik, die auf der Schaltfläche angezeigt wird. Dies ist gewöhnlich der Name einer mit dem Befehl MSLIDE erstellten Diadatei (*.sld).

Text

Enthält den Text für die Schaltflächenbezeichnung.

TolStr

Enthält den Toleranzausdruck. In der Regel eine Kombination aus MTEXT-Formatcodes und Sonderzeichen.

TolStrSym

Enthält den Toleranzausdruck, der für symmetrische Toleranzen verwendet wird, wo die Toleranz in der Form ±; 9.9999 ausgedrückt wird. Wenn dieser Schlüssel nicht vorhanden ist, geht das System entsprechend TolStr vor.

TolStrOne

Enthält den Toleranzausdruck, der für einseitige Toleranzen verwendet wird. Wenn dieser Schlüssel nicht vorhanden ist, geht das System entsprechend TolStr vor.

TolStrNeg

Enthält den Toleranzausdruck, der für einseitige Toleranzen verwendet wird, wenn die Nicht-Null-Toleranz negativ ist. Wenn dieser Schlüssel nicht vorhanden ist, geht das System entsprechend TolStrOne vor.

DIM__

Enthält einen numerischen Wert, der für die Einstellung einer AutoCAD-Bemaßungsvariablen mit demselben Namen wie dieser Schlüssel verwendet wird.

In Toleranzausdrücken verwendete MTEXT-Formatcodes

MTEXT-Formatcodes beginnen mit einem umgekehrten Schrägstrich ("\") und enden mit einem Semikolon (";"). Jeder Satz von MTEXT-Formatierungszeichen kann in Toleranzausdrücken verwendet werden. In der nachfolgenden Liste sind Formatierungscodes aufgeführt, die häufig in Toleranzausdrücken verwendet werden.

\Hnnn;

Ändert die Texthöhe in nnn (absolute Bemaßung).

 

\Hnnnx;

Ändert die Texthöhe in das nnn-Fache der aktuellen Texthöhe.

 

\Cnnn;

Ändert die Farbe zu nnn.

 

\Fnnn;

Ändert die Schriftart zu nnn.

 

\Annn;

Legt als Ausrichtungswert nnn fest. Gültige Werte: 0, 1, 2 (unten, Mitte, oben)

 

\Snnnn^mmm;

Stapelt zwei Texte übereinander (Text nnnn wird über dem Text mmm gestapelt).

 

{ .... }

Formatierungen in geschweiften Klammern werden nur auf den Text in den Klammern angewendet.

Anmerkung: Weitere Informationen über MTEXT-Formatcodes finden Sie in der AutoCAD-Dokumentation.

In Toleranzausdrücken verwendete Sonderzeichen

Die nachfolgenden Sonderzeichen werden häufig in Toleranzausdrücken verwendet:

$T

Fügt ein Passungssymbol ein; zum Beispiel "h7" oder "js6".

 

$X

Definiert ein zweites Passungssymbol zur Unterstützung von zwei Passungstypen. Wenn dieser Code verwendet wird, ist "$T" immer die Wellenpassung.

 

$P

Legt die obere Abweichung ohne Vorzeichen fest.

 

$+

Legt das Vorzeichen für die obere Abweichung fest. Das passende Vorzeichen ("+" oder "-") wird auf der Basis des Abweichungswerts zugewiesen.

 

$CP

Kennzeichnet die Summe aus Bemaßungswert und oberer Abweichung. Beispiel: Ein Bemaßungswert von 30 Einheiten mit einer oberen Abweichung von 0.010 wird als 30.010 dargestellt 30.010.

 

$M

Legt die untere Abweichung ohne Vorzeichen fest.

 

$-

Legt das Vorzeichen für die untere Abweichung fest. Das passende Vorzeichen ("+" oder "-") wird auf der Basis des Abweichungswerts zugewiesen.

 

$CM

Kennzeichnet die Summe aus Bemaßungswert und unterer Abweichung. Beispiel: Ein Bemaßungswert von 30 Einheiten mit einer unteren Abweichung von 0.010 wird als 30.010 dargestellt 29.970.

 

$a_

Kennzeichnet alternative Einheiten. ändern:

 

$aD - Bemaßungswert

 

$a - Obere Abweichung

 

$aM - Untere Abweichung

 

$aCP - Die Summe aus Bemaßung und oberer Abweichung

 

$aCM - Die Summe aus Bemaßung und unterer Abweichung

 

$2

Ändert die Farbe zu der dem kleinen Text (2.5 mm) zugewiesenen Farbe.

 

$3

Ändert die Farbe zu der dem großen Text (3.5 mm) zugewiesenen Farbe.

Beispiele

  1. Beispiel eines Ausdrucks für eine Passung

    $T {\H0.7x;$2 \A0;\S$+$P^$-$M;}

    $T

    Passungssymbol, im Beispiel hier "Ic3". An dieses Sonderzeichen sind keine Formatierungsinformationen angehängt. Das bedeutet, dass es dieselbe Höhe hat wie der Bemaßungstext.

     

    {

    Öffnende Klammer, leitet die Klammer ein, mit der Formatcodes auf den Text in der Klammer angewendet werden.

     

    \H0.7x;

    Legt die Texthöhe auf das 0,7-Fache der Höhe des Bemaßungstexts fest.

     

    $2

    Legt als Textfarbe die Farbe fest, die für kleinen Text definiert ist.

     

    \A0;

    Legt unten als vertikale Ausrichtung fest.

     

    \S

    Legt fest, dass die obere Abweichung ($+$P) auf die untere Abweichung ($-$M) aufgesetzt wird. Beachten Sie, wie der Ausdruck "\S$+$P^$-$M;" (bei dem "\S" in Verbindung mit dem Caret-Zeichen "^" und dem Strichpunkt ";" verwendet wird) der Form \Snnnn^mmm; zugeordnet wird.

     

    $+

    Das Pluszeichen (+) in der oberen Abweichung.

     

    $P

    Der Wert der oberen Abweichung.

     

    $-

    Das Minuszeichen in der unteren Abweichung.

     

    $M

    Der Wert der unteren Abweichung.

     

    }

    Schließende Klammer, schließt die Klammer, mit der Formatcodes auf den Text in der Klammer angewendet werden.

  2. Beispiel für einen Ausdruck für die Darstellung einer Passung in Alternativeinheiten

    $T {\H0.71x;$2\S$+$P^$-$M;}{\H1.4x;[}$aD{\H0.71x;$2\S$+$aP^$-$aM;}{\H1.4x;]}

    Anmerkung: AutoCAD Mechanical ist bei der Implementierung alternativer Einheiten nicht von AutoCAD abhängig. Stattdessen wird die alternative Einheit in den Toleranzausdruck eingebaut.

    $T

    Passungsklasse, im Beispiel hier "Ic3".

    { ... }

    Die Abweichungen +0.0000 und -0.0018. Hinweise zur Analyse, wie die Abweichung implementiert wird, finden Sie im vorherigen Beispiel.

    {H\1.4x;[}

    Legt die Texthöhe als das 1,4-Fache des Bemaßungstexts fest und fügt die linke eckige Klammer ein, die den Anfang der alternativen Einheiten kennzeichnet.

    $aD

    Der Bemaßungswert in alternativen Einheiten, in diesem Fall 238.43mm.

    { ... }

    Die Abweichungen +0.0000mm und -0.0457mm. Hinweise zur Analyse, wie die Abweichung implementiert wird, finden Sie im vorherigen Beispiel.

    {\H1.4x]}

    Legt die Texthöhe als das 1,4-Fache des Bemaßungstexts fest und fügt die rechte eckige Klammer ein, die das Ende der alternativen Einheiten kennzeichnet.