Designs klonen und mit CAD-Designs verknüpfen

In dieser Prozedur wird das Ausgangsdesign drei Mal geklont, um eine Designstudie zu erstellen, die vier Designs umfasst. Dann verknüpfen Sie jedes Design mit einem Design aus der CAD-Anwendung.

Klicken Sie mit der rechten Maustaste auf Design 1.

Klicken Sie auf Aktuelle Konfiguration einstellen, und stellen Sie sicher, dass manifold-01 in der Liste ausgewählt ist.

Klicken Sie mit der rechten Maustaste auf Design 1, und wählen Sie Klonen....

Geben Sie Design 2 als Designnamen ein, und wählen Sie manifold-02 als Konfiguration.

Klicken Sie auf OK.

Anmerkung: Erweitern Sie das Szenario in Design 2, um zu überprüfen, dass es die gerade vorgenommenen Einstellungen enthält und dass sie denselben CAD-Objektgruppen zugeordnet sind.

Klicken Sie mit der rechten Maustaste auf Design 1, und wählen Sie Klonen... aus.

Geben Sie Design 3 als Designnamen ein, und wählen Sie manifold-03 als Konfiguration aus.

Klicken Sie auf OK.

Klicken Sie mit der rechten Maustaste auf Design 1, und wählen Sie Klonen... aus.

Geben Sie Design 4 als Designnamen ein, und wählen Sie manifold-04 als Konfiguration aus.

Klicken Sie auf OK.

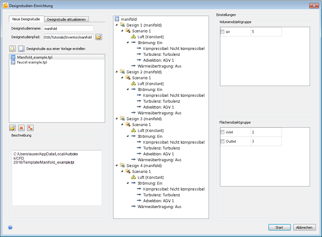
Anmerkung: Die Designstudie sollte der folgenden Abbildung entsprechen:

Klicken Sie auf Starten, um die Designstudie in Autodesk® CFD zu erstellen.

Zurück | Weiter