Les données de la table de nomenclature proviennent des jeux de propriétés que vous associez aux objets ou styles d'objets dont vous établissez la nomenclature. Les propriétés contenues dans un jeu de propriétés sont déterminées par la définition de jeu de propriétés, qui indique également le type d'objet, le style et la définition auxquels le jeu de propriétés peut être appliqué.
Une définition de jeu de propriétés représente un groupe de propriétés d'objets et de styles d'objets à reporter dans la nomenclature. Une fois attaché à un objet ou à son style, un jeu de propriétés devient le conteneur des données de propriété associées à un objet. Les valeurs des propriétés sont obtenues directement à partir de l'objet ou elles sont entrées manuellement pour chaque objet ou style.

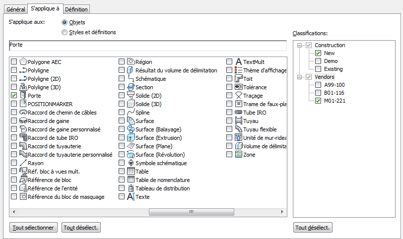
Définition de jeu de propriétés pour un objet porte
Il existe deux catégories de types d'objets AEC :
Les propriétés automatiques sont prêtes à être intégrées dans vos définitions de jeux de propriétés. Vous pouvez créer et entrer les valeurs correspondant aux propriétés manuelles.
Vous pouvez créer une définition de jeu de propriétés pour les objets ou les styles et les définitions (par exemple les définitions de blocs à vues multiples). Les propriétés manuelles qui peuvent être différentes pour chaque occurrence d'un objet sont contenues dans une définition de jeu de propriétés basée sur un objet qui est appliquée par objet.

Définition de jeu de propriétés s'appliquant aux objets porte
Les propriétés manuelles qui sont identiques pour toutes les occurrences d'un style sont contenues dans une définition de jeu de propriétés basée sur le style et appliquée à un style (par exemple un style mur) ou une définition (telle qu'une définition de bloc à vues multiples).

Définition de jeu de propriétés s'appliquant aux définitions de blocs à vues multiples
Les propriétés automatiques sont extraites dynamiquement de l'objet. La plupart des propriétés automatiques doivent être placées dans une définition de jeu de propriétés basée sur le style et ce, même si les valeurs sont susceptibles de varier pour chaque occurrence de l'objet. Par exemple, les propriétés Largeur de porte et Hauteur de porte sont extraites automatiquement à partir des objets de porte. Le fait de placer ces propriétés dans une définition de jeu de propriétés basée sur un style fournit une valeur pour chaque objet porte correspondant à ce style. Cette méthode se révèle plus efficace que de les placer dans une définition de jeu de propriétés basée sur un objet que vous associez ensuite à chaque porte.
Vous pouvez entrer des champs AutoCAD dans une propriété manuelle associée à un objet ou à un style. Les champs permettent d'améliorer la documentation dans les dessins car les valeurs qu'ils contiennent sont systématiquement mises à jour lors de la modification de la propriété associée. Les champs peuvent également être associés à des hyperliens. Par exemple, si vous insérez un champ utilisant un hyperlien dans une propriété manuelle et créez une table de nomenclature qui contient cette propriété, vous pouvez passer de la cellule de la table à l'aide de la propriété de champ qu'elle contient au dessin auquel elle est associée.
Les éléments de liste sont créés dans une définition de liste et attachés à une définition de propriété manuelle. Dans une liste prédéfinie d'éléments corrects, vous pouvez sélectionner un élément pour une propriété manuelle dans la définition de jeu de propriétés ou dans l'onglet Données étendues de la palette des propriétés. Cette méthode permet d'éviter la saisie de valeurs fréquemment utilisées.
Il existe des styles et des propriétés prédéfinis pour les outils de table de nomenclature, les outils d'étiquette de nomenclature et les définitions de jeux de propriétés fournis avec le logiciel. Les outils et les définitions de jeux de propriétés se trouvent respectivement dans la palette d'outils Nomenclatures du jeu de palettes d'outils Documentation et dans le Gestionnaire des styles, sous Objets de documentation.
Vous pouvez également accéder aux styles de tables de nomenclature, aux étiquettes de nomenclature et aux définitions de jeux de propriétés par défaut dans le répertoire C:\ProgramData\Autodesk\ACA <version>\fra\Styles\<Imperial ou Metric>\Schedule Tables.dwg. Vous pouvez utiliser tout ou partie de ce contenu afin de créer des nomenclatures supplémentaires ou comme base pour la création de nomenclatures, d'étiquettes et de définitions de jeux de propriétés personnalisées.