Il catalogo risorse è un database XML che memorizza le risorse create attraverso il caricamento di dati basati su file o attraverso la connessione ai database. Esiste un catalogo per sito ed esso risiede nel server del sito. Il diagramma della pagina affiancata mostra la modalità di memorizzazione delle risorse nel catalogo.
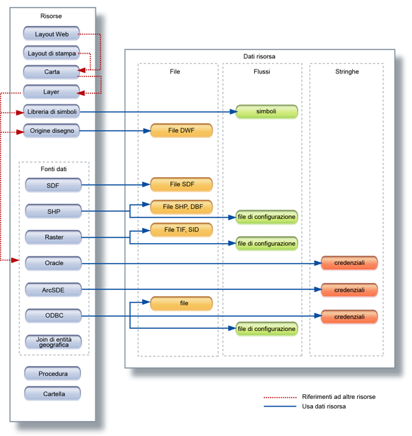
Le risorse sono progettate per essere riutilizzate e condivise. Alcune risorse fanno riferimento ad altre risorse. Ad esempio, le Carte e i layer vengono memorizzati come risorse separate e la Carta fa riferimento ai layer inclusi nella Carta. I layer fanno riferimento alle fonti dati dell'oggetto cartografico o della Carta. Quando si aggiorna la fonte dati originale, anche il layer viene aggiornato automaticamente.
Altre risorse, come i layout di stampa, sono autosufficienti e non fanno riferimento ad altre risorse o file. Alcune risorse utilizzano dati di risorse associate. Ad esempio, una fonte dati ArcSDE utilizza un file che contiene le credenziali del database. Le risorse possono essere memorizzate come file, flussi o stringhe.
Per informazioni sul backup e il ripristino del catalogo risorse, vedere il documento RepositoryAdmin.pdf, installato con Infrastructure Map Server.

Contenuto del catalogo risorse