Наборы характеристик и определения наборов характеристик

Данные, приведенные в спецификации, берутся из наборов характеристик, которые прикрепляются к объектам или стилям объектов, для которых формируется спецификация. Характеристики, содержащиеся в наборе характеристик, определяются в определении набора характеристик, в котором также указывается тип объекта, стиль и набор характеристик, который может применяться.

Прим.: При совместном использовании AutoCAD Architecture and MEP toolsets на некоторых определениях наборов характеристик и определениях свойств могут отображаться замки, когда открывается существующая инженерно-техническая документация. Программно установленные данные не подлежат изменению, защищены и обозначены значками замка:
  • выбранные на вкладке "Применить к" элементы и имена определений характеристик;
  • все, что влияет на значение основных данных и имена определений характеристик.

Набор характеристик представляет собой группу общих свойств объектов и стилей объектов, которая указывается в спецификации. После прикрепления к объекту или его стилю набор характеристик становится емкостью для связанных с объектом характеристик объектов. Значения характеристик берутся непосредственно из объекта или вводятся вручную для объекта или стиля.

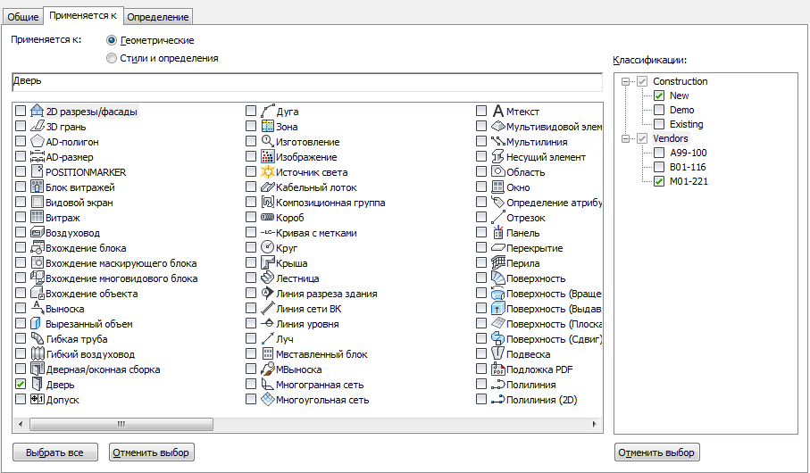
Определение набора характеристик для объекта-двери.

Программная и вводимая вручную характеристики

Свойства AD-объектов разделены на две категории:

Программные характеристики всегда могут быть включены в определения наборов характеристик. Можно создавать и вводить значения для вводимых сручную характеристик.

Применение определений набора характеристик к объектам или к стилям

Можно создавать определение набора характеристик для объектов или стилей и определений (например определения многовидовых блоков). Характеристики, введенные вручную, которые обычно отличаются для каждого экземпляра объекта, находятся в определении набора характеристик на основе объекта, и применяется к объекту.

Определение набора характеристик, применяющихся к объектам-дверям

Характеристики, введенные вручную, которые совпадают для всех экземпляров стиля, находятся в определении набора характеристик на основе стиля и применяются к стилю (например стилю стены) или определению (например определению многовидового блока).

Определение набора характеристик, которое применяется к определению многовидового блока

Программные характеристики могут быть динамически получены из объекта. Большинство характеристик, вносимых автоматических, должно быть внесено в определение набора характеристик на базе стилей даже в том случае, если значения меняются для каждого объекта. Например, характеристики "Ширина двери" и "Высота двери" извлекаются автоматически из объектов-дверей. Внесение этих характеристик в определение набора характеристик на базе стилей дает значение для каждого объекта-двери этого стиля и является более эффективным, чем внесение их в определение набора характеристик на базе объектов, которые прикрепляются к каждой двери.

Прим.: Рассогласование данных может произойти, если после того как была создана спецификация со свойством, добавленным на основе данных, произошло переключение с определения набора характеристик на основе объекта на определение их на основе стиля. Чтобы исправить это, нужно удалить наборы характеристик и обновить спецификации.

Поля данных набора характеристик

Можно вносить поля AutoCAD в характеристики, вводимые вручную, прикрепленные к объекту или стилю. Поля расширяют возможности документации в рамках файла чертежа, так как отображаемые в них значения обновляются при каждом изменении связанных характеристик. Поля могут быть связаны также с гиперссылками. Например, если вставляется поле, указывающее на чертеж с помощью гиперссылки характеристике, вводимой вручную, и создается спецификация, содержащая данное свойство, то можно перейти из ячейки таблицы со свойством поля к связанному с ним чертежу.

Списки в наборах характеристик

Элементы списков создаются в списке определений и прикрепляются к описаниям характеристик, введенных вручную. Предварительно созданный список допустимых элементов позволяет выбрать элемент в списке для ручных характеристик в определении набора характеристик или на вкладке. Это снижает избыточность ввода обычно используемых значений.

Стандартная форма содержимого спецификаций

В программном обеспечении для инструментов спецификаций, инструментов меток спецификаций и определений наборов характеристик предусмотрены предварительно определенные стили и свойства. Эти инструменты расположены на панели инструментов спецификаций в наборе панелей инструментов "Документ", а определения наборов характеристик находятся в Диспетчере стилей в разделе "Объекты документации".

Также стандартные стили спецификаций, номера позиций элементов и определения наборов характеристик находятся в файле C:\ProgramData\Autodesk\ACA <версия>\rus\Styles\<Imperial или Metric>\Schedule Tables.dwg. Любое содержимое можно использовать для создания дополнительных спецификаций или в качестве основы для создания пользовательских спецификаций, меток и определений наборов характеристик.