Sie können Zeichnungen direkt über den Dokumentenmanager aktualisieren. Darüber hinaus können Sie das Verhalten des Dokumentenmanagers für die Prüfung des Detailstatus steuern.
Für die Aktualisierung dieser Dokumente stehen zwei Optionen zur Verfügung. Dies ist davon abhängig, ob Änderungen verfolgt werden sollen oder nicht. Beim Starten des Dokumentenmanagers kann automatisch der Status bestimmter Dokumente oder aller Dokumente geprüft werden.
Advance Steel kann sämtliche Änderungen in einem Modell beginnend mit der Erstellung der Dokumente verfolgen und erkennt, wenn eine Zeichnung oder ein anderes Dokument veraltet ist. Werden veraltete Dokumente gefunden, werden sie im linken Fensterbereich des Dokumentenmanagers in einem separaten Ordner abgelegt.
Der Dokumentenmanager kann automatisch prüfen, ob Zeichnungen aufgrund von Änderungen im Modell aktualisiert werden müssen (Automatische Prüfung des Detailstatus). Die veralteten Dokumente werden im linken Fensterbereich des Dokumentenmanagers in einen separaten Ordner verschoben und können direkt über den Dokumentenmanager aktualisiert werden. Automatische Prüfung des Status aller Zeichnungen, um festzustellen, ob sie aktuell sind.
Wenn die automatische Prüfung deaktiviert ist, haben Sie folgende Möglichkeiten:
Während der Prüfungsphase in einem Projekt sind häufig verschiedene Änderungen erforderlich:
Änderungen am Modell können von mehreren Ingenieuren vorgenommen werden und eine oder mehrere bestehende Zeichnungen betreffen.
Zur gängigen Praxis bei der Verwaltung von Konstruktionszeichnungen gehört es, Änderungen, die während der Prüfungsphase eines Projekts am Modell vorgenommen werden, mithilfe eines Nummern- oder Buchstabencodes zu kennzeichnen und in der Revisionstabelle für die betroffene Zeichnung aufzulisten. Für jede Revisionsebene werden in der Tabelle der Prüfer (Autor) und eine kurze Beschreibung der vorgenommenen Änderung angegeben. Darüber hinaus werden die geänderten Bereiche der Zeichnung mit Revisionswolken markiert.
In der Praxis treten Fälle auf, in denen Änderungen am Modell nicht als Revisionen markiert werden sollen. Über die Schaltfläche Aktualisierung können die Zeichnungen ohne Revisionsmarkierungen aktualisiert werden. Die Zeichnung wird entsprechend dem Modell aktualisiert, die Änderung wird jedoch nicht in der Revisionstabelle indiziert.
In der Praxis treten Fälle ein, in denen Änderungen am Modell als Revisionen markiert werden müssen, damit Änderungen verfolgt werden können. Der Dokumentenmanager ermöglicht Ihnen das Aktualisieren dieser Zeichnungen mit Revisionsmarkierungen über die Schaltfläche Aktualisierung mit Revision. Die vorherige Version des Dokuments wird in den Ordner für Sicherungskopien innerhalb des Ordners Projekt/Details verschoben. Darüber hinaus können die geänderten Bereiche der Zeichnung mit Revisionswolken markiert werden.
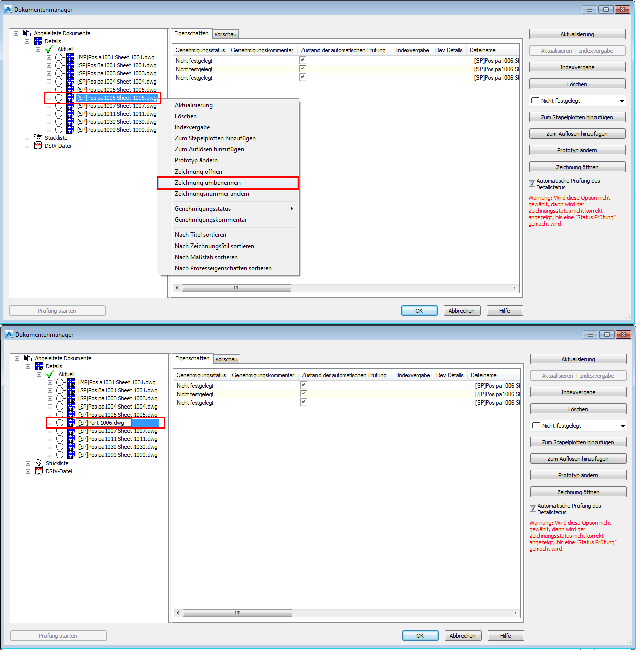
Sie können die Zeichnungsnummer über das Kontextmenü ändern.
Wenn Sie die Option Zeichnungsnummer für die Nummerierung verwenden:
In diesem Beispiel wurde die folgende Zeichnung neu nummeriert: [SP] Pos pa1009 Sheet 1009.dwg
Sie wurde von 1009 in 1100 umbenannt, und das Detail wurde wie folgt in die Update-Kategorie verschoben: [SP] Pos pa1009 Sheet 1100.dwg
Nach Ausführung des Befehls Aktualisierung für die Beschriftung wurde der Name des Details automatisch in [SP] Pos pa1100 Sheet 1100.dwg geändert.
Wenn Sie einen Dateinamen mithilfe des Befehls Zeichnung umbenennen ändern und anschließend mithilfe des Befehls Zeichnungsnummer ändern neu nummerieren, wird eine Warnmeldung angezeigt, die darauf hinweist, dass die "… Zeichnungsnummer im Dateinamen nicht aktualisiert wird". Die Detailzeichnung wird in die Kategorie Aktualisierung für die Beschriftung verschoben.
Wenn Sie die Aktualisierung durchführen, wird die ET- bzw. HT-Nummer des Teils in der Zeichnung aktualisiert, der Dateiname bleibt jedoch unverändert. Weitere Informationen finden Sie in den folgenden Abbildungen: