To Set Up a Reference Template

You can set up a reference template with the settings that you want to reference into drawings. Only the items that are selected will be referenced into the host drawings by default.

Note: It is required to use a DWT file for specifying customised reference template defaults. If you set up a DWT file using the Set Reference Template Defaults command, save it as a DWG file and then attach the DWG file as a reference template, the default selections that you specified using the Set Reference Template Defaults will not be preserved.

To set up a reference template

  1. Open or create a new DWT file.
  2. Set up the styles and settings that you want to use in the template.
  3. On the Manage tab, click on Styles panel Set Reference Template Defaults .
    Note: The Set Reference Template Defaults command is available on the ribbon only when you are working in a DWT file.
    The Set Reference Template Defaults dialog box is displayed.
    Note: You can also access this dialog box when you are creating a new template. In the Template Options dialog box, click on Set Defaults to display the Set Reference Template Defaults dialog box.
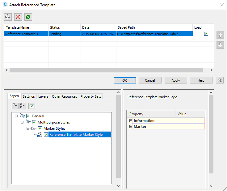
  4. Select the tick boxes for the styles and settings that you want to be referenced by default. In the following example, only the Reference Template Marker Style is selected.
  5. Click OK.

To attach a reference template to a drawing and verify the settings

  1. Click on Manage tab Styles panel Reference Find.
  2. In the Attach Referenced Template dialog box, click Attach a New Template .
  3. In the Open Template File dialog box, select the DWT file to attach and click on OK.
    Tip: Select the file type from the Files of Type list at the bottom of the Open Template File dialog box.

    When you attach a template, the lower part of the dialog box is expanded so you can review the settings. The styles and settings that you selected in the reference template are displayed and selected.

    Note: If you clear the load tick box and click on Apply or OK, unused components from a reference template are removed from the drawing and the drawing is not updated with further changes that are made to the reference template. Components that have been used, such as layers, remain in the drawing.
  4. Click on Apply to apply the reference template to the drawing.

To attach an additional reference template to a drawing and resolve conflicts

If you have multiple templates to attach, you can control which components are applied from which template if the components exist in more than one template.

  1. Click on Manage tab Styles panel Reference Find.
  2. In the Attach Referenced Template dialog box, click on Attach a New Template .
  3. In the Open Template File dialog box, select the DWT file to attach and click on OK.
    Note: When you attach a template, it is added to the top of the list, which means it has the highest priority. You can move it down in the order before applying it if needed.

    Warning symbols are displayed in the lower part of the dialog box if there are duplicate components in a lower priority template that will be overridden.

    In the following example, after adding Reference Template 2, but before applying it, duplicate styles are identified.

    Note: If you clear the load tick box and click on Apply or OK, unused components from a reference template are removed from the drawing and the drawing is not updated with further changes that are made to the reference template. Components that have been used, such as layers, remain in the drawing.
  4. In this example, you could address the conflict as follows:
    • You can click on Apply to use the components in Reference Template 2. This will clear the selections in Reference Template 1, so the duplicate components in that template will be unselected and will not be used.
    • You can change the priority order of the templates using the Move Up and Move Down buttons. If you move Reference Template 1 to be the highest priority template, the components in Reference Template 1 will be used if there are duplicates. Duplicates in the lower priority template will be unselected and will not be used.
    • You can clear a tick box in a higher priority template to use the component in the lower priority template. When you clear a tick box for a duplicate component in a higher priority template, the component in the lower priority template remains selected and will be used.
  5. Click Apply to apply the templates.

    When you click on Apply or OK, the styles and settings are applied, duplicates are unselected in the lower priority templates and the alerts are cleared.