Les règles de présentation des objets déterminent le contenu de la vue en définissant la manière dont les objets sont affichés et libellés.
Une règle de présentation des objets attribue une méthode spécifique d'affichage et d'étiquetage des objets de modèle.
Un objet de modèle agit comme un Filtre pour les objets du modèle 3D. Il est défini par le type de l'objet Advance, le rôle de modèle et un filtre supplémentaire.
Exemple :
| Type d'objet | Rôle | Filtre supplémentaire |
| Poutre | Colonne | Avec trous |
ou
Les objets de modèle sont également affichés dans l'arborescence, sous la branche Présentation des objets.

Sélectionnez un jeu prédéfini de règles de présentation des objets dans la liste. Les règles existantes peuvent être renommées et d'autres définitions peuvent être ajoutées.
| Bouton | Fonction |
|---|---|
|
|
Créer un jeu de règles de présentation des objets. Une copie des paramètres actuels est créée et un nouvel élément s'affiche dans la liste déroulante. |
|
|
Renommer un jeu de règles de présentation des objets. Les paramètres actuels sont enregistrés sous un autre nom. |
Les modifications des règles de présentation des objets s'effectuent à l'aide des quatre boutons à droite de la zone "Présentation des objets". Toutes les vues contenant le jeu modifié de règles de présentation des objets sont également modifiées.
| Bouton | Fonction |
|---|---|
|
|
Ajoutez une nouvelle règle de présentation des objets. |
|
|
Supprimez une règle de présentation des objets. |
Ajouter une nouvelle règle de présentation des objets
Une nouvelle règle de présentation des objets est créée à l'aide d'une règle existante.
La nouvelle règle est ajoutée au jeu de règles de présentation des objets.
Supprimer une règle de présentation des objets
Modifier l'ordre de la liste
L'ordre de la liste des règles de présentation des objets est modifié à l'aide de deux boutons à flèche,
et
.
Dans l'affectation de l'objet du modèle, un certain ordre doit être conservé pour obtenir les résultats requis. En règle générale, la liste est traitée de haut en bas. Si un paramètre peut être appliqué, il sera utilisé. Dans le cas contraire, on passera à l'entrée suivante.
Chaque règle de présentation des objets peut être modifiée en définissant la restriction géométrique, la position de profondeur, la règle de présentation et la règle d'étiquetage.

Définir les restrictions géométriques de la vue pour les objets sélectionnés du modèle
Les objets de modèle sont sélectionnés dans la section Famille d'objets sélectionnée.
Pour en savoir plus sur les objets de modèle sélectionnés, cliquez sur
(Composition). Les objets de modèle peuvent être partagés par plusieurs styles et peuvent être gérés séparément, comme indiqué dans la section Objets de modèle.
Le nom de la présentation des objets est créé en combinant le nom de l'objet de modèle, la restriction géométrique et la position de profondeur.
Exemples : noms de présentation des objets.
| Colonne - face | L'objet de modèle Colonne vu en détail de face. |
| AttPlatesWithHoles-All-Rear | Les objets de tôle Advance associés à une pièce principale et comportant des perçages, vus en détail dans n'importe quelle direction et placés derrière ou sous la pièce principale. |
Restriction géométrique
Définit la direction de la vue des objets
Exemple : la poutre est vue en détail de face et les tôles sont vues de côté.
| Restriction géométrique | Poutres | Tôle | Connecteurs |
|---|---|---|---|
| Tous | Tous les objets du modèle | ||
| Face/Longueur |
Poutres vues de face. |
Tôles vues suivant leur longueur |
|
| Face et côté / face |
Tôles vues de face ou de côté |
Tôles vues de face |
Boulons vus de face. |
| Li face |
Poutres alignées sur les directions XY, vues de face. |
Tôles vues de face ou de côté et linéaires |
|
| Li côté |
Poutres vues de côté. |
|
|
| Li dessus |
|
|
|
| Eléments alignés sur les directions XY vus de dessus. | |||
| Valeur linéaire |
|
|
|
| Eléments alignés sur les directions XY de détail. | |||
| N-Li face |
|
|
|
| Eléments non alignés sur les directions XY de détail vus de face. | |||
| N-Li côté |
|
|
|
| Poutres vues de côté et non alignées sur les directions XY. | Tôles et autres éléments vus de côté et non alignés sur les directions XY | ||
| N-Li dessus |
|
|
|
| Eléments vus de dessus et non linéaires. | |||
| Non linéaire |
|
|
|
| Objets vus non alignés sur les directions XY de vue de détail. | |||
| Côté/largeur |
Poutres vues de côté. |
Tôles vues suivant leur largeur |
|
| Dessus |
Objets vus de la direction du dessus de l'élément. |
|
|
| Dessus + face/longueur |
Poutres vues de dessus ou de face. |
Tôles vues du dessus ou suivant leur longueur |
|
| Dessus + côté/largeur |
Poutres vues de dessus ou de côté. |
Tôles vues de dessus ou suivant leur largeur |
Position de profondeur
La position de profondeur est la position "Z" de l'objet par rapport à l'objet principal du détail. Les options suivantes sont disponibles :
| Position de profondeur | Description |
|---|---|
| N'importe lequel | Sur n'importe quel côté de l'élément. |
| Des deux côtés | Des deux côtés (avant et arrière) de l'élément principal (tôles B, C, E) |
| Des deux côtés, au centre | Tôle C. |
| Des deux côtés, à l'avant au centre | L'élément attaché est sur les deux côtés (avant et arrière) mais le centre est à l'avant de la pièce principale (tôle B). |
| Des deux côtés, à l'arrière au centre | L'élément attaché est sur les deux côtés (avant et arrière) mais le centre est à l'arrière de la pièce principale (tôle E). |
| Avant (du centre) | Le centre de l'élément attaché est à l'avant de la pièce principale (tôles B, D). |
| Avant (entièrement) | L'intégralité de l'élément attaché est à l'avant de la pièce principale (tôle D) |
| Arrière (du centre) | Le centre de l'élément attaché est à l'arrière de la pièce principale (tôles A, E). |
| Arrière (entièrement) | Le centre de l'élément attaché est à l'arrière de la pièce principale (tôle A). |

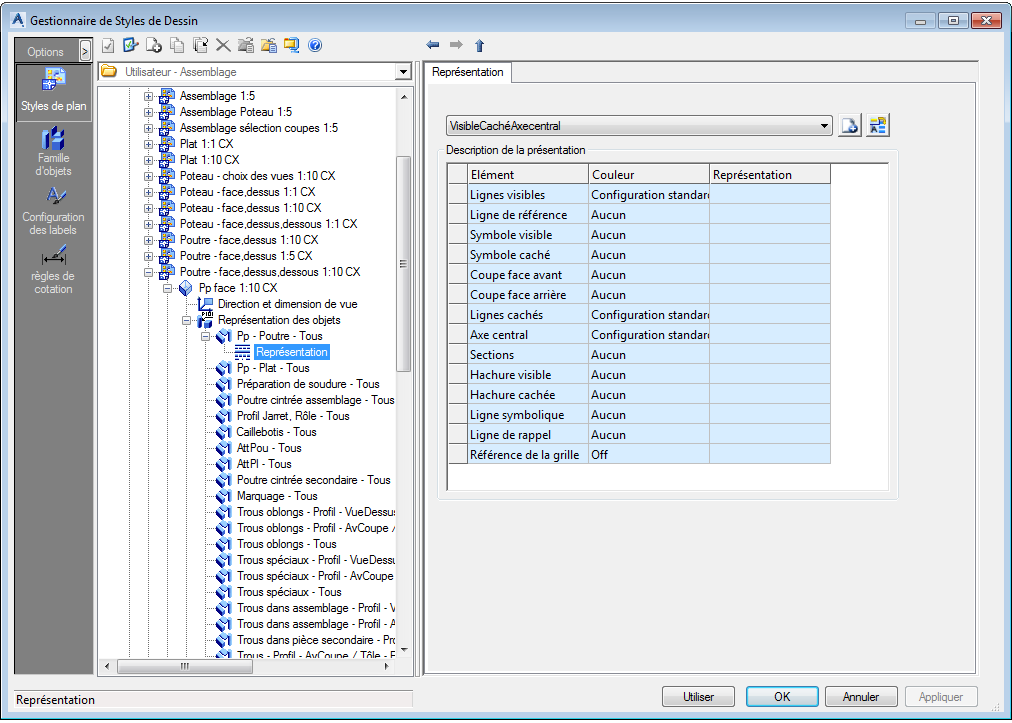
Définir la règle de présentation
La règle de présentation contient des paramètres de couleur et de type de ligne pour chaque représentation d'objet dans le détail.

| Elément | Représentation |
|---|---|
| Corps visible | Lignes solides visibles. |
| Axe | Seuls les axes sont visibles. |
| Symboles | Symboles. |
| Sections coupées | Plan de coupes de solides avec boîte de modèle. |
| Corps masqué | Lignes masquées. |
| Ligne médiane | Ligne médiane (centre) de l'objet. |
| Coupe transversale | Coupe transversale de l'objet. |
| Hachure | Les perçages sont hachurés. |
| Ligne simplifiée | Les poutres s'affichent uniquement avec une ligne simplifiée. |
Dans le cas d'une ligne simplifiée, le type de ligne et l'espacement sont pris en compte.

Exemples :
| Objets | Corps visible | Axe | Symboles | Corps masqué |
|---|---|---|---|---|
| Boulons |
|
|
|
|
| Perçages |
|
|||
| Poutres |
|
|
|
Définir la règle de labellisation
La règle de labellisation contient des paramètres pour le contenu, la disposition et l'agencement d'un label.