Aby dodać tolerancje lub pasowania do wymiarów, rozpocznij polecenie AMPOWERDIM i dodaj pasowania lub tolerancje.
Jeśli domyślna reprezentacja pasowania lub tolerancji nie będzie satysfakcjonująca, należy wybrać inną reprezentację ze wstępnie zdefiniowanego zbioru na liście rozwijanej Reprezentacja lub Metoda na karcie kontekstowej wstążki Superwymiarowanie.
Jeśli wstępnie zdefiniowany zestaw jest nieodpowiedni, można użyć Edytora systemowego i utworzyć własne dostosowane metody reprezentacji pasowania i tolerancji. Informacje na tej stronie zawierają opis odpowiednich pozycji i kluczy Edytora systemowego.
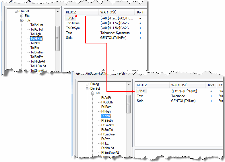
Miniatury tolerancji w oknie dialogowym Tolerancja odpowiadają pierwszym ośmiu pozycjom w obszarze Acad/M > DimSet > Tols w Edytorze systemowym. Nazwy tych pozycji rozpoczynają się przedrostkiem „Tol” (np. TolHigh). Pozostałe pozycje dotyczą reprezentacji alternatywnych jednostek tolerancji i ich nazwy kończą się przyrostkiem „-Alt”. Na przykład TolHigh-Alt jest alternatywną jednostką reprezentacji TolHigh.

Pozycje w lokalizacji Acad/M
DimSet
Tols, od góry do dołu, odpowiadają reprezentacjom tolerancji na liście (od lewej do prawej).
Podobnie, jak w przypadku tolerancji, 12 reprezentacji wymienionych w oknie dialogowym Reprezentacje pasowań odpowiada pierwszym jedenastu pozycjom w obszarze Acad/M > DimSet >Fits w Edytorze systemowym. Nazwy tych pozycji rozpoczynają się przedrostkiem „Fit” (np. FitNrm). Pozostałe pozycje dotyczą reprezentacji alternatywnych jednostek pasowań i ich nazwy kończą się przyrostkiem „-Alt”. Na przykład FitNrm -Alt to reprezentacja alternatywnych jednostek FitNrm.

Pozycje w obszarze Acad/M
DimSet
Fits, od góry do dołu, odpowiadają reprezentacjom tolerancji na liście Reprezentacja pasowania (od lewej do prawej).
Klucze pozycji pod nagłówkami Fits i Tols są takie same; nie ma znaczenia, czy pozycja dotyczy pasowania, czy tolerancji.

Klucze pozycji pod nagłówkami Fits i Tols są takie same; nie ma znaczenia, czy pozycja dotyczy pasowania czy tolerancji.
Klucze i ich wartości są następujące:
|
Slajd |
Zawiera nazwę grafiki, która będzie wyświetlana na powierzchni przycisku. Zazwyczaj jest to nazwa pliku slajdu (*.sld) utworzonego za pomocą polecenia WSLAJD. |
|
|
Text |
Zawiera tekst podpisu przycisku. |
|
|
TolStr |
Zawiera wyrażenie tolerancji. Zazwyczaj jest to połączenie kodów formatu MTEXT i znaków specjalnych. |
|
|
TolStrSym |
Zawiera wyrażenie tolerancji, które będzie używane w przypadku tolerancji symetrycznych, gdzie tolerancja jest wyrażana w formie ±; 9.9999. Jeśli ten klucz nie istnieje, system korzysta z wartości TolStr. |
|
|
TolStrOne |
Zawiera wyrażenie tolerancji do użycia w tolerancjach jednostronnych. Jeśli ten klucz nie istnieje, system korzysta z wartości TolStr. |
|
|
TolStrNeg |
Zawiera wyrażenie tolerancji do użycia w tolerancjach jednostronnych, w których tolerancja różna od zera jest ujemna. Jeśli ten klucz nie istnieje, system korzysta z wartości TolStrOne. |
|
|
DIM___ |
Zawiera wartość numeryczną, która będzie używana w celu ustawienia zmiennej wymiarowania programu AutoCAD mającej taką samą nazwę jak ten klucz. |
Kody formatowania WTEKST rozpoczynają się od ukośnika lewego („\”) i kończą średnikiem („;”). Wszystkie znaki formatowania WTEKST mogą być używane w wyrażeniach tolerancji. Na poniższej liście przedstawiono kody formatowania, które są najczęściej używane w wyrażeniach tolerancji.
|
\Hnnn; |
Zmienia wysokość tekstu na nnn (wymiar absolutny). |
|
|
\Hnnnx; |
Zmienia wysokość tekstu na nnn razy bieżąca wartość wysokości tekstu. |
|
|
\Cnnn; |
Zmienia kolor na nnn. |
|
|
\Fnnn; |
Zmienia czcionkę tekstu na nnn. |
|
|
\Annn; |
Ustawia wartość wyrównania na nnn; poprawne wartości: 0, 1, 2 (dół, środek, góra). |
|
|
\Snnnn^mmm; |
Ustawia dwa teksty w ułamku piętrowym (tekst nnnn będzie nad tekstem mmm). |
|
|
{ .... } |
Formatowanie zawarte w nawiasach dotyczy tylko tekstu wewnątrz nawiasów. |
Następujące znaki specjalne są najczęściej używane w wyrażeniach tolerancji:
|
$T |
Wstawia symbol pasowania, na przykład „h7” lub „js6”. |
|
|
$X |
Określa drugi (otwór) symbol pasowania do obsługi dwóch rodzajów pasowania. Jeśli jest użyty to "$T" jest zawsze pasowaniem wałka. |
|
|
$P |
Wskazuje odchyłkę górną, bez znaku. |
|
|
$+ |
Wskazuje znak dla odchyłki górnej. Odpowiedni znak („+” lub „-”) jest przypisywany na podstawie wartości odchyłki. |
|
|
$CP |
Wskazuje sumę wartości wymiaru i odchyłki górnej. Przykład: wymiar o wartości 30 jednostek z odchyłką górną 0.010 ma wartość 30.010. |
|
|
$M |
Wskazuje odchyłkę dolną, bez znaku. |
|
|
$- |
Wskazuje znak dla odchyłki dolnej. Odpowiedni znak („+” lub „-”) jest przypisywany na podstawie wartości odchyłki. |
|
|
$CM |
Wskazuje sumę wartości wymiaru i odchyłki dolnej. Przykład: wymiar o wartości 30 jednostek z odchyłką dolną -0.030 ma wartość 29.970. |
|
|
$a_ |
Oznacza jednostkę alternatywną. Oto one: |
|
|
$aD – wartość wymiaru. |
||
|
$aP – odchyłka górna. |
||
|
$aM – odchyłka dolna. |
||
|
$aCP – suma wymiaru i odchyłki górnej. |
||
|
$aCM – suma wymiaru i odchyłki dolnej. |
||
|
$2 |
Zmienia kolor na kolor przypisany do małego tekstu (2,5 mm) |
|
|
$3 |
Zmienia kolor na kolor przypisany do dużego tekstu (3,5 mm) |
|
$T {\H0.7x;$2 \A0;\S$+$P^$-$M;} |
|
![]() |
|
$T |
Symbol pasowania, w tym przypadku „lc3”. Do tego znaku specjalnego nie są dołączane informacje o formatowania, co oznacza, że będzie on mieć taką samą wysokość jak tekst wymiaru. |
|
|
{ |
Otwierający nawias klamrowy; rozpoczyna nawiasy, w których zostaną umieszczone kody formatu stosowanego do tekstu. |
|
|
\H0.7x; |
Ustawia wysokość tekstu równą 0.7 wysokości tekstu wymiaru. |
|
|
$2 |
Ustawia kolor tekstu taki jak kolor zdefiniowany dla małego tekstu. |
|
|
\A0; |
Ustawia wyrównanie w pionie do dołu. |
|
|
\S |
Ustawia odchyłkę górną ($+$P) nad odchyłką dolną ($-$M). Wyrażenie „\S$+$P^$-$M;” (użycie znaku „\S” w połączeniu ze znakiem powrotu karetki „^” i znakiem średnika „;”) jest odwzorowywane na formę \Snnnn^mmm;. |
|
|
$+ |
Znak plus (+) dla odchyłki górnej. |
|
|
$P |
Wartość odchyłki górnej. |
|
|
$- |
Znak minus (-) dla odchyłki dolnej. |
|
|
$M |
Wartość odchyłki dolnej. |
|
|
} |
Zamykający nawias klamrowy; zamyka nawiasy, w których zostaną umieszczone kody formatu stosowanego do tekstu. |
|
$T {\H0.71x;$2\S$+$P^$-$M;}{\H1.4x;[}$aD{\H0.71x;$2\S$+$aP^$-$aM;}{\H1.4x;]} |
|
![]() |
|
$T |
Klasa pasowania, w tym przypadku „lc3”. |
|
{ ... } |
Odchyłki +.0000 i -.0018. Zobacz poprzedni przykład, aby zapoznać się z analizą sposobu implementacji odchyłki. |
|
{H\1.4x;[} |
Ustawia wysokość tekstu równą 1,4 wysokości tekstu wymiaru i rysuje lewy nawias kwadratowy oznaczający początek jednostek alternatywnych. |
|
$aD |
Wartość wymiaru w jednostkach alternatywnych; w tym przypadku 238.43 mm. |
|
{ ... } |
Odchyłki +0.0000 mm i - 0.0457 mm. Zobacz poprzedni przykład, aby zapoznać się z analizą sposobu implementacji odchyłki. |
|
{\H1.4x]} |
Ustawia wysokość tekstu równą 1,4 wysokości tekstu wymiaru i rysuje prawy nawias kwadratowy oznaczający koniec jednostek alternatywnych. |