Update Drawings using the Document Manager

You can update drawings directly from the Document Manager. Additionally, you can control the Document Manager behavior related to the detail status check.

To update these documents you have two choices depending on whether you want to track changes or not. Thus, the status can be checked automatically when starting the Document Manager for certain drawings or for all of them.

Advance Steel is able to track all changes in a model since document creation and knows when a drawing or other documents are outdated. If outdated documents are found, they will be placed in a separate folder on the left panel of Document Manager.

Detail Status Check

The Document Manager can automatically check if drawings require an update due to model modifications (Automatic detail status check). The outdated documents are moved in a separate folder on the left panel of the Document Manager and can be updated directly from the Document Manager. Automatically check the status of all drawings to ensure that all of them are up to date.

If the automatic check is disabled, you can:

Keep Track of Changes

Often, during the review stage of a project different changes might be necessary:

Model modifications can be done by several engineers and may affect one or several existing drawings.

According to standard practice in maintenance of engineering drawings, changes made in the model during the review stage of a project are identified using a number or a letter codes and are listed in the revision table on the affected drawing. For each revision level, the revision table lists the reviewer (author) and a short description of the change that was made. Additionally, revision clouds are used to draw attention on modified areas of the drawing.

Update the Documents without Revision

In practice, there are situations when the model modifications should not be marked as revised. The drawings can be updated without revision marks, using the Force update button. The drawing will be updated to suit the model, but the modification will not be indexed in the revision table.

Update the Documents with Revision

In practice, there are situations when the model modifications should be marked as revised in order to keep track of changes. The Document Manager allows you to update these drawings with revision marks, using the Revision update button. The previous revision of the document will be moved to a Backup folder within the Project\Details folder. Additionally, revision clouds can be used to draw attention on modified areas of the drawing.

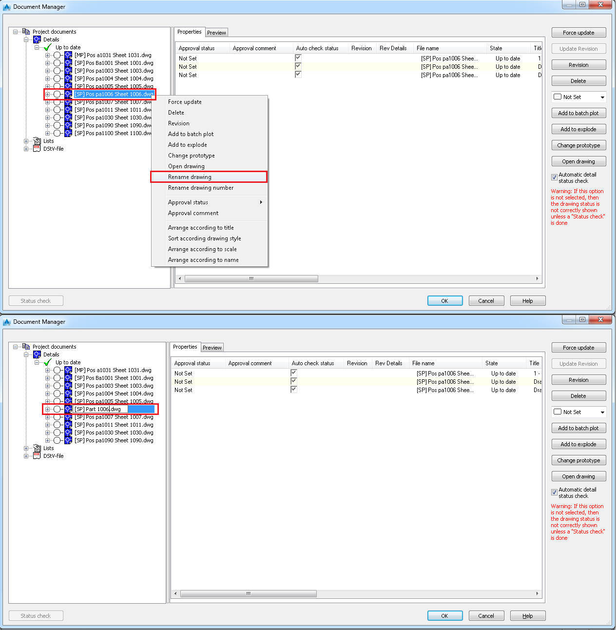
Rename Drawing Number

You can change the Drawing Number from the contextual menu.

Note: You will be prompted to choose another number if the number you chose already exists.

If the numbering is done using the Drawing Number option:





The renumbered drawing in the example was: [SP] Pos pa1009 Sheet 1009.dwg

It was renumbered from 1009 to 1100 and the detail went into the Update category as: [SP] Pos pa1009 Sheet 1100.dwg

After running the Update labels command, the detail name automatically changed to: [SP] Pos pa1100 Sheet 1100.dwg