Práce se šablonami

Chtěli jste někdy vytvořit nový soubor výkresu v aplikaci AutoCAD a mít všechny styly textu, kótovací styly, hladiny, jednotky a další nastavení výkresu již nastaveny a připraveny k použití? Někteří zákazníci uvedli, že nový výkres vytvoří otevřením existujícího výkresu, uložením výkresu s novým názvem a odstraněním geometrie. To je časově náročné a může vést k zastaralým nebo porušeným standardům.

Poznámka: Video neobsahuje zvuk ani skryté titulky.

Použití šablony výkresu s předdefinovanými nastaveními výkresu je efektivní způsob vytvoření nového výkresu a může pomoci dodržovat standardy výkresů ve vaší kanceláři.

Poznámka: Postupy, obrázky a videa se mohou mírně lišit od vaší verze produktu.

Co lze uložit do šablony

Většinu nastavení výkresu a informací o pojmenovaném stylu, které se používají při vytvoření nového výkresu, lze uložit do šablony. Mohou existovat výkresy, kde nepoužíváte všechny typy čar nebo styly v šabloně. To je v pořádku, ale šablona výkresu by měla obsahovat standardy, které potřebujete při zahájení práce.

Zde je několik nastavení výkresu, která nelze uložit do šablony výkresu:

Použití existujících šablon

Společnost Autodesk nabízí několik šablon, které jsou nainstalovány s aplikací AutoCAD. K těmto šablonám lze získat přístup na úvodní ploše aplikace v rozevíracím seznamu Šablony.

Poznámka: U aplikací AutoCAD od verze 2022 klikněte na rozevírací seznam Nový. Tím získáte přístup k šablonám nainstalovaným s aplikací AutoCAD.

I když tyto šablony mohou usnadnit zahájení práce, je možné, že nebudou mít potřebná nastavení.

Šablony nainstalované s aplikací AutoCAD jsou umístěny zde:

C:\Users\<jméno uživatele>\AppData\Local\Autodesk\AutoCAD 2021\R24.0\csy\Template\

Poznámka: Umístění uložení šablony lze změnit na sdílené umístění, aby mohli všichni uživatelé aplikace AutoCAD ve vaší společnosti sdílet stejné šablony. Pokud dojde ke změně umístění uložení šablony, seznam v části Šablony se zaktualizuje.

Otevření a uložení šablony

Chcete-li provést změnu šablony, bude nutné ji otevřít. Otevření šablony je podobné otevření výkresu.

  1. Na panelu nástrojů Rychlý přístup vyberte příkaz Otevřít.

    Nebo na příkazovém řádku napište otevři.

  2. V rozevíracím seznamu Soubory typu vyberte položku Šablona výkresu (*.dwt).

    Šablony nainstalované s aplikací AutoCAD byste měli vidět.

  3. Vyberte šablonu a klikněte na tlačítko Otevřít. Pro toto cvičení vybereme soubor acad.dwt.
  4. Poznámka: Změna šablony ovlivní pouze nové výkresy a nemá vliv na výkresy, které byly dříve vytvořeny pomocí této šablony.
    Název šablony se zobrazí na záložce výkresu s příponou .dwt a je připraven na upravování.
    Uložení a uzavření šablony je podobné uložení výkresu. Chcete-li uložit šablonu a pokračovat v práci, klikněte na tlačítko Uložit nebo Uložit jako na panelu nástrojů Rychlý přístup.
  5. Pro toto cvičení vytvořím novou šablonu kliknutím na tlačítko Uložit jako, zadám pro šablonu název MyTemplate a kliknu na tlačítko Uložit.
  6. V dialogu Možnosti šablony zadejte popis šablony a ponechte zbývající výchozí hodnoty tak, jak jsou, a klikněte na tlačítko OK.

Změna výchozí šablony nového výkresu

Když máte nyní vytvořenou a uloženou šablonu, začneme ji používat. Ve výchozím nastavení aplikace AutoCAD se při vytvoření nového výkresu vytvoří výkres ze šablony určené v poli Výchozí název souboru šablony pro RNOVÝ, v tomto případě acad.dwt. Změníme toto nastavení tak, aby se vytvořil nový výkres pomocí nové šablony.

  1. Klikněte pravým tlačítkem do okna výkresu a vyberte položku Možnosti.

    Nebo na příkazovém řádku napište možnosti.

  2. Klikněte na kartu Soubory a rozbalte položku Nastavení šablony > Výchozí název souboru šablony pro RNOVÝ.
  3. Vyberte cestu k souboru a klikněte na tlačítko Procházet.

    Nebo dvakrát klikněte na cestu k souboru, který chcete procházet.

    Poznámka: Výchozí možností pro výchozí název souboru šablony pro příkaz RNOVÝ je Žádný. Pokud je nastavena na hodnotu Žádný, příkaz RNOVÝ funguje jako příkaz NOVÝ.
  4. V dialogu Vybrat soubor vyhledejte a vyberte soubor šablony, který chcete v aplikaci AutoCAD použít jako výchozí pro nový výkres, v tomto případě MyTemplate, a klikněte na tlačítko Otevřít.
  5. Kliknutím na tlačítko OK zavřete dialog Možnosti.

    Při vytvoření nového výkresu použije nyní aplikace AutoCAD šablonu MyTemplate.

Úprava a testování šablony

Dosud jsme se bavili o tom, kde jsou šablony uloženy, jak aplikace AutoCAD používá šablonu při otevření nového výkresu, a jak vytvořit novou šablonu z jedné z dodaných vzorových šablon.

Nyní pojďme upravovat šablonu. Úprava šablony je podobná úpravám výkresu. Pomocí výše uvedených kroků otevřete šablonu MyTemplate.

Při vytváření nového výkresu byste měli přemýšlet nad tím, co byste chtěli mít již nastaveno, a zvažte přidání nastavení výkresu do šablony MyTemplate.

Zde je několik užitečných nastavení výkresu:

  • Vypnutí zobrazení rastru
  • Změna barvy okna výkresu
  • Přidání standardních hladin
  • Vytváření stylů textu a kótovacích stylů
  • Rohové razítko dostupné při vložení
  • Nastavení výkresových jednotek

Všechna tato nastavení jsou nastavení výkresu, která lze přidat do šablony, aby při příštím vytváření nového výkresu bylo vše připraveno.

Snadný způsob, jak testovat změny šablony je nejdříve ji uložit a poté kliknout na znaménko + na záložkách výkresů k vytvoření nového výkresu. Nechat šablonu otevřenou pro testování, zapříčiní, že se změny šablony provedou velmi rychle.

Poznámka: Pokud se změny šablony nezobrazí v novém výkresu, zkontrolujte, zda máte v poli Výchozí název souboru šablony pro RNOVÝ v dialogu Možnosti nastavenou šablonu MyTemplate.

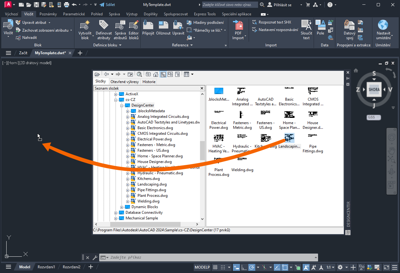
Import stylů a hladin z aplikace DesignCenter

Pomocí aplikace DesignCenter lze do šablony přidat hladiny, pojmenované styly a bloky.

  1. V tomto cvičení otevřete soubor MyTemplate.dwt.
  2. Klikněte na kartu Zobrazit > panel Palety > DesignCenter Hledat

    Nebo na příkazovém řádku napište adcenter.

  3. Přidejte do šablony hladiny, bloky a styly ze souboru Landscaping.dwg.

  4. V aplikaci DesignCenter přejděte do souboru Landscaping.dwg a přetáhněte výkres do výkresové oblasti šablony.
Poznámka: Pokud chcete, aby byly definice bloků vloženy z palety Bloky, stiskněte po přetažení klávesu Esc. Jinak budou bloky vloženy do okna šablony výkresu.

Nyní jsou v šabloně MyTemplate k dispozici pojmenované styly, bloky a nastavení výkresu, které jsou definovány v souboru Landscaping.dwg.

Vytvořte nový výkres, který otestuje šablonu MyTemplate a ověří, zda jsou bloky dostupné v novém výkresu.

Poznámka: Příkaz ČISTI můžete použít k odebrání pojmenovaných stylů, bloků a nastavení výkresu nebo jakýchkoli jiných informací, které v šabloně nechcete mít.

Co když potřebujete přejít z aktualizované šablony do existujícího výkresu? Řekněme, že chcete importovat některé pojmenované styly, bloky a nastavení výkresu z aktualizované šablony společnosti. Tyto styly byly přidány do šablony až poté, co jste začali s výkresem pracovat, proto se do něj ze šablony nepřenesly.

V předchozím tématu Vyzkoušeli jste již, jsme se bavili o přidání pojmenovaných stylů z aktualizované šablony do existujícího výkresu. Tyto informace naleznete v tématu Vyzkoušeli jste již: Importovat styly v části Import více stylů.

Šablony mohou být účinným nástrojem k používání standardů ve vaší kanceláři a úsporou času při vytváření nových výkresů. Nastavení není obtížné a lze je snadno vytvářet, upravovat a sdílet jako změny standardů pro kancelář.

Příkazy šablon a systémové proměnné

Zde jsou uvedeny nejčastěji používané příkazy a systémové proměnné související se šablonami.

Příkazy Popis
ADCENTER Spravuje a vkládá obsah, jako jsou bloky, externí reference a šrafovací vzory.
NOVÝ Vytvoří nový výkres.
ČISTI Odebere z výkresu nepoužité položky, například definice bloku a hladiny.
RNOVÝ Slouží ke spuštění nového výkresu z určeného souboru šablony výkresu.
JEDNOTKY Určuje přesnost a formáty zobrazení souřadnic, vzdáleností a úhlů.
Systémová proměnná Popis Výchozí hodnota Uloženo
AUNITS Nastavuje jednotky úhlů. 0 Výkres
AUPREC Nastavuje přesnost zobrazení úhlových jednotek a souřadnic. 0 Výkres
LUNITS Nastavuje formát lineárních jednotek pro vytváření objektů. 2 Výkres
LUPREC Nastavuje přesnost zobrazení lineárních jednotek a souřadnic. 4 Výkres
MEASUREMENT Určuje, zda aktuální výkres používá anglické nebo metrické soubory šrafovacího vzoru a typu čáry. 0 (britské) nebo 1 (metrické) Výkres