New features for vault projects include:
For more information in setting up a project for vault replication see Configure Vault for Plant Projects.
A new Vault Options dialog box has been added. Autodesk Vault Client has moved to a new Admin pane.

Synchronize to Vault and Refresh from Vault no longer require confirmation. Also, synchronization now displays a results dialog only if there are errors or warnings.
This new behavior works with the new synchronization balloons to make vault synchronization a less intrusive experience. When another user checks in a file to the vault, you will know within minutes and can update your workspace with one click.

There is a new message for launching Vault Client.
DWG files do not need to be downloaded locally.
All drawings in the project display in the tree regardless of whether they are on your local machine or not. There are new status icons that show the state of each drawing. The icons match those used in Autodesk Vault Client.

If there is no vault status icon, the file is not in the local workspace.
Text now displays in strikethrough or bold to indicate check-out status. Shown above, str-building is checked out to another user and the file is not in the local workspace. str-rack-01 is in the local workspace and is available for checkout.
You can see new vault status details in the details pane of Project Manager.
|
File Icon |
File Status |
Meaning |
|
<No Icon> |
No local file. |
|
|
File is on your local workstation, but you don't have it checked out. File is read-only. |
|
|
Checked out to you. |
|
|
Checked out to you and modified |
|
|
File has been updated in the vault. Synchronize-down to update. |
|
|
Checked out to another user |
|
| bold |
Checked out to you |
In general, AutoCAD Plant 3D 2015 Extension 1 has been updated to match Autodesk Vault Client 2015 status icons and text.
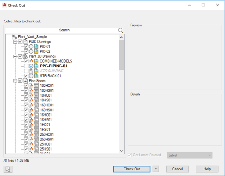
A new Get / Check Out dialog box assists in supporting related files. Now, when you download a DWG file (either Get or Check Out) that references other files, the referenced files are also downloaded.

Shown above the file combined-models is being checked-out. combined-models references (XREF) str-rack-01, ppg-piping-01, and str-building. Therefore all files are downloaded.
The new Get / Check Out dialog box also shows vault status. str-building above is checked-out by another user. ppg-piping-01 is already checked-out to you. And str-rack-01 is available for check-out.
You can specify to check out all related files by clicking the
check-mark at the top of the column (in the example above, only
combined-models is selected for check out).
The Get Revision dialog box has been eliminated. Now, you can specify a revision when you check-out a file. Latest is the default.
The Get Latest Related check-box specifies whether or not to always get the latest version of related files. Related-file information includes both the name of the related files and the revision of related files. If Get Latest Related is selected, the revision of related files is ignored and the latest is always downloaded. This means that the XREF files could be newer than the DWG file that you specify a revision for.
The new dialog box provides additional information about the drawing status, such as whether or not the file is already checked out (bold blue above).
The number of files downloaded, checked-out, and total download size are now displayed.

At the project level (root) you can now Check In and Get / Check Out all files for the project.
You can Get / Check Out all files for folder of the entire project.

From the Project Manager, you can now open a drawing in Read-only mode if you double-click the file name

In previous versions, you are asked whether you want to open Read-only or check-out.
Now, you open Read-only by default, and can later check out from the vault ribbon. When the drawing is Read-only, you can edit but cannot save changes. So it is possible to experiment with modifications before you decide to check out (this is not new, but in previous versions you may have been encouraged to check out before you needed to).

You can specify to display the Synchronize Balloon when anything in the project changes, when files that are referenced by an open drawing change, or to disable the balloon.

A balloon now displays if another user checks in a file to the vault.
You can now attach files directly from the vault. Non-DWG files as well as non-project files can be attached from outside the project are supported.

The xref file does not first need to be downloaded to the local workspace.
Files such as Navisworks NWD, and PDF, and image files (BMP, JPG, PNG) can be attached.
For more information using vault xrefs see To work with vault project external references (xrefs) .
Most vault status and warning dialogs now have a [x] Do Not Show option.
You can display previously hidden messages using the Options dialog box (System tab).