Chtěli jste někdy vytvořit nový soubor výkresu v aplikaci AutoCAD a mít všechny styly textu, kótovací styly, hladiny, jednotky a další nastavení výkresu již nastaveny a připraveny k použití? Někteří zákazníci uvedli, že nový výkres vytvoří otevřením existujícího výkresu, uložením výkresu s novým názvem a odstraněním geometrie. To je časově náročné a může vést k zastaralým nebo porušeným standardům.
Použití šablony výkresu s předdefinovanými nastaveními výkresu je efektivní způsob vytvoření nového výkresu a může pomoci dodržovat standardy výkresů ve vaší kanceláři.
Většinu nastavení výkresu a informací o pojmenovaném stylu, které se používají při vytvoření nového výkresu, lze uložit do šablony. Mohou existovat výkresy, kde nepoužíváte všechny typy čar nebo styly v šabloně. To je v pořádku, ale šablona výkresu by měla obsahovat standardy, které potřebujete při zahájení práce.
Zde je několik nastavení výkresu, která nelze uložit do šablony výkresu:
Společnost Autodesk nabízí několik šablon, které jsou nainstalovány s aplikací AutoCAD. K těmto šablonám lze získat přístup na úvodní ploše aplikace v rozevíracím seznamu Šablony.

I když tyto šablony mohou usnadnit zahájení práce, je možné, že nebudou mít potřebná nastavení.
Šablony nainstalované s aplikací AutoCAD jsou umístěny zde:
C:\Users\<jméno uživatele>\AppData\Local\Autodesk\AutoCAD 2021\R24.0\csy\Template\
Chcete-li provést změnu šablony, bude nutné ji otevřít. Otevření šablony je podobné otevření výkresu.

Nebo na příkazovém řádku napište otevři.

Šablony nainstalované s aplikací AutoCAD byste měli vidět.




Když máte nyní vytvořenou a uloženou šablonu, začneme ji používat. Ve výchozím nastavení aplikace AutoCAD se při vytvoření nového výkresu vytvoří výkres ze šablony určené v poli Výchozí název souboru šablony pro RNOVÝ, v tomto případě acad.dwt. Změníme toto nastavení tak, aby se vytvořil nový výkres pomocí nové šablony.
Nebo na příkazovém řádku napište možnosti.
Nebo dvakrát klikněte na cestu k souboru, který chcete procházet.


Při vytvoření nového výkresu použije nyní aplikace AutoCAD šablonu MyTemplate.
Dosud jsme se bavili o tom, kde jsou šablony uloženy, jak aplikace AutoCAD používá šablonu při otevření nového výkresu, a jak vytvořit novou šablonu z jedné z dodaných vzorových šablon.
Nyní pojďme upravovat šablonu. Úprava šablony je podobná úpravám výkresu. Pomocí výše uvedených kroků otevřete šablonu MyTemplate.
Při vytváření nového výkresu byste měli přemýšlet nad tím, co byste chtěli mít již nastaveno, a zvažte přidání nastavení výkresu do šablony MyTemplate.
Zde je několik užitečných nastavení výkresu:
Všechna tato nastavení jsou nastavení výkresu, která lze přidat do šablony, aby při příštím vytváření nového výkresu bylo vše připraveno.
Snadný způsob, jak testovat změny šablony je nejdříve ji uložit a poté kliknout na znaménko + na záložkách výkresů k vytvoření nového výkresu. Nechat šablonu otevřenou pro testování, zapříčiní, že se změny šablony provedou velmi rychle.

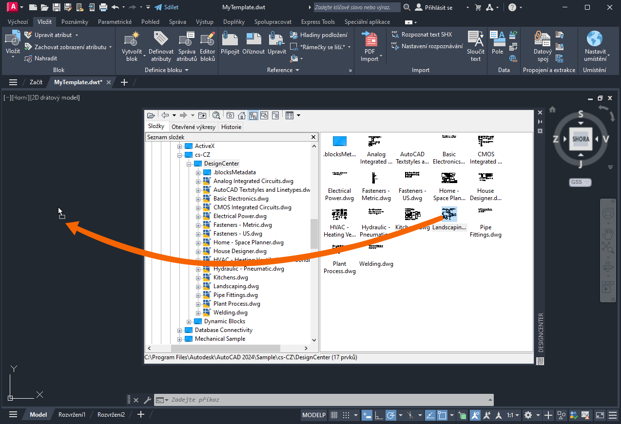
Pomocí aplikace DesignCenter lze do šablony přidat hladiny, pojmenované styly a bloky.
Nebo na příkazovém řádku napište adcenter.
Přidejte do šablony hladiny, bloky a styly ze souboru Landscaping.dwg.

Nyní jsou v šabloně MyTemplate k dispozici pojmenované styly, bloky a nastavení výkresu, které jsou definovány v souboru Landscaping.dwg.
Vytvořte nový výkres, který otestuje šablonu MyTemplate a ověří, zda jsou bloky dostupné v novém výkresu.

Co když potřebujete přejít z aktualizované šablony do existujícího výkresu? Řekněme, že chcete importovat některé pojmenované styly, bloky a nastavení výkresu z aktualizované šablony společnosti. Tyto styly byly přidány do šablony až poté, co jste začali s výkresem pracovat, proto se do něj ze šablony nepřenesly.
V předchozím tématu Vyzkoušeli jste již, jsme se bavili o přidání pojmenovaných stylů z aktualizované šablony do existujícího výkresu. Tyto informace naleznete v tématu Vyzkoušeli jste již: Importovat styly v části Import více stylů.
Šablony mohou být účinným nástrojem k používání standardů ve vaší kanceláři a úsporou času při vytváření nových výkresů. Nastavení není obtížné a lze je snadno vytvářet, upravovat a sdílet jako změny standardů pro kancelář.
Zde jsou uvedeny nejčastěji používané příkazy a systémové proměnné související se šablonami.
| Příkazy | Popis |
|---|---|
| ADCENTER | Spravuje a vkládá obsah, jako jsou bloky, externí reference a šrafovací vzory. |
| NOVÝ | Vytvoří nový výkres. |
| ČISTI | Odebere z výkresu nepoužité položky, například definice bloku a hladiny. |
| RNOVÝ | Slouží ke spuštění nového výkresu z určeného souboru šablony výkresu. |
| JEDNOTKY | Určuje přesnost a formáty zobrazení souřadnic, vzdáleností a úhlů. |
| Systémová proměnná | Popis | Výchozí hodnota | Uloženo |
|---|---|---|---|
| AUNITS | Nastavuje jednotky úhlů. | 0 | Výkres |
| AUPREC | Nastavuje přesnost zobrazení úhlových jednotek a souřadnic. | 0 | Výkres |
| LUNITS | Nastavuje formát lineárních jednotek pro vytváření objektů. | 2 | Výkres |
| LUPREC | Nastavuje přesnost zobrazení lineárních jednotek a souřadnic. | 4 | Výkres |
| MEASUREMENT | Určuje, zda aktuální výkres používá anglické nebo metrické soubory šrafovacího vzoru a typu čáry. | 0 (britské) nebo 1 (metrické) | Výkres |