Festlegen des Ansichtsinhalts

Objektdarstellungsregeln bestimmen den Ansichtsinhalt, indem sie festlegen, wie Objekte angezeigt und beschriftet werden.

Eine Objektdarstellungsregel weist eine spezielle Methode zum Anzeigen und Beschriften von Modellobjekten zu.

Ein Modellobjekt fungiert als Filter für Objekte aus dem 3D-Modell. Es wird durch den Typ des Advance-Objekts, die Modellrolle und einen zusätzlichen Filter festgelegt.

Beispiel:

Objekttyp Modellrolle Zusätzlicher Filter
Träger Stütze Mit Löchern
Die Liste der Objektdarstellungsregeln ist auf der Registerkarte Objektdarstellung verfügbar und kann folgendermaßen abgerufen werden:

oder

Die Modellobjekte werden außerdem in der Strukturdarstellung unter der Verzweigung Objektdarstellung angezeigt.



Satz aus Objektdarstellungsregeln auswählen

Wählen Sie aus der Liste einen vordefinierten Satz aus Objektdarstellungsregeln. Die bestehenden Regeln können umbenannt und weitere Definitionen hinzugefügt werden.

Schaltfläche Funktion
Neuen Satz aus Objektdarstellungsregeln erstellen. Eine Kopie der aktuellen Einstellungen wird erstellt und ein neuer Eintrag erscheint in der Dropdown-Liste.
Satz aus Objektdarstellungsregeln umbenennen. Die aktuellen Einstellungen werden unter einem anderen Namen gespeichert.

Satz aus Objektdarstellungsregeln bearbeiten

Änderungen der Objektdarstellungsregeln werden über die vier Schaltflächen rechts im Bereich Objektdarstellung vorgenommen. Alle Ansichten, in denen der geänderte Satz aus Objektdarstellungsregeln enthalten ist, werden ebenfalls geändert.

Schaltfläche Funktion
Neue Objektdarstellungsregel hinzufügen.
Objektdarstellungsregel löschen.

Neue Objektdarstellungsregel hinzufügen

Eine neue Objektdarstellungsregel wird mithilfe einer vorhandenen Regel erstellt.

  1. Wählen Sie eine als Vorlage zu verwendende Objektdarstellungsregel.
  2. Klicken Sie auf (Hinzufügen).

Die neue Regel wird dem Satz aus Objektdarstellungsregeln hinzugefügt.

Objektdarstellungsregel löschen

  1. Wählen Sie die zu löschende Objektdarstellungsregel aus.
  2. Klicken Sie auf (Löschen), um die Regel aus der Liste zu entfernen.
Anmerkung: Der erste Eintrag in der Tabelle kann nicht gelöscht werden. Um den in der ersten Zeile der Tabelle stehenden Eintrag zu löschen, müssen Sie ihn zuerst in der Liste nach unten verschieben.

Reihenfolge in der Liste ändern

Die Reihenfolge der Einträge in der Liste der Objektdarstellungsregeln wird mithilfe der beiden Pfeilschaltflächen und geändert.

Bei der Zuweisung des Modellobjekts muss eine bestimmte Reihenfolge eingehalten werden, um die gewünschten Ergebnisse zu erzielen. Im Allgemeinen wird die Liste von oben nach unten verarbeitet. Wenn eine Einstellung angewendet werden kann, wird sie verwendet. Andernfalls fährt sie mit dem nächsten Eintrag fort.

Ändern einer Objektdarstellungsregel

Jede Objektdarstellungsregel kann durch Festlegen der geometrischen Einschränkung, Tiefenposition, Darstellungsvorschrift und Beschriftungsvorschrift geändert werden.



Festlegen der geometrischen Einschränkungen der Ansicht für die ausgewählten Modellobjekte

Modellobjekte werden unter Modellobjekte ausgewählt.

Klicken Sie auf (Festlegen), wenn Sie weitere Informationen zu ausgewählten Modellobjekten benötigen. Die Modellobjekte können wie unter Modellobjekte beschrieben für verschiedene Stile gemeinsam genutzt und separat verwaltet werden.

Über die ausgewählten Modellobjekte wird deren Darstellung in Details definiert. Für jedes Modellobjekt können zwei Arten von geometrischen Ansichtseinschränkungen definiert werden:
  • Geometrische Einschränkung
  • Tiefenposition.

Der Objektdarstellungsname wird durch Kombinieren des Namens des Modellobjekts, der geometrischen Einschränkung und der Tiefenposition erstellt.

Beispiele: Objektdarstellungsnamen.

Stütze – Vorderansicht Das Modellobjekt Stütze, in Detaildarstellung von vorne betrachtet.
AttPlatesWithHoles-All-Rear Advance Blech-Objekte, die an das Hauptteil angehängt sind und Löcher enthalten, in Detaildarstellung aus beliebiger Perspektive betrachtet und hinter oder unter dem Hauptteil platziert.

Geometrische Einschränkung

Definiert die Richtung der Objektansicht.

Beispiel: Der Träger wird im Detail in der Vorderansicht dargestellt, die Bleche in der Seitenansicht.

Geometrische Einschränkung Träger Bleche Verbindungselemente
Alle Alle Modellobjekte    
Längsseite

Träger von Längsseite.

Bleche von Längsseite.

 
Stirnseite+Seiten

Träger von Stirnseite oder von der Längsseite.

Bleche in Vorderansicht.

Schrauben in Vorderansicht.

Li Fr

In XY-Richtungen ausgerichtete Träger in Vorderansicht.

Bleche in Vorder- und Seitenansicht und linear.

 
Li Side

Träger in Seitenansicht.

 
Li top  
  In XY-Richtungen ausgerichtete Elemente von oben.
Orthogonal
  In XY-Richtungen des Details ausgerichtete Elemente.
N-Li Fr  
  An detaillierten XY-Richtungen nicht ausgerichtete Elemente von oben gesehen.
N-Li Side  
  Träger in Seitenansicht und nicht an XY-Richtungen ausgerichtet. Bleche und andere Elemente in Seitenansicht und nicht an XY-Richtungen ausgerichtet.  
N-Li Top  
  Objekte von oben und nichtlinear gesehen.
Nicht-Orthogonal
  Objekte, die nicht orthogonal zur x / y Richtung der Detailansicht liegen.
Stirn-/Breitseite

Träger von Stirnseite.

Bleche von Breitseite.

 
Oben

Objekte als Oberseite des Elements.

Oben+Längsseite

Träger von oben oder von Längsseite.

Bleche von oben oder von Längsseite.

 
Oben+Stirn-/Breitseite

Träger von oben oder von Stirnseite.

Bleche von oben oder von Breitseite.

 

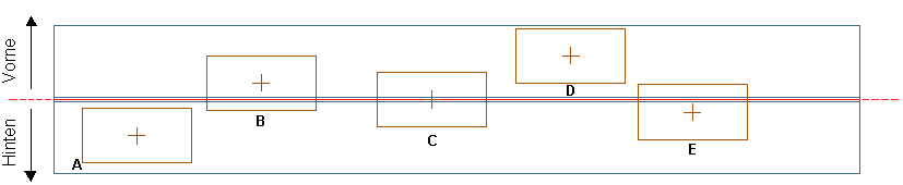
Tiefenposition

Die Tiefenposition ist die Z-Position des Objekts relativ zum Hauptobjekt des Details. Die folgenden Optionen sind verfügbar:

Tiefenposition Beschreibung
Alle Auf beliebiger Seite des Elements.
Beide Seiten Auf beiden Seiten (vorne und hinten) des Hauptelements (Bleche B, C, E).
Beide Seiten-Mitte Blech C.
BeideSeiten-MittigVorne Das verbundene Element befindet sich auf beiden Seiten (vorne und hinten), sein Mittelpunkt befindet sich jedoch an der Vorderseite des Hauptteils (Blech B).
Beide Seiten-Mittig hinten Das verbundene Element befindet sich auf beiden Seiten (vorne und hinten), sein Mittelpunkt befindet sich jedoch an der Rückseite des Hauptteils (Blech E).
Vorne (Mittig) Die Mitte des verbundenen Elements befindet sich an der Vorderseite des Hauptteils (Bleche B, D).
Vorne Das gesamte verbundene Element befindet sich an der Vorderseite des Hauptteils (Blech D).
Hinten (Mittig) Die Mitte des verbundenen Elements befindet sich an der Rückseite des Hauptteils (Bleche A, E).
Hinten (gesamt) Die Mitte des verbundenen Elements befindet sich auf der Rückseite des Hauptteils (Blech A).


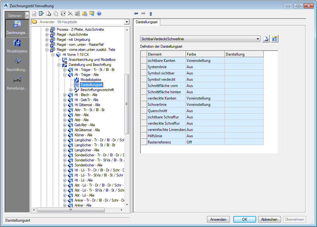
Festlegen der Darstellungsregel

Die Darstellungsregel enthält Einstellungen für Farbe und Linientyp, die für jede Objektdarstellung im Detail verwendet werden.

  1. Wählen Sie unter Darstellungsregel eine Darstellungsregel aus der Liste aus.
  2. Klicken Sie auf (Festlegen), um die Definition der ausgewählten Darstellungsregel anzuzeigen.


Element Darstellung
Sichtbare Kanten Sichtbare durchgezogene Linien.
Achse Es sind nur die Achsen sichtbar.
Symbole Symbole.
Schnittflächen Schnittflächen der Körper mit der Modellbox.
Verdeckte Kanten Verdeckte Linien.
Schwerlinie Schwerlinie (Mitte) des Objekts.
Querschnitt Der Querschnitt des Objekts.
Schraffur Die Löcher sind schraffiert.
Vereinfachte Linie Träger werden nur mit einer vereinfachten Linie gezeigt.

Im Falle der vereinfachten Linie werden der Linientyp und die Lücke berücksichtigt.



Beispiele:

Objekte Sichtbare Kanten Achse Symbole Verdeckte Kanten
Schrauben  
Löcher      
Träger  

Festlegen der Beschriftungsvorschrift

Die Beschriftungsvorschrift enthält Einstellungen für Inhalt, Layout und Anordnung einer Beschriftung.

  1. Wählen Sie unter Beschriftungsvorschrift eine Beschriftungsregel in der Liste aus.
  2. Klicken Sie auf (Festlegen), um die ausgewählte Regel zu bearbeiten. Die Beschriftungsvorschriften können wie unter Beschriftungsstrategien beschrieben für verschiedenen Stile gemeinsam genutzt und separat verwaltet werden.