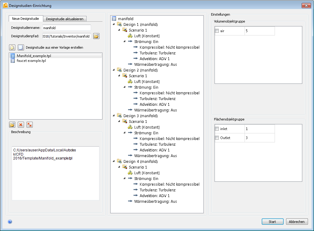
In dieser Prozedur wird das Ausgangsdesign drei Mal geklont, um eine Designstudie zu erstellen, die vier Designs umfasst. Dann verknüpfen Sie jedes Design mit einem Design aus der CAD-Anwendung.
Klicken Sie mit der rechten Maustaste auf Design 1.
Klicken Sie auf Aktuelle Konfiguration einstellen, und stellen Sie sicher, dass manifold-01 in der Liste ausgewählt ist.

Klicken Sie mit der rechten Maustaste auf Design 1, und wählen Sie Klonen....
Geben Sie Design 2 als Designnamen ein, und wählen Sie manifold-02 als Konfiguration.

Klicken Sie auf OK.
Klicken Sie mit der rechten Maustaste auf Design 1, und wählen Sie Klonen....
Geben Sie Design 3 als Designnamen ein, und wählen Sie manifold-03 als Konfiguration aus.
Klicken Sie auf OK.
Klicken Sie mit der rechten Maustaste auf Design 1, und wählen Sie Klonen....
Geben Sie Design 4 als Designnamen ein, und wählen Sie manifold-04 als Konfiguration aus.
Klicken Sie auf OK.

Klicken Sie auf Starten, um die Designstudie in Autodesk® CFD zu erstellen.