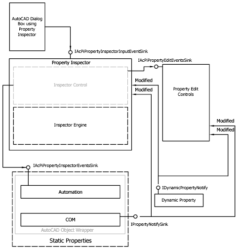
Property Inspector Notification Framework

To promote synchronization between the Property Inspector UI, the state of inspected objects, and various types of property providers, the Property Inspector implements a web of event notifications. This system communicates through the following five interfaces:

Figure 6 shows the Property Inspector event model.

Figure 6 - Property Inspector Notification Framework