Параметры в Autodesk Civil 3D определяют многие стандартные значения, такие как единицы чертежа, масштаб и система координат.
В Autodesk Civil 3D имеется возможность работы с параметрами чертежей, функций и команд. В Autodesk Civil 3D параметры всех трех уровней сохраняются в чертеже, но могут быть также сохранены в шаблоне чертежа.
Изменять параметры каждого из уровней нужно в разных местах дерева "Параметры", как показано на следующем рисунке:

Есть два типа параметров уровня чертежа:
Доступ к параметрам уровня чертежа открывается щелчком правой кнопки мыши на имени чертежа в дереве "Параметры" и выбором строки меню "Редактировать параметры чертежа".
На уровне чертежа диалоговое окно "Изменение параметров" содержит только параметры среды, установленные для чертежа:

Ниже дано краткое описание элементов управления, отображаемых в диалоговом окне "Редактировать параметры".
Уровень коллекции объектов в дереве "Параметры" используется для управления всеми параметрами, связанными с типом объектов. Изменять параметры объекта и переопределять параметры среды для чертежа нужно на этом уровне дерева.
Доступ к параметрам уровня объекта открывается щелчком правой кнопки мыши на коллекции объектов в дереве "Параметры" и выбором строки меню "Редактировать параметры объекта".
На уровне объекта это диалоговое окно также содержит параметры, относящиеся к объектам, например, стили по умолчанию:

Уровень коллекции "Команды" в дереве "Параметры" используется для переопределения на покомандной основе как параметров уровня объекта, так и параметров среды чертежа. Кроме того, здесь можно установить собственно параметры команд.
Доступ к параметрам уровня команд открывается щелчком правой кнопки мыши на команде в развернутой коллекции "Команды" в дереве "Параметры" и выбором строки меню "Редактировать параметры команды".
На уровне объекта это диалоговое окно также содержит параметры, относящиеся только к командам, например параметры "Участки" и "Трассы", которые используются командой "CreateSite".

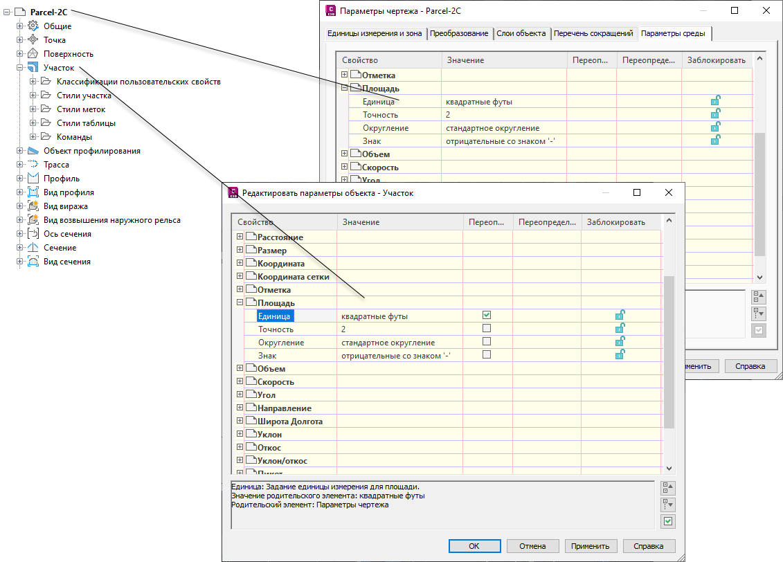
Каждый объект более низкого уровня иерархии параметров может либо наследовать, либо переопределять параметры более высокого уровня. На следующей иллюстрации показан набор переопределений для единиц измерения площади на уровне участков.

Параметры объекта могут переопределять параметры чертежа.
Стрелка в столбце "Переопределение дочерних элементов" диалогового окна "Параметры чертежа" (верхнее диалоговое окно) указывает на то, что на нижележащем уровне задано переопределение.
Флажок в столбце "Переопределить" диалогового окна "Редактировать параметры объекта — Участок" (нижнее диалоговое окно) показывает, что значение, заданное в данном диалоговом окне, переопределяет значение, заданное на вышележащем уровне.
Можно отменить переопределение дочерних элементов на уровне чертежа, щелкнув значок стрелки в столбце "Переопределение дочерних элементов". При этом значок стрелки будет выглядеть следующим образом:
.
Можно также запретить переопределения путем блокировки параметра.