關於變更配合與公差的表現法 (AutoCAD Mechanical 工具集)

若要將配合或公差加入至標註,請啟動 AMPOWERDIM 指令,並加入配合或公差。

如果不滿意配合或公差的預設表現法,請從「Power 標註」功能區關聯式頁籤中的「表現法」或「方式」下拉清單中事先定義的設定中選取其他表現法。

如果事先定義的設定不合適,您可以使用系統編輯器,並建立自己的自訂配合表現法與公差方式。此頁面上的資訊說明相關的系統編輯器項目與鍵。

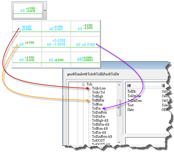
「公差」下拉清單中的公差縮圖對應「系統編輯器」中「Acad/M」>「DimSet」>「公差」下的前八個項目。這些項目的名稱以「Tol」(例如 TolHigh) 開頭。剩餘項目是指公差的對照單位表現法,且其名稱以「-Alt」結束。例如,TolHigh-Alt 是 TolHigh 的對照單位表現法。

對映公差表現法的系統編輯器項目

「Acad/M」「DimSet」「Tols」下的項目 (由上而下) 對應於清單中的公差表現法 (從左至右)。

與公差類似,「配合表現法」對話方塊中的 12 個表現法對應於「系統編輯器」中的「Acad/M」>「DimSet」>「Tols」下的前 11 個項目。這些項目的名稱以「Fit」(例如 FitNrm) 開頭。剩餘項目是指配合的對照單位表現法,且其名稱以「-Alt」結束。例如,FitNrm -Alt 是 FitNrm 的對照單位表現法。

對映配合表現法的系統編輯器項目

「Acad/M」「DimSet」「配合」下的項目 (由上而下) 對應於「配合表現法」清單中的公差表現法 (從左至右)。

「Fits」與「Tols」下項目的鍵

「Fits」與「Tols」下項目的鍵是相同的,無論項目是用於配合還是公差。

「Fits」與「Tols」下項目的鍵

「Fits」與「Tols」下項目的鍵是相同的,無論項目是用於配合還是公差。

包含的鍵與值是:

幻燈片

包含要展示在按鈕表面上的圖形名稱。該名稱通常是透過 MSLIDE 指令所建立幻燈片檔 (*.sld) 的名稱。

文字

包含用於按鈕標題的文字。

TolStr

包含公差表示式。通常為 MTEXT 格式碼與特殊字元的結合。

TolStrSym

包含要用於對稱公差的公差表示式 (其中公差以 ±; 9.9999 形式表示)。如果這些鍵不存在,系統會使用 TolStr。

TolStrOne

包含要用於一側公差的公差表示式。如果這些鍵不存在,系統會使用 TolStr。

TolStrNeg

包含要用於一側公差的公差表示式 (其中非零公差為負)。如果該鍵不存在,系統會使用 TolStrOne。

DIM___

包含要用於設定 AutoCAD 標註變數 (與此鍵的名稱相同) 的數值。

用於公差表示式的 MTEXT 格式碼

MTEXT 格式碼以反斜線 (「\」) 開始,並以分號 (「;」) 結束。任何 MTEXT 格式字元集均可用於公差表示式。以下清單展示了公差表示式中最常用的格式碼。

\Hnnn;

將文字高度變更為 nnn (絕對標註)。

 

\Hnnnx;

將文字高度變更為目前文字高度的 nnn 倍。

 

\Cnnn;

將顏色變更為 nnn。

 

\Fnnn;

將字體變更為 nnn。

 

\Annn;

將對齊方式值設定為 nnn;有效值:0、1、2 (底端、中心、頂端)

 

\Snnnn^mmm;

將兩個文字堆疊在彼此上方 (文字 nnnn 堆疊在文字 mmm 上方)。

 

{ .... }

用括號括住的格式僅套用於括號內的文字。

註: 若要取得有關 MTEXT 格式碼的更多詳細資料,請參考 AutoCAD 文件。

用於公差表示式中的特殊字元

特殊字元最常用於以下公差表示式:

$T

插入配合符號;例如,「h7」或「js6」。

 

$X

指定第二個 (口徑) 配合符號,以支援兩種配合類型。如果使用它,「$T」永遠插入軸配合符號。

 

$P

表示上偏差,沒有符號。

 

$+

表示上偏差的符號。根據偏差的值指定適當的符號 (「+」或「-」)。

 

$CP

表示標註值與上偏差的總和。範例:上偏差為 +0.010,單位為 30 的標註值表示為 30.010。

 

$M

表示下偏差,沒有符號。

 

$-

表示下偏差的符號。根據偏差的值指定適當的符號 (「+」或「-」)。

 

$CM

表示標註值與下偏差的總和。範例:下偏差為 -0.030 的 30 單位標註值表示為 29.970。

 

$a_

表示對照單位。它們是:

 

$aD - 標註值。

 

$aP - 上偏差。

 

$aM - 下偏差。

 

$aCP - 標註與上偏差的總和。

 

$aCM - 標註與下偏差的總和。

 

$2

將顏色變更為指定給小文字 (2.5 mm) 的顏色。

 

$3

將顏色變更為指定給大文字 (3.5 mm) 的顏色。

範例

  1. 配合表示式的範例

    $T {\H0.7x;$2 \A0;\S$+$P^$-$M;}

    $T

    配合符號;此例中為「lc3」。此特殊字元未附加任何格式資訊,因此其高度與標註文字的高度相同。

     

    {

    關閉大括號,關閉括號以將格式碼套用至括號內的文字。

     

    \H0.7x;

    設定文字的高度是標註文字高度的 0.7 倍。

     

    $2

    將文字顏色設定為為小文字定義的顏色。

     

    \A0;

    設定垂直對齊到底端。

     

    \S

    設定上偏差 ($+$P) 堆疊在下偏差 ($-$M) 的頂端。表示式「\S$+$P^$-$M;」(使用「\S」以及脫字字元「^」與分號字元「;」) 對映至形式 \Snnnn^mmm;。

     

    $+

    加號 (+) 符號在上偏差中。

     

    $P

    上偏差的值。

     

    $-

    減號 (-) 符號在下偏差中。

     

    $M

    下偏差的值。

     

    }

    關閉大括號,關閉括號以將格式碼套用至括號內的文字。

  2. 配合的對照單位表現法的表示式範例

    $T {\H0.71x;$2\S$+$P^$-$M;}{\H1.4x;[}$aD{\H0.71x;$2\S$+$aP^$-$aM;}{\H1.4x;]}

    註: AutoCAD Mechanical 工具集 不依賴 AutoCAD 實施對照單位。相反,它會將對照單位建置到公差表示式。

    $T

    配合類別;此例中為「lc3」。

    { ... }

    偏差 +.0000 與 -.0018。請參閱先前範例以獲取如何實現偏差的分析。

    {H\1.4x;[}

    設定文字高度為標註文字高度的 1.4 倍,並繪製標記對照單位起點的左方括弧。

    $aD

    對照單位中的標註值;此例中為 238.43mm。

    { ... }

    偏差 +0.0000mm 與 - 0.0457mm。請參閱先前範例以獲取如何實現偏差的分析。

    {\H1.4x]}

    設定文字高度為標註文字高度的 1.4 倍,並繪製標記對照單位終點的右方括弧。