Előfordult már, hogy egy új rajzfájlt szeretett volna létrehozni az AutoCAD-ben úgy, hogy az összes szövegstílus, méretstílus, fólia, mértékegység és egyéb rajzbeállítás már be legyen állítva és készen álljon a használatra? Mint megtudtuk, egyes felhasználók úgy szeretnek rajzokat létrehozni, hogy megnyitnak egy már meglévő rajzot, új néven mentik, majd törlik a geometriát. Ez időigényes módszert, ráadásul elavult vagy használhatatlan szabványokat is eredményezhet.
Az előre definiált rajzbeállításokat tartalmazó rajzsablonok használatával hatékonyan hozhat létre új rajzokat, és elősegítheti a rajzszabványok betartását az irodában.
Az új rajzok létrehozásakor használt legtöbb rajzbeállítás és elnevezett stílusinformáció menthető egy sablonba. Előfordulhatnak olyan rajzok, amelyekben nem használja fel az összes vonaltípust vagy -stílust a sablonban, a rajzsablonnak azonban tartalmaznia kell a kezdéshez szükséges szabványokat.
Az alábbi néhány rajzbeállítás nem tárolható rajzsablonban:
Az Autodesk számos, az AutoCAD-del együtt telepített sablont biztosít. Ezek a sablonok a Sablonok legördülő listájának Indítás lapjáról érhetők el.

Bár ezek a sablonok jó kiindulási pontként szolgálnak, valószínűleg nem rendelkeznek az Ön számára szükséges minden beállítással.
Az AutoCAD-del együtt telepített sablonok a következő helyen találhatók:
c:\Users\<felhasználónév>\AppData\Local\Autodesk\AutoCAD 2021\R24.0\hun\Template\
Ha módosítani kíván egy sablont, meg kell nyitnia azt. A sablonok a rajzokhoz hasonlóan nyithatók meg.

Vagy a parancspromptba írja be a megnyit parancsot.

Ekkor megjelennek az AutoCAD-del együtt telepített sablonok.




Most, hogy létrehozott és mentett egy sablont, megkezdheti a használatát. Egy új rajz létrehozásakor az AutoCAD alapértelmezés szerint létrehozza a rajzot a GYÚJ parancs sablonfájlnevével megadott sablonból, amely ebben az esetben az acad.dwt. Módosítsuk ezt a beállítást, és hozzunk létre egy új rajzot az új sablon használatával.
Vagy a parancspromptba írja be az opciók parancsot.
Vagy kattintson duplán az útvonalra a tallózáshoz.


Mostantól az új rajzok létrehozásakor az AutoCAD a Saját sablont fogja használni.
Eddig bemutattuk a sablonok tárolásának helyét, azt, hogy hogyan használja az AutoCAD a sablonokat egy új rajz megnyitásakor, valamint azt, hogyan hozhat létre egy új sablont a megadott mintasablonokból.
Most pedig lássunk neki egy sablon szerkesztésének. A sablonok a rajzokhoz hasonlóan szerkeszthetők. Kövesse a fenti lépéseket, és nyissa meg a Saját sablont.
Gondolja át, hogy mely elemek legyenek már előre beállítva az új rajzok létrehozásakor, és fontolja meg ezen rajzbeállítások hozzáadását a Saját sablonhoz.
Íme néhány rajzbeállítás, amely hasznosnak bizonyulhat:
Ezek olyan rajzbeállítások, amelyek hozzáadhatók a sablonokhoz, így a következő új rajzok létrehozásakor készen fognak állni a használatra.
A sablon módosításai egyszerűen tesztelhetők. Ehhez először mentse a sablont, majd kattintson a + jelre a rajz lapon egy új rajz létrehozásához. Ha a sablont nyitva tartja a tesztelés során, a sablon módosításai nagyon gyorsan életbe lépnek.

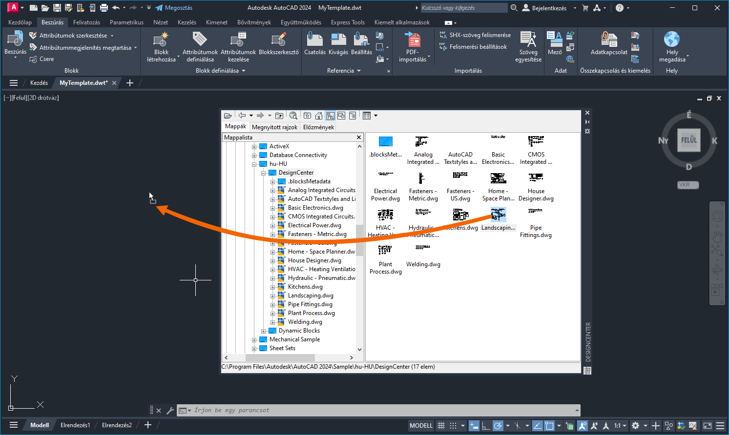
A DesignCenterrel fóliák, elnevezett stílusok és blokkok adhatók hozzá egy sablonhoz.
Vagy a parancspromptba írja be az adcenter kifejezést.
A Landscaping.dwg fájlból adja hozzá a fóliákat, blokkokat és stílusokat a sablonhoz.

A Landscaping.dwg fájlban meghatározott blokkok, elnevezett stílusok és rajzbeállítások mostantól a Saját sablonban is elérhetők.
Hozzon létre egy új rajzot, és tesztelje a Saját sablont, illetve ellenőrizze, hogy a blokkok elérhetők-e az új rajzban.

Mi a teendő, ha egy frissített sablon elemeit szeretné használni egy meglévő rajzban? Tegyük fel, hogy importálni szeretne néhány elnevezett stílust, blokkot és rajzbeállítást a frissített vállalati sablonból. Ezek a stílusok a rajz létrehozása után kerültek a sablonba, így nem lettek beolvasva abból.
Egy korábbi Próbálta már? cikkben bemutattuk, hogyan adhat hozzá elnevezett stílusokat egy frissített sablonból egy meglévő rajhoz. Ez az információ a Több stílus importálása szakaszban, a Próbálta már? – Stílusok importálása című témakörben található.
A sablonok olyan hatékony eszközök, amelyekkel betartathatók a szabványok az irodában, és amelyekkel időt takaríthat meg az új rajzok létrehozásakor. A sablonok beállítása nem bonyolult, és az irodai szabványok változásainak megfelelően egyszerűen létrehozhatók, szerkeszthetők és megoszthatók.
A sablonokkal kapcsolatban leggyakrabban használt parancsok és rendszerváltozók az alábbiak.
| Parancsok | Leírás |
|---|---|
| ADCENTER | Tartalmat, például blokkokat, xrefeket és sraffozási mintákat szúr be és kezel. |
| ÚJ | Új rajzot hoz létre. |
| TISZTÍT | Eltávolítja a rajzból a használaton kívüli elemeket, például a blokkdefiníciókat és a fóliákat. |
| GYÚJ | Új rajzba kezd egy megadott rajzsablonfájl alapján. |
| MÉRTEGYS | A koordináták, távolságok és szögek pontosságát és megjelenítési formátumát szabályozza. |
| Rendszerváltozó | Leírás | Alapértelmezett érték | Mentés helye |
|---|---|---|---|
| AUNITS | A szögek mértékegységét határozza meg. | 0 | Rajz |
| AUPREC | Beállítja a megjelenítés pontosságát a szögekre vonatkozó mértékegységeknél és koordinátáknál. | 0 | Rajz |
| LUNITS | A hosszmértékegység formátumát adja meg objektumok létrehozásához. | 2 | Rajz |
| LUPREC | Beállítja a megjelenítés pontosságát hosszmértékegységek és koordináták esetén. | 4 | Rajz |
| MEASUREMENT | Azt adja meg, hogy az aktuális rajz angolszász vagy metrikus sraffozásiminta- és vonaltípusfájlokat használjon-e. | 0 (angolszász) vagy 1 (metrikus) | Rajz |