若要將配合或公差加入至標註,請啟動 AMPOWERDIM 指令,並加入配合或公差。
如果不滿意配合或公差的預設表現法,請從「Power 標註」功能區關聯式頁籤中的「表現法」或「方式」下拉清單中事先定義的設定中選取其他表現法。
如果事先定義的設定不合適,您可以使用系統編輯器,並建立自己的自訂配合表現法與公差方式。此頁面上的資訊說明相關的系統編輯器項目與鍵。
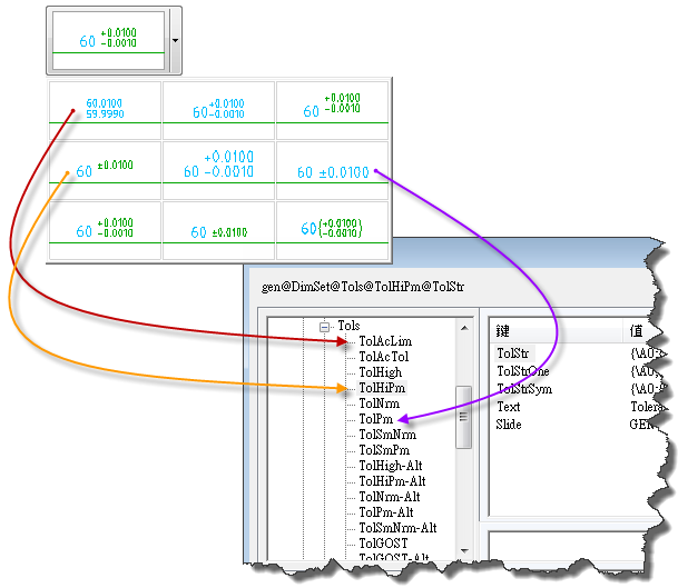
「公差」下拉清單中的公差縮圖對應「系統編輯器」中「Acad/M」>「DimSet」>「公差」下的前八個項目。這些項目的名稱以「Tol」(例如 TolHigh) 開頭。剩餘項目是指公差的對照單位表現法,且其名稱以「-Alt」結束。例如,TolHigh-Alt 是 TolHigh 的對照單位表現法。

「Acad/M」
「DimSet」
「Tols」下的項目 (由上而下) 對應於清單中的公差表現法 (從左至右)。
與公差類似,「配合表現法」對話方塊中的 12 個表現法對應於「系統編輯器」中的「Acad/M」>「DimSet」>「Tols」下的前 11 個項目。這些項目的名稱以「Fit」(例如 FitNrm) 開頭。剩餘項目是指配合的對照單位表現法,且其名稱以「-Alt」結束。例如,FitNrm -Alt 是 FitNrm 的對照單位表現法。

「Acad/M」
「DimSet」
「配合」下的項目 (由上而下) 對應於「配合表現法」清單中的公差表現法 (從左至右)。
「Fits」與「Tols」下項目的鍵是相同的,無論項目是用於配合還是公差。

「Fits」與「Tols」下項目的鍵是相同的,無論項目是用於配合還是公差。
包含的鍵與值是:
|
幻燈片 |
包含要展示在按鈕表面上的圖形名稱。該名稱通常是透過 MSLIDE 指令所建立幻燈片檔 (*.sld) 的名稱。 |
|
|
文字 |
包含用於按鈕標題的文字。 |
|
|
TolStr |
包含公差表示式。通常為 MTEXT 格式碼與特殊字元的結合。 |
|
|
TolStrSym |
包含要用於對稱公差的公差表示式 (其中公差以 ±; 9.9999 形式表示)。如果這些鍵不存在,系統會使用 TolStr。 |
|
|
TolStrOne |
包含要用於一側公差的公差表示式。如果這些鍵不存在,系統會使用 TolStr。 |
|
|
TolStrNeg |
包含要用於一側公差的公差表示式 (其中非零公差為負)。如果該鍵不存在,系統會使用 TolStrOne。 |
|
|
DIM___ |
包含要用於設定 AutoCAD 標註變數 (與此鍵的名稱相同) 的數值。 |
MTEXT 格式碼以反斜線 (「\」) 開始,並以分號 (「;」) 結束。任何 MTEXT 格式字元集均可用於公差表示式。以下清單展示了公差表示式中最常用的格式碼。
|
\Hnnn; |
將文字高度變更為 nnn (絕對標註)。 |
|
|
\Hnnnx; |
將文字高度變更為目前文字高度的 nnn 倍。 |
|
|
\Cnnn; |
將顏色變更為 nnn。 |
|
|
\Fnnn; |
將字體變更為 nnn。 |
|
|
\Annn; |
將對齊方式值設定為 nnn;有效值:0、1、2 (底端、中心、頂端) |
|
|
\Snnnn^mmm; |
將兩個文字堆疊在彼此上方 (文字 nnnn 堆疊在文字 mmm 上方)。 |
|
|
{ .... } |
用括號括住的格式僅套用於括號內的文字。 |
特殊字元最常用於以下公差表示式:
|
$T |
插入配合符號;例如,「h7」或「js6」。 |
|
|
$X |
指定第二個 (口徑) 配合符號,以支援兩種配合類型。如果使用它,「$T」永遠插入軸配合符號。 |
|
|
$P |
表示上偏差,沒有符號。 |
|
|
$+ |
表示上偏差的符號。根據偏差的值指定適當的符號 (「+」或「-」)。 |
|
|
$CP |
表示標註值與上偏差的總和。範例:上偏差為 +0.010,單位為 30 的標註值表示為 30.010。 |
|
|
$M |
表示下偏差,沒有符號。 |
|
|
$- |
表示下偏差的符號。根據偏差的值指定適當的符號 (「+」或「-」)。 |
|
|
$CM |
表示標註值與下偏差的總和。範例:下偏差為 -0.030 的 30 單位標註值表示為 29.970。 |
|
|
$a_ |
表示對照單位。它們是: |
|
|
$aD - 標註值。 |
||
|
$aP - 上偏差。 |
||
|
$aM - 下偏差。 |
||
|
$aCP - 標註與上偏差的總和。 |
||
|
$aCM - 標註與下偏差的總和。 |
||
|
$2 |
將顏色變更為指定給小文字 (2.5 mm) 的顏色。 |
|
|
$3 |
將顏色變更為指定給大文字 (3.5 mm) 的顏色。 |
|
$T {\H0.7x;$2 \A0;\S$+$P^$-$M;} |
|
![]() |
|
$T |
配合符號;此例中為「lc3」。此特殊字元未附加任何格式資訊,因此其高度與標註文字的高度相同。 |
|
|
{ |
關閉大括號,關閉括號以將格式碼套用至括號內的文字。 |
|
|
\H0.7x; |
設定文字的高度是標註文字高度的 0.7 倍。 |
|
|
$2 |
將文字顏色設定為為小文字定義的顏色。 |
|
|
\A0; |
設定垂直對齊到底端。 |
|
|
\S |
設定上偏差 ($+$P) 堆疊在下偏差 ($-$M) 的頂端。表示式「\S$+$P^$-$M;」(使用「\S」以及脫字字元「^」與分號字元「;」) 對映至形式 \Snnnn^mmm;。 |
|
|
$+ |
加號 (+) 符號在上偏差中。 |
|
|
$P |
上偏差的值。 |
|
|
$- |
減號 (-) 符號在下偏差中。 |
|
|
$M |
下偏差的值。 |
|
|
} |
關閉大括號,關閉括號以將格式碼套用至括號內的文字。 |
|
$T {\H0.71x;$2\S$+$P^$-$M;}{\H1.4x;[}$aD{\H0.71x;$2\S$+$aP^$-$aM;}{\H1.4x;]} |
|
![]() |
|
$T |
配合類別;此例中為「lc3」。 |
|
{ ... } |
偏差 +.0000 與 -.0018。請參閱先前範例以獲取如何實現偏差的分析。 |
|
{H\1.4x;[} |
設定文字高度為標註文字高度的 1.4 倍,並繪製標記對照單位起點的左方括弧。 |
|
$aD |
對照單位中的標註值;此例中為 238.43mm。 |
|
{ ... } |
偏差 +0.0000mm 與 - 0.0457mm。請參閱先前範例以獲取如何實現偏差的分析。 |
|
{\H1.4x]} |
設定文字高度為標註文字高度的 1.4 倍,並繪製標記對照單位終點的右方括弧。 |