Vous pouvez mettre à jour des dessins directement à partir du Gestionnaire de documents. En outre, vous pouvez contrôler le comportement du Gestionnaire de documents lié à la vérification de l'état de détail.
Pour mettre ces documents à jour, vous avez deux options, selon que vous souhaitez suivre les modifications ou non. Par conséquent, l'état peut être vérifié automatiquement au démarrage du Gestionnaire de documents pour certains dessins ou pour tous.
Advance Steel permet de suivre toutes les modifications apportées à un modèle depuis la création de document et détermine si un dessin ou d'autres documents sont obsolètes. Si des documents se révèlent obsolètes, ils seront placés dans un dossier distinct sur le panneau de gauche du Gestionnaire de documents.
La boîte de dialogue Gestionnaire de documents reste ouverte lorsque vous passez à un dessin de détail appartenant au même projet.
Certaines commandes de la boîte de dialogue Gestionnaire de documents ne peuvent pas être utilisées à partir d'un détail. Les options Forcer la mise à jour, Mettre à jour la révision, Révision, Modifier le prototype, Renommer le dessin, Renommer le numéro de dessin, Etat d'approbation et autres ne sont disponibles que lorsque vous travaillez dans le modèle. En outre, les commandes telles que Supprimer, Tracé par lot et Décomposer, qui sont exécutées lorsque vous cliquez sur le bouton OK dans le Gestionnaire de documents, ne peuvent être terminées que lorsque vous travaillez dans le modèle.
Le Gestionnaire de documents peut vérifier automatiquement si les dessins nécessitent une mise à jour en raison de modifications du modèle (vérification automatique de l'état de détail). Les documents obsolètes sont déplacés vers un dossier distinct sur le panneau de gauche du Gestionnaire de documents et peuvent être mis à jour directement à partir du Gestionnaire de documents. Vérifiez automatiquement l'état de tous les dessins pour vous assurer que tout est à jour.
Si l’option Vérification automatique est désactivée, vous pouvez :
Souvent, lors de la révision d'un projet, des modifications peuvent être nécessaires :
Les modifications du modèle peuvent être effectuées par plusieurs ingénieurs et peuvent avoir une incidence sur un ou plusieurs des dessins existants.
Conformément à la norme de maintenance des dessins d’ingénierie, les modifications effectuées dans le modèle lors de la révision d'un projet sont identifiées à l'aide d'un code à chiffres ou à lettres et sont répertoriées dans la table de révision du dessin concerné. Pour chaque niveau de révision, la table de révision répertorie le réviseur (auteur) et une brève description des modifications apportées. En outre, les nuages de révision sont utilisés pour attirer l'attention sur des zones modifiées du dessin.
Dans la pratique, il y a des cas où les modifications du modèle ne doivent pas être marquées comme révisées. Les dessins peuvent être mis à jour sans les repères de révision à l'aide du bouton Mise à jour forcée. Le dessin sera mis à jour en fonction de l'objet, mais la modification ne sera pas indexée dans la table de révision.
Dans la pratique, il y a des cas où les modifications du modèle doivent être marquées comme révisées afin d'assurer le suivi des modifications. L'outil Gestionnaire de documents vous permet de mettre à jour ces dessins avec des repères de révision à l'aide du bouton Mise à jour de la révision. La révision précédente du document sera déplacée vers un dossier de sauvegarde dans le dossier Project\Details. En outre, les nuages de révision peuvent être utilisés pour attirer l'attention sur des zones modifiées du dessin.
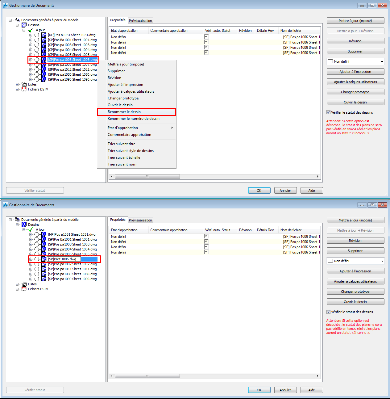
Vous pouvez modifier le numéro de dessin à partir du menu contextuel.
Si la numérotation est effectuée à l'aide de l'option Numéro de dessin :


Le dessin renuméroté dans l'exemple était : [SP] Pos pa1009 Sheet 1009.dwg
Il a été renuméroté de 1009 à 1100 et le détail a été classé dans la catégorie Mise à jour : [SP] Pos pa1009 Sheet 1100.dwg
Après l'exécution de la commande Mise à jour des labels, le nom du détail a été modifié automatiquement comme suit : [SP] Pos pa1100 Sheet 1100.dwg
Si vous modifiez un nom de fichier à l'aide de la commande Renommer le dessin et si vous le renumérotez à l'aide de la commande Renommer le numéro de dessin, un message d'avertissement s'affiche, indiquant que le "...nouveau numéro de dessin ne sera pas mis à jour dans le nom du fichier". Le dessin de détail sera classé dans la catégorie Mise à jour des labels.
Si vous effectuez une mise à jour, le numéro de pièce secondaire ou principale est mis à jour dans le dessin et le nom de fichier n'est pas modifié. Reportez-vous aux images ci-dessous :


