Sablonok használata

Előfordult már, hogy egy új rajzfájlt szeretett volna létrehozni az AutoCAD-ben úgy, hogy az összes szövegstílus, méretstílus, fólia, mértékegység és egyéb rajzbeállítás már be legyen állítva és készen álljon a használatra? Mint megtudtuk, egyes felhasználók úgy szeretnek rajzokat létrehozni, hogy megnyitnak egy már meglévő rajzot, új néven mentik, majd törlik a geometriát. Ez időigényes módszert, ráadásul elavult vagy használhatatlan szabványokat is eredményezhet.

Megjegyzés: A videó nem tartalmaz hanganyagot vagy feliratozást.

Az előre definiált rajzbeállításokat tartalmazó rajzsablonok használatával hatékonyan hozhat létre új rajzokat, és elősegítheti a rajzszabványok betartását az irodában.

Megjegyzés: A lépések, képek és videók kissé eltérhetnek az Ön termékverziójában látottaktól.

Sablonba menthető tartalmak

Az új rajzok létrehozásakor használt legtöbb rajzbeállítás és elnevezett stílusinformáció menthető egy sablonba. Előfordulhatnak olyan rajzok, amelyekben nem használja fel az összes vonaltípust vagy -stílust a sablonban, a rajzsablonnak azonban tartalmaznia kell a kezdéshez szükséges szabványokat.

Az alábbi néhány rajzbeállítás nem tárolható rajzsablonban:

Meglévő sablonok használata

Az Autodesk számos, az AutoCAD-del együtt telepített sablont biztosít. Ezek a sablonok a Sablonok legördülő listájának Indítás lapjáról érhetők el.

Megjegyzés: Az AutoCAD 2022 kiadástól kezdve az Új legördülő listára kattintva érheti el az AutoCAD-del együtt telepített sablonokat.

Bár ezek a sablonok jó kiindulási pontként szolgálnak, valószínűleg nem rendelkeznek az Ön számára szükséges minden beállítással.

Az AutoCAD-del együtt telepített sablonok a következő helyen találhatók:

c:\Users\<felhasználónév>\AppData\Local\Autodesk\AutoCAD 2021\R24.0\hun\Template\

Megjegyzés: A sablonok tárolási helyeként egy megosztott hely is megadható, így a vállalat minden AutoCAD-felhasználója ugyanazokat a sablonokat érheti el. A Sablonok területen lévő lista frissül, ha a sablonok tárolási helyét módosítja.

Sablonok megnyitása és mentése

Ha módosítani kíván egy sablont, meg kell nyitnia azt. A sablonok a rajzokhoz hasonlóan nyithatók meg.

  1. Válassza a Megnyitás lehetőséget a Gyorselérési eszköztáron.

    Vagy a parancspromptba írja be a megnyit parancsot.

  2. A Fájltípus legördülő listában válassza a Rajzsablon (*.dwt) lehetőséget.

    Ekkor megjelennek az AutoCAD-del együtt telepített sablonok.

  3. Válasszon ki egy sablont, majd kattintson a Megnyitás gombra. Ebben a gyakorlatban az acad.dwt sablont választjuk ki.
  4. Megjegyzés: A sablon módosítása csak az új rajzokat érinti, és nincs hatással az adott sablonnal korábban létrehozott rajzokra.
    A sablon neve a rajz lapon jelenik meg .dwt kiterjesztéssel, és készen áll a szerkesztésre.
    A sablonok a rajzokhoz hasonlóan menthetők és zárhatók be. A sablon mentéséhez és a munka folytatásához kattintson a Gyorselérési eszköztár Mentés vagy Mentés másként elemére.
  5. Ebben a gyakorlatban egy új sablont fogok létrehozni a Mentés másként lehetőségre kattintva. A sablonnak a Saját sablon nevet adom, majd a Mentés gombra kattintok.
  6. A Sablon beállításai párbeszédpanelen adja meg a sablon leírását, majd az alapértelmezett beállítások módosítása nélkül kattintson az OK gombra.

Új rajzok alapértelmezett sablonjának módosítása

Most, hogy létrehozott és mentett egy sablont, megkezdheti a használatát. Egy új rajz létrehozásakor az AutoCAD alapértelmezés szerint létrehozza a rajzot a GYÚJ parancs sablonfájlnevével megadott sablonból, amely ebben az esetben az acad.dwt. Módosítsuk ezt a beállítást, és hozzunk létre egy új rajzot az új sablon használatával.

  1. Kattintson a jobb gombbal a rajzablakba, és válassza a Beállítások lehetőséget.

    Vagy a parancspromptba írja be az opciók parancsot.

  2. Kattintson a Fájlok lapra, és bontsa ki a Sablonbeállítások > A GYÚJ alapértelmezett sablonfájlja elemet.
  3. Válassza ki a fájlt elérési útvonalát, majd kattintson a Tallózás gombra.

    Vagy kattintson duplán az útvonalra a tallózáshoz.

    Megjegyzés: A „Nincs” A GYÚJ alapértelmezett sablonfájlja alapértelmezett beállítása. Ha a „Nincs” beállítás lett megadva, a GYÚJ parancs az ÚJ paranccsal megegyezően működik.
  4. A Fájl kiválasztása párbeszédpanelen keresse meg és válassza ki azt a sablonfájlt, amelyet szeretne, hogy az AutoCAD alapértelmezés szerint használjon az új rajzokhoz – ebben az esetben ez a Saját sablon – majd kattintson a Megnyitás gombra.
  5. A Beállítások párbeszédpanel bezárásához kattintson az OK gombra.

    Mostantól az új rajzok létrehozásakor az AutoCAD a Saját sablont fogja használni.

Sablonok szerkesztése és tesztelése

Eddig bemutattuk a sablonok tárolásának helyét, azt, hogy hogyan használja az AutoCAD a sablonokat egy új rajz megnyitásakor, valamint azt, hogyan hozhat létre egy új sablont a megadott mintasablonokból.

Most pedig lássunk neki egy sablon szerkesztésének. A sablonok a rajzokhoz hasonlóan szerkeszthetők. Kövesse a fenti lépéseket, és nyissa meg a Saját sablont.

Gondolja át, hogy mely elemek legyenek már előre beállítva az új rajzok létrehozásakor, és fontolja meg ezen rajzbeállítások hozzáadását a Saját sablonhoz.

Íme néhány rajzbeállítás, amely hasznosnak bizonyulhat:

  • A hálómegjelenítés kikapcsolása
  • A rajzablak színének módosítása
  • Szabványos fóliák hozzáadása
  • Szöveg- és méretstílusok létrehozása
  • Beszúráshoz rendelkezésre álló címpecsét
  • Rajzi egységek beállítása

Ezek olyan rajzbeállítások, amelyek hozzáadhatók a sablonokhoz, így a következő új rajzok létrehozásakor készen fognak állni a használatra.

A sablon módosításai egyszerűen tesztelhetők. Ehhez először mentse a sablont, majd kattintson a + jelre a rajz lapon egy új rajz létrehozásához. Ha a sablont nyitva tartja a tesztelés során, a sablon módosításai nagyon gyorsan életbe lépnek.

Megjegyzés: Ha a sablon módosításai nem jelennek meg az új sablonon, győződjön meg arról, hogy a Beállítások párbeszédpanelen A GYÚJ alapértelmezett sablonfájljaként a Saját sablon van beállítva.

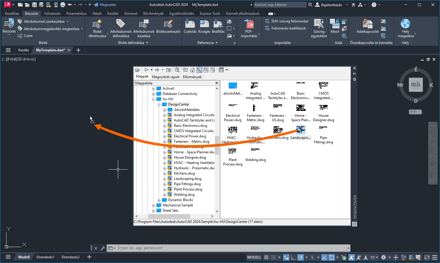
Stílusok és fóliák importálása a DesignCenterből

A DesignCenterrel fóliák, elnevezett stílusok és blokkok adhatók hozzá egy sablonhoz.

  1. Ebben a gyakorlatban nyissa meg a Saját sablon.dwt sablont.
  2. Kattintson a következőre: Nézet lap > Paletták panel > DesignCenter Keres

    Vagy a parancspromptba írja be az adcenter kifejezést.

  3. A Landscaping.dwg fájlból adja hozzá a fóliákat, blokkokat és stílusokat a sablonhoz.

  4. A DesignCenterben lépjen a Landscaping.dwg fájlhoz, és húzza a rajzot a sablon rajzterületére.
Megjegyzés: Ha csak a Blokkok palettáról elérhető blokkdefiníciókat szeretné beszúrni, nyomja le az Esc billentyűt a húzás után. Máskülönben a blokkok a sablon rajzablakába lesznek beszúrva.

A Landscaping.dwg fájlban meghatározott blokkok, elnevezett stílusok és rajzbeállítások mostantól a Saját sablonban is elérhetők.

Hozzon létre egy új rajzot, és tesztelje a Saját sablont, illetve ellenőrizze, hogy a blokkok elérhetők-e az új rajzban.

Megjegyzés: A TISZTÍT parancs segítségével eltávolíthatja az elnevezett stílusokat, blokkokat és rajzbeállításokat, illetve bármilyen más adatot, amelyeket nem kíván szerepeltetni a sablonban.

Mi a teendő, ha egy frissített sablon elemeit szeretné használni egy meglévő rajzban? Tegyük fel, hogy importálni szeretne néhány elnevezett stílust, blokkot és rajzbeállítást a frissített vállalati sablonból. Ezek a stílusok a rajz létrehozása után kerültek a sablonba, így nem lettek beolvasva abból.

Egy korábbi Próbálta már? cikkben bemutattuk, hogyan adhat hozzá elnevezett stílusokat egy frissített sablonból egy meglévő rajhoz. Ez az információ a Több stílus importálása szakaszban, a Próbálta már? – Stílusok importálása című témakörben található.

A sablonok olyan hatékony eszközök, amelyekkel betartathatók a szabványok az irodában, és amelyekkel időt takaríthat meg az új rajzok létrehozásakor. A sablonok beállítása nem bonyolult, és az irodai szabványok változásainak megfelelően egyszerűen létrehozhatók, szerkeszthetők és megoszthatók.

Sablonokhoz kapcsolódó parancsok és rendszerváltozók

A sablonokkal kapcsolatban leggyakrabban használt parancsok és rendszerváltozók az alábbiak.

Parancsok Leírás
ADCENTER Tartalmat, például blokkokat, xrefeket és sraffozási mintákat szúr be és kezel.
ÚJ Új rajzot hoz létre.
TISZTÍT Eltávolítja a rajzból a használaton kívüli elemeket, például a blokkdefiníciókat és a fóliákat.
GYÚJ Új rajzba kezd egy megadott rajzsablonfájl alapján.
MÉRTEGYS A koordináták, távolságok és szögek pontosságát és megjelenítési formátumát szabályozza.
Rendszerváltozó Leírás Alapértelmezett érték Mentés helye
AUNITS A szögek mértékegységét határozza meg. 0 Rajz
AUPREC Beállítja a megjelenítés pontosságát a szögekre vonatkozó mértékegységeknél és koordinátáknál. 0 Rajz
LUNITS A hosszmértékegység formátumát adja meg objektumok létrehozásához. 2 Rajz
LUPREC Beállítja a megjelenítés pontosságát hosszmértékegységek és koordináták esetén. 4 Rajz
MEASUREMENT Azt adja meg, hogy az aktuális rajz angolszász vagy metrikus sraffozásiminta- és vonaltípusfájlokat használjon-e. 0 (angolszász) vagy 1 (metrikus) Rajz