Key Concepts

ICMLive® Operator Client is built upon the internationally acclaimed family of InfoWorks products. ICMLive is a tool that allows operators to use real-time data to produce forecasts of the hydraulic response of integrated catchments. These catchments may consist of urban drainage networks, river networks, and floodplain or overland flow paths.

The software automates the processes required by collating and processing observed and/or forecast data, and using this data in conjunction with hydrologic and hydraulic models in on-premise databases to produce forecasts. Alerts can be generated if the forecast predicts behaviour deemed to be of interest to the operator. In addition to alerting operators to unfavourable conditions, these forecasts allow the operator to assess the response of the system to various strategies. This allows operational decisions to be made in a timely manner.

Typical applications include:

An ICMLive system provides the ability to:

ICMLive key components

ICMLive is a client/server system, with multi-user architecture. Some of its key features include: multiple user interfaces, flexible data connectivity to allow a wide range of real-time data formats to be utilised, user control over configuration of the entire system from data connection through to the layout of the operational views, ensuring a forecasting system that is easily used by non-technical staff. The key components of an ICMLive system are schematised in the diagram below:

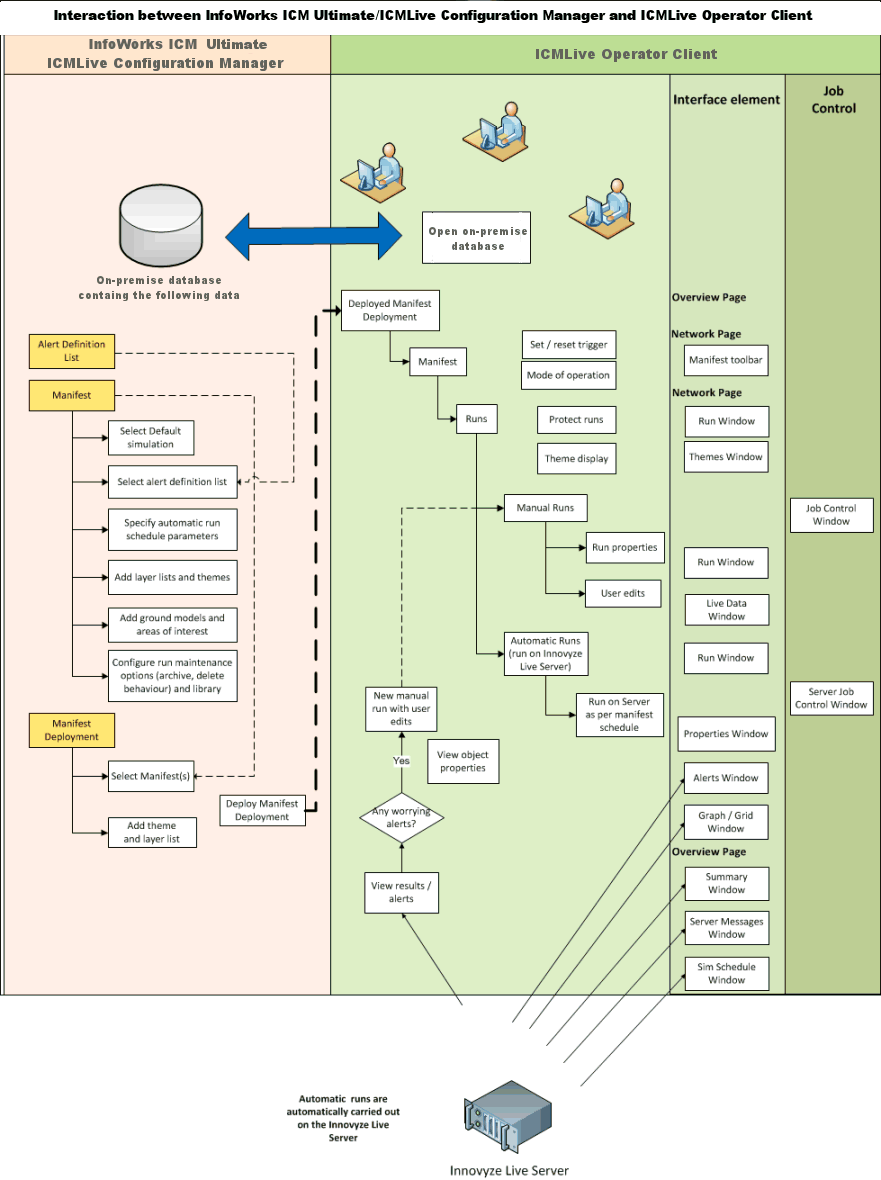
Workflow

Example of configuration where there are two operators viewing the outputs of the forecasting system

Brief overview of ICMLive Operator Client

The Getting Started topic is highly recommended to users that are not familiar with ICMLive Operator Client.

ICMLive Operator Client requires a collection of manifest models, representing each a region of interest, that have been built and calibrated in InfoWorks ICM Ultimate or ICMLive Configuration Manager. The Operator Client has two main views: the Overview page and the Network page.

The Overview page provides a visual summary of the alerts, grouped within areas of interest. This allows the user to quickly assess which areas of the model need to be investigated. The areas of interest can be themed to indicate the severity of any alert occurring within its boundary, giving a simple yet effective view of the current forecast.

Example of IWLive Operator interface

More details of the forecast can be found within the Network page. The GeoPlan view shows the location of the objects generating any alerts (set up in InfoWorks ICM Ultimate or ICMLive Configuration Manager as an Alert theme), and a grid view provides alert start and end timings. Other graphical views can be easily implemented. These graphs will display observed and forecast data.

Example of IWLive Operator interface

Once a forecast run has been completed, the results, including any alerts that have been generated will be loaded in ICMLive Operator Client. Through ICMLive Operator Client, operators can initiate additional runs and display observed data and results from any of the runs (automated or user-defined) in the form of maps, tables or graphs. Runs are automatically performed at regular intervals by the Innovyze Live Server, as scheduled within InfoWorks ICM Ultimate or ICMLive Configuration Manager. If an alert trigger is fired, which has the special function of increasing the run frequency, then the Innovyze Live Server will adjust the frequency of automated runs, as per the instructions contained in the manifest.

For user-defined runs, operators can select initial conditions for a run, initiate runs based on previous forecasts and edit any of the observed or forecast data to be used in the run. For example, an operator may carry out a sequence of runs that differ only in the operation of selected control structures, in order to decide on the most appropriate operational strategy for the system.

Supported live data formats

Spatial data and scalar data can be used in ICMLive Operator Client.

The spatial data (i.e. observed and forecast rainfall) must be imported into a Spatial time series data object in InfoWorks ICM Ultimate or ICMLive Configuration Manager, and can be of the following formats:

See the Spatial Time Series Data Configuration dialog for a full list of supported formats.

The scalar data (i.e. any time varying data stream) must be imported into a Scalar time series data object in InfoWorks ICM Ultimate or ICMLive Configuration Manager, and can be of the following formats:

GIS components

Networks and areas of interest can be displayed against the background of a user-supplied map. In the UK, this will usually be a detailed Ordnance Survey map. Other user-defined or external GIS data in a suitable file format can be imported to ICMLive Operator Client using one of the currently supported map controls.

ICMLive workflow

InfoWorks ICM Ultimate or ICMLive Configuration Manager is used to create and maintain the underlying data for ICMLive Operator Client. The configuration of the system involves the setting up of alerts, customising the views seen within the operator client (themes, layer lists and ground model that are displayed in ICMLive Operator Client can be defined in ICMLive Configuration Manager or InfoWorks ICM Ultimate) and setting up the scheduling of automatic simulations.

Alerts are the method by which an operator is informed that a certain behaviour has occurred within the network. Alerts can be set on model results, including results taken directly from live data streams.

The creation of views, which will be automatically displayed in ICMLive Operator Client, is carried out using a manifest. A Manifest allows the user to customise the operator views, including specification of any GIS layers, ground models and thematic views to be displayed.

Manifests are also used to specify the scheduling of automatic simulations, including triggers which will allow a reduction in the period between automatic simulations. This means that more frequent forecasts can be produced during periods of interest.

Some settings can also be set or amended in the ICMLive Operator Client:

Automatic runs are run by the Innovyze Live Server. The results of the automatic runs are assessed in ICMLive Operator Client for any alerts. Relevant results are immediately available to the user. Issues can be investigated within the ICMLive Operator Client program, via manual runs, or outside ICMLive.

See Getting Started for a step by step approach.

Workflow