Les paramètres d'Autodesk Civil 3D contrôlent de nombreuses valeurs prédéfinies, telles que les unités de dessin, l'échelle et le système de coordonnées.
Autodesk Civil 3D dispose de paramètres de dessin, de fonction et de commande. Les paramètres définis à ces trois niveaux d'Autodesk Civil 3D sont enregistrés avec le dessin et peuvent l'être dans un gabarit de dessin.
Vous modifiez chaque niveau de paramètres à un endroit différent dans l'arborescence des paramètres, comme le montre l'illustration suivante :

Il existe deux types de paramètres de dessin :
Pour accéder aux paramètres de dessin, cliquez avec le bouton droit de la souris sur le nom du dessin dans l'arborescence Paramètres et sélectionnez Modifier les paramètres du dessin.
Au niveau du dessin, la boîte de dialogue Modifier les paramètres du dessin ne contient que les paramètres actuels du dessin :

Résumé des commandes de la boîte de dialogue Modifier les paramètres :
Utilisez le niveau d'ensemble de l'objet dans l'arborescence des paramètres pour contrôler tous les paramètres se rapportant à un type d'objet. Vous modifiez les paramètres de l'objet à ce niveau de l'arborescence et spécifiez des remplacements de paramètres ambiants de dessin.
Pour accéder aux paramètres d'objet, cliquez avec le bouton droit de la souris sur l'ensemble d'objets dans l'arborescence Paramètres et choisissez Modifier les paramètres de l'objet.
Au niveau de l'objet, cette boîte de dialogue contient également des paramètres spécifiques à l'objet, notamment les styles par défaut :

Le niveau d'ensemble Commandes de l'arborescence Paramètres vous permet de remplacer les paramètres d'objet et du dessin, commande par commande. Vous pouvez aussi indiquer des paramètres spécifiques à la commande.
Pour accéder aux paramètres de commande, développez l'ensemble Commandes du type d'objet dans l'arborescence Paramètres, cliquez avec le bouton droit de la souris sur la commande et sélectionnez Modifier les paramètres de la commande.
Au niveau de la commande, cette boîte de dialogue contient également les paramètres spécifiques à la commande, tels que les paramètres Parcelle et Axe utilisés par la commande CreateSite.

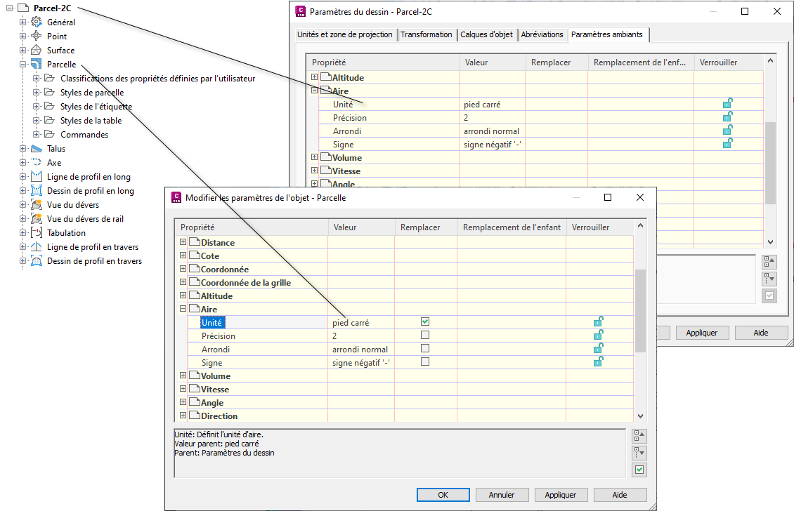
Chaque objet de niveau inférieur de la hiérarchie de paramètres peut hériter des paramètres de niveau supérieur ou les remplacer. L'illustration suivante décrit le remplacement des unités de zone au niveau de l'objet Parcelles.

Les paramètres d'objet peuvent remplacer les paramètres de dessin
La flèche située dans la colonne Remplacement de l'enfant de la boîte de dialogue Paramètres du dessin (boîte de dialogue supérieure) indique qu'un remplacement a été défini à un niveau inférieur.
La coche située dans la colonne Remplacement de la boîte de dialogue Paramètres de la fonction de modification (boîte de dialogue inférieure) indique que la valeur définie dans cette boîte de dialogue remplace le paramètre à un niveau supérieur.
Au niveau du dessin, vous pouvez annuler un remplacement de l'enfant en cliquant sur la flèche située dans la colonne Remplacement de l'enfant. La flèche à s'affiche alors comme suit :
.
Pour empêcher les remplacements, verrouillez un paramètre.