Scheduler will allow the elements being optimized to function with certain operating conditions (constraints). The Constraints can be specified for each of the following categories: Junction Pressure, Junction Water Age, Pipe Flow/Velocity, Pump Flow, Tank Level, Valve Flow.
Constraints can be specified as individual element (specific) constraints or as constraints for a group of elements specified in a domain.
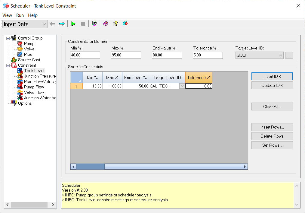
Use this dialog box to enter tank level constraints. Penalty costs are applied when the constraints here are violated. Specific constraints override domain constraints.
Minimum Percentage - Specifies the minimum tank level percentage for the tanks defined in the Domain.
Maximum Percentage - Specifies the maximum tank level percentage for the tanks defined in the Domain.
End Value Percentage - Specifies the final tank level percentage for the tanks defined in the Domain.
Tolerance Percentage - Specifies a tolerance tank level percentage for the tanks defined in the Domain.
Target Level ID - Specifies a Pattern ID representing a tank level trajectory for the tanks defined in the Domain. Pattern is defined in the model control data. Use the Browse button to open the Pattern Editor and add a new or modify an existing pattern.
Tank ID - Specifies the unique identifier for the tank with the specific constraint.
Minimum Percentage - Specifies the minimum tank level percentage for the corresponding tank.
Maximum Percentage - Specifies the maximum tank level percentage for the corresponding tank.
End Value Percentage - Specifies the final tank level percentage for the corresponding tank.
Target Level ID - Specify a Pattern ID representing a tank level trajectory for the corresponding tank. Use the pull-down to select a pattern that is currently defined in the model's control data or use the Browse button for Target Level ID to open the Pattern Editor to create a new or modify an existing pattern.
Tolerance Percentage - Specifies a tolerance tank level percentage for the corresponding tank.
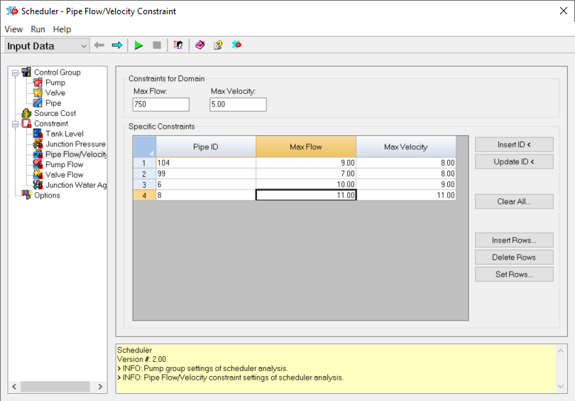
Insert ID - This button allows you to input an element ID by way of graphical selection from the map view or browsing for the ID.
Update ID - This button allows you to update an element ID assigned to the current grouping by way of graphical selection from the map view or browsing for the ID.
Clear All - This button will remove all IDs from the current dialog box.
Insert Rows - This button allows you to enter a specified number of rows.
Delete Rows - This button will remove the chosen rows for the current dialog box.
Set Rows - This button allows you to set the total number of rows the table will contain.
This section of the Scheduler dialog box will display a message upon successful completion of the commands that have been activated or pertinent error messages to the simulation.
Use this dialog box to enter pressure constraints. Penalty costs are applied when the constraints here are violated. Specific constraints override domain constraints.
Minimum Pressure - Specifies the minimum junction pressure for the junctions defined in the Domain.
Maximum Pressure - Specifies the maximum junction pressure for the junctions defined in the Domain.
Junction ID - The Junction ID with the specific constraint listed here.
Minimum Pressure - Specifies the minimum junction pressure for the corresponding junction.
Maximum Pressure - Specifies the maximum junction pressure for the corresponding junction.
Insert ID - This button allows you to input an element ID by way of graphical selection from the map view or browsing for the ID.
Update ID - This button allows you to update an element ID assigned to the current grouping by way of graphical selection from the map view or browsing for the ID.
Clear All - This button will remove all IDs from the current dialog box.
Insert Rows - This button allows you to enter a specified number of rows.
Delete Rows - This button will remove the chosen rows for the current dialog box.
Set Rows - This button allows you to set the total number of rows the table will contain.
This section of the Scheduler dialog box will display a message upon successful completion of the commands that have been activated or pertinent error messages to the simulation.
Use this dialog box to enter flow and velocity constraints for pipes. Penalty costs are applied when the constraints here are violated. Specific constraints override domain constraints.
Maximum Flow - Specifies the maximum pipe flow for the pipes defined in the Domain.
Maximum Velocity - Specifies the maximum velocity for the pipes defined in the Domain.
Pipe ID - The Pipe ID with the specific constraint listed here.
Maximum Flow - Specifies the maximum flow for the corresponding pipe.
Maximum Velocity - Specifies the maximum velocity for the corresponding pipe.
Insert ID - This button allows you to input an element ID by way of graphical selection from the map view or browsing for the ID.
Update ID - This button allows you to update an element ID assigned to the current grouping by way of graphical selection from the map view or browsing for the ID.
Clear All - This button will remove all IDs from the current dialog box.
Insert Rows - This button allows you to enter a specified number of rows.
Delete Rows - This button will remove the chosen rows for the current dialog box.
Set Rows - This button allows you to set the total number of rows the table will contain.
This section of the Scheduler dialog box will display a message upon successful completion of the commands that have been activated or pertinent error messages to the simulation.
Use this dialog box to enter flow constraints for pumps. Penalty costs are applied when the constraints here are violated. Specific constraints override domain constraints.
Maximum Flow - Specifies the maximum pipe flow for the pumps defined in the Domain.
Pump ID - The Pump ID with the specific constraint listed here.
Maximum Flow - Specifies the maximum flow for the corresponding pump.
Insert ID - This button allows you to input an element ID by way of graphical selection from the map view or browsing for the ID.
Update ID - This button allows you to update an element ID assigned to the current grouping by way of graphical selection from the map view or browsing for the ID.
Clear All - This button will remove all IDs from the current dialog box.
Insert Rows - This button allows you to enter a specified number of rows.
Delete Rows - This button will remove the chosen rows for the current dialog box.
Set Rows - This button allows you to set the total number of rows the table will contain.
This section of the Scheduler dialog box will display a message upon successful completion of the commands that have been activated or pertinent error messages to the simulation.
Use this dialog box to enter valve flow constraints. Penalty costs are applied when the constraints here are violated. Specific constraints override domain constraints.
Maximum Flow - Specifies the maximum valve flow for the pipes defined in the Domain.
Valve ID - The Valve ID with the specific constraint listed here.
Maximum Flow - Specifies the maximum flow for the corresponding valve.
Insert ID - This button allows you to input an element ID by way of graphical selection from the map view or browsing for the ID.
Update ID - This button allows you to update an element ID assigned to the current grouping by way of graphical selection from the map view or browsing for the ID.
Clear All - This button will remove all IDs from the current dialog box.
Insert Rows - This button allows you to enter a specified number of rows.
Delete Rows - This button will remove the chosen rows for the current dialog box.
Set Rows - This button allows you to set the total number of rows the table will contain.
This section of the Scheduler dialog box will display a message upon successful completion of the commands that have been activated or pertinent error messages to the simulation.
Use this dialog box to enter water age constraints. Penalty costs are applied when the constraints here are violated. Specific constraints override domain constraints.
Maximum Age - Specifies the maximum water age for the nodes defined in the Domain.
Junction ID - The Junction ID with the specific constraint listed here.
Maximum Age - Specifies the maximum water age for the corresponding junction.
Insert ID - This button allows you to input an element ID by way of graphical selection from the map view or browsing for the ID.
Update ID - This button allows you to update an element ID assigned to the current grouping by way of graphical selection from the map view or browsing for the ID.
Clear All - This button will remove all IDs from the current dialog box.
Insert Rows - This button allows you to enter a specified number of rows.
Delete Rows - This button will remove the chosen rows for the current dialog box.
Set Rows - This button allows you to set the total number of rows the table will contain.
This section of the Scheduler dialog box will display a message upon successful completion of the commands that have been activated or pertinent error messages to the simulation.