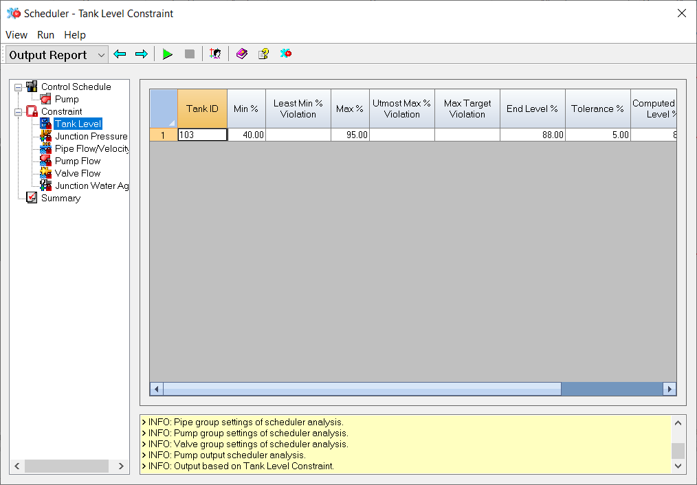
Under the Constraint viewer in the Output Report window, you will find a list of numerical results and infractions from the last successful simulation. Details of each constraint are shown below.
Tank ID - Specifies the unique identifier for your Tank Output Results.
Min % - The minimum tank level constraint (percent format) entered in the input data.
Least Min % Violation - The smallest amount the minimum or maximum level was violated for the corresponding tank or reservoir (ID in the same row) during the scheduler optimization.
Max % - The maximum tank level constraint (percent format) entered in the input data.
Utmost Max % Violation - The largest amount the minimum or maximum level was violated for the corresponding tank or reservoir (ID in the same row) during the scheduler optimization.
Max Target Violation - The largest amount the computed tank level differed from the target level during the last successful Scheduler run.
End Level % - The final tank level constraint (percent format) entered in the input data.
Tolerance % - The tank level tolerance constraint (percent format) entered in the input data.
Computed End Level % - The computed final tank level (percent format) after a scheduler run.
Target Level ID - The Pattern ID representing the tank level constraint entered in the input data.
This section of the Scheduler dialog box will display a message upon successful completion of the commands that have been activated or pertinent error messages to the simulation.
Junction ID - Specifies the unique identifier for your junction ID's.
Min Pressure - The minimum junction pressure constraint entered in the input data.
Max Pressure - The maximum junction pressure constraint entered in the input data.
Least Min Pressure Violation - The smallest amount the minimum or maximum pressure was violated for the corresponding junction (ID in the same row) during the scheduler optimization.
Utmost Max Pressure Violation - The largest amount the minimum or maximum pressure was violated for the corresponding junction (ID in the same row) during the scheduler optimization.
This section of the Scheduler dialog box will display a message upon successful completion of the commands that have been activated or pertinent error messages to the simulation.
Pipe ID - Specifies the unique identifier for your pipe ID's.
Max Flow - The maximum pipe flow constraint entered in the input data.
Max Velocity - The maximum pipe velocity constraint entered in the input data.
Utmost Max Flow Violation - The largest amount the maximum flow rate was violated for the corresponding pipe (ID in the same row) during the scheduler optimization.
Utmost Max Velocity Violation - The largest amount the maximum velocity was violated for the corresponding pipe (ID in the same row) during the scheduler optimization.
This section of the Scheduler dialog box will display a message upon successful completion of the commands that have been activated or pertinent error messages to the simulation.
Pump ID - Specifies the unique identifier for your pump ID's.
Max Flow - The maximum pump flow constraint entered in the input data.
Utmost Max Flow Violation - The largest amount the maximum flow rate was violated for the corresponding pump (ID in the same row) during the scheduler optimization.
This section of the Scheduler dialog box will display a message upon successful completion of the commands that have been activated or pertinent error messages to the simulation.
Valve ID - Specifies the unique identifier for your valve ID's.
Max Flow - The maximum valve flow constraint entered in the input data.
Utmost Max Flow Violation - The largest amount the maximum flow rate was violated for the corresponding valve (ID in the same row) during the scheduler optimization.
This section of the Scheduler dialog box will display a message upon successful completion of the commands that have been activated or pertinent error messages to the simulation.
Junction ID - Specifies the unique identifier for your junction ID's.
Max Age - The maximum junction water age constraint entered in the input data.
Utmost Max Age Violation - The largest amount the maximum age was violated for the corresponding junction (ID in the same row) during the scheduler optimization.
This section of the Scheduler dialog box will display a message upon successful completion of the commands that have been activated or pertinent error messages to the simulation.