Icons in the CAD plugins

Upchain uses a variety of icons to help you quickly identify specific features and states of BOM items and CAD files. Many of these icons will provide a tooltip definition when you hover your cursor over them. Below is a master list of all icons displayed within the mechanical CAD plugins.

This topic summarizes the icons used in Upchain CAD plugin. Click here for a list of icons used in the Upchain web application.

In the CAD plugin, you'll encounter icons in three main areas:

BOM view icons

Icon Type Icon Image Meaning
Item Type See the page on Item Types for images. The Item type is a form of a classification system for items. Using item types helps you organize your items based on their intended function. Each item type has its own set of attributes and behaviors, and you can configure further rules for each item type in your workflows.
phantom_file_cBOM.png (SOLIDWORKS)

mc_icons_bw_phantom.png(Inventor)
The file is phantom. It exists in the cBOM and is registered in Upchain but is not associated with an item, and therefore does not appear in the eBOM. It could be a part or assembly file. Check the file extension to see the difference.
phantom_item.png This icon corresponds to the Phantom BOM Structure type set in the Inventor Bill of Materials table. This icon currently is only seen in the cBOM view. The eBOM view shows a manufactured item or assembly item.
reference_item.png This icon corresponds to the Reference BOM Structure type set in the Inventor Bill of Materials table. The CAD file is registered as a phantom in Upchain, so this icon is only seen in the cBOM view.
Item Status development.png - Development The item can be modified. This includes editing attributes in Web, associated documents, checking out its CAD and/or drawings.
pending.png - Pending The item has been submitted to a Change Request and is waiting on the next step to happen. This could be approval by a team lead or project manager, or waiting for the release process to finish.
released.png - Released The item is considered finished and approved for publication to downstream business units in your organization. It is locked for editing. You must make a revision of the item to make changes. This symbol is the same as Released External, but you can hover your cursor over the icon to see a tooltip that displays which one it is.
released.png - Released External The item has been approved for publication to downstream business units in your organization but released outside of Upchain.  This symbol is the same as Released, but you can hover your cursor over the icon to see a tooltip that displays which one it is. icon to see a tooltip.
obsolete.png - Obsolete The item should no longer be used. It is not to be manufactured or purchased. This could be because it is discontinued by a supplier or is a design that no longer conforms to industry standards.
Suppressed components suppressed_item.png - Suppressed item This symbol displays an 'S' in front of the item type symbol. It indicates that the component is associated to an item but has been suppressed in the model.
suppressed_phantom.png - Suppressed phantom SOLIDWORKS

mc_icons_bw_supp.png - Suppressed phantom Inventor
Inidcates that the component is not associated with any item in Upchain (ie. phantom) but is also suppressed in the model.
Drawings Attached has_drawing.png The item has a 2D drawing file attached. It appears in the DRAWING section of an item’s Document tab. The drawing is not checked out by anyone.
no_drawing.png The item does not have a 2D drawing file attached.
drawing_locked_by_you.png The item has a 2D drawing attached and it is currently checked out to you.
drawing_locked_by_others.png The item has a 2D drawing attached and it is currently checked out to someone else. Hover your cursor over the icon to see who has it checked out.
Item Locks locked_by_you.png The CAD is checked out by you, or you have submitted it to a Change Request.
locked_by_others.png The CAD is checked out by someone else, or someone else has submitted it to a Change Request.
Text colors Green text

check out
The CAD file is checked out to you.
Black text

read only
The CAD file is in a read-only state.
Blue text

old cad version
The CAD file is from an older version of the CAD software.
Warnings grey_highlight.png In the cBOM view, this indicates the file open in CAD is not the latest version of the file.In the eBOM view, this indicates the item version in your eBOM is not the latest item version.Hover your cursor over the warning symbol to see a tooltip with an explanation.
red_highlight.png In the cBOM view, this indicates the item is in the cBOM but has not yet been added to the eBOM.In the eBOM view, this indicates the item is in the eBOM but has not yet been added to the cBOM.

Note: The red highlighting does not indicate a cBOM/eBOM quantity mismatch. It simply highlights when the item does not appear at all in the corresponding BOM.
blue_highlight.png This is only seen in the cBOM view and indicates that you have made a change to a file that has not been checked out by you. It is a warning that your changes will not be saved into Upchain should you perform a check in.
effective_date_warning.png This warning is seen when you are working in a project that has an Effective Date set. If you have an item in your cBOM or eBOM that was created after the Effective Date, this warning is shown to warn you that you are working with an item outside the Effective Date context. Hover your cursor over the item to see a tooltip. If the item has a predecessor created prior to the Effective Date, the tooltip tells you what that item was. If the item has no predecessor, the tooltip simply tells you it does not exist within the Effective Date context.
Revisions and Copying mc_gs_revise_green_icon.png The item is being revised but the new version has not yet been created.
mc_gs_copy_orange_icon.png The item is being copied but the new item has not yet been created

Download/check out window icons

The Download/Check out files windows contain icons that differ to the ones you see elsewhere in the CAD plugins and the Web application. However, they mean the same thing as their alternate symbols.

download_window.png

Icon Type Icon Image Meaning
Item Status Flag old_dev.png - Development The item can be modified. This includes editing attributes in Web, associated documents, checking out its CAD and/or drawings.
old_yellow_pending.png - Approval Pending The item has been submitted to a Change Request and is waiting on the next step to happen. This could be approval by a team lead or project manager, or waiting for the release process to finish.
old_red_pending.png - Pending Release The item has been submitted to a Change Request and is waiting on the next step to happen. This could be approval by a team lead or project manager, or waiting for the release process to finish.
old_promoted.png - Promotoed This item version used to be in development but now has a newer item version that has been released. Promoted items never appear on any BOMs, but are searchable and are retained in Upchain for historical purposes. Click here for more information on item lifecycles.
old_released.png - Released The item is considered finished and approved for publication to downstream business units in your organization. It is locked for editing. You must make a revision of the item to make changes.
old_rel_ext.png - Released External The item has been approved for publication to downstream business units in your organization but released outside of Upchain.
old_obs.png - Obsolete The item should no longer be used. It is not to be manufactured or purchased. This could be because it is discontinued by a supplier or is a design that no longer conforms to industry standards.
CAD File Types sw_part.png (SOLIDWORKS)

mc_icons_bw_part.png (Inventor)
Part file

Note: These symbols change based on the CAD software used to create the files.
sw_assembly.png (SOLIDWORKS)

mc_icons_bw_assy.png (Inventor)
Assembly file

Note: These symbols change based on the CAD software used to create the files.
phantom_file_cBOM.png (SOLIDWORKS)

mc_icons_bw_phantom.png(Inventor)
The file exists in the cBOM and is registered in Upchain but is not associated with an item, and therefore does not appear in the eBOM. It could be a part or assembly file. Check the file extension to see the difference.
Suppressed components suppressed_item.png - Suppressed item This symbol displays an 'S' in front of the item type symbol. It indicates that the component is associated to an item but has been suppressed in the model.
suppressed_phantom.png - Suppressed phantom (SOLIDWORKS)

mc_icons_bw_supp.png - Suppressed phantom (Inventor)
Indicates that the component is not associated with any item in Upchain (ie. phantom) but is also suppressed in the model.
old_item_not_eBOM.png The item is in the cBOM but is not in the eBOM.
old_item_not_cBOM.png The item is in the eBOM but is not in the cBOM.

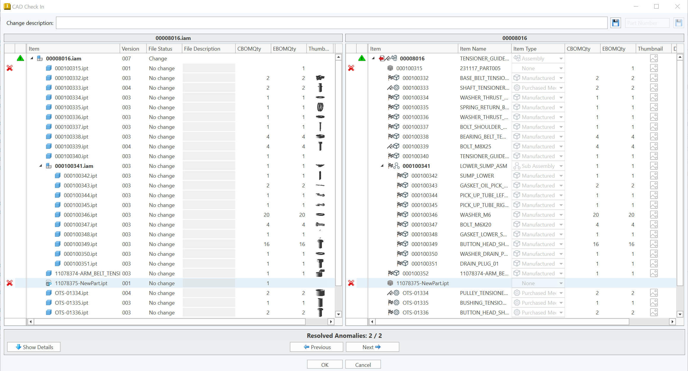
BOM anomaly window icons

The BOM Anomaly window contains icons that differ to the ones you see elsewhere in the CAD plugins and the Web application. However, they mean the same thing as their alternate symbols.

BOM_wizard.png

Icon Type Icon Image Meaning
Item Type See the page on Item Types for images. The Item type is a form of a classification system for items. Using item types helps you organize your items based on their intended function. Each item type has its own set of attributes and behaviors, and you can configure further rules for each item type in your workflows.
Item Status Flag old_dev.png - Development The item can be modified. This includes editing attributes in Web, associated documents, checking out its CAD and/or drawings.
old_yellow_pending.png - Approval Pending The item has been submitted to a Change Request and is waiting on the next step to happen. This could be approval by a team lead or project manager, or waiting for the release process to finish.
old_red_pending.png - Pending Release The item has been submitted to a Change Request and is waiting on the next step to happen. This could be approval by a team lead or project manager, or waiting for the release process to finish.
old_promoted.png - Promotoed This item version used to be in development but now has a newer item version that has been released. Promoted items never appear on any BOMs, but are searchable and are retained in Upchain for historical purposes. Click here for more information on item lifecycles.
old_released.png - Released The item is considered finished and approved for publication to downstream business units in your organization. It is locked for editing. You must make a revision of the item to make changes.
old_rel_ext.gif - Released External The item has been approved for publication to downstream business units in your organization but released outside of Upchain.
old_obs.png - Obsolete The item should no longer be used. It is not to be manufactured or purchased. This could be because it is discontinued by a supplier or is a design that no longer conforms to industry standards.
Copied and Versioned Items new_item.png The item has been copied from another item. This symbol appears in the CAD Check in window to indicate that a new item (with a new number) is being created.
new_version.png The item was released but is being revised to return it to a development state to make further changes. This symbol appears in the CAD Check in window to indicate that a new item version is being created.
CAD File Types sw_part.png (SOLIDWORKS)

mc_icons_bw_part.png (Inventor)
Part file

Note: These symbols change based on the CAD software used to create the files.
sw_assembly.png (SOLIDWORKS)

mc_icons_bw_assy.png (Inventor)
Assembly file

Note: These symbols change based on the CAD software used to create the files.
phantom_file_cBOM.png (SOLIDWORKS)

mc_icons_bw_phantom.png(Inventor)
The file exists in the cBOM and is registered in Upchain but is not associated with an item, and therefore does not appear in the eBOM. It could be a part or assembly file. Check the file extension to see the difference.
Anomaly actions and warnings anomaly_below.png An anomaly has been detected below the current item.
anomaly_detected.png An anomaly has been detected for the current item.
phantom_anomaly.png An anomaly involving a phantom file has been detected and already resolved.
anomaly_unresolved.png The anomaly is currently unresolved.
anomaly_positive.png The anomaly has been resolved to add the item to the eBOM.
anomaly_negative.png The anomaly has been resolved to remove the item from the eBOM.
Text colors Black text on CAD file black_text.png The CAD file has a non-zero file version in Upchain. Assembly files are in bold.
Red text on CAD file redtext.png The CAD file has no CAD file version (and has not been registered into Upchain yet, either to an item or as a phantom). Assembly files are in bold.
Check outs mc_icons_bw_checkout.png Indicates which files are currently checked out.