AutoCAD Civil 3D tem as configurações de desenho, objeto e comando. Todos os três níveis de configurações no AutoCAD Civil 3D são salvos com o desenho e podem ser salvas em um modelo de desenho.
As configurações no AutoCAD Civil 3D oferece muitos valores predefinidos, variando de valores, como as unidades do desenho, escala e sistema de coordenadas, para padrões opcionais, assim como as camadas em que os diferentes objetos são criados, e sobre o uso de dicas de ferramentas. Você pode acessar a caixa de diálogo de configuração clicando com o botão direito do mouse a coleção apropriada na Guia Toolspace e, a seguir, clique em Editar configurações de operação.
Você pode trabalhar com três níveis de configurações:
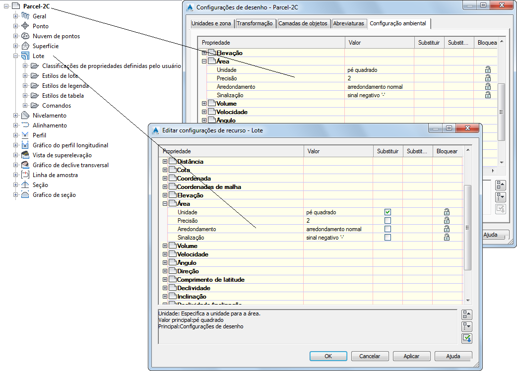
Cada objeto de nível inferior na hierarquia de configurações podem herdar ou substituir as configurações no nível acima. A ilustração a seguir mostra uma sobreposição definida para unidades de área no nível de Recursos de terreno.

Configurações de recurso podem substituir configurações de desenho
Setas na coluna de sobreposição secundária da caixa de diálogo Configurações de desenho (desenho superior) indica que uma sobreposição foi definida em um nível inferior. A marca de seleção na coluna Substituir da caixa de diálogo Configurações de terreno (desenho inferior) indica que o valor definido nesta caixa de diálogo substitui a configuração em um nível superior.
No nível do desenho é possível cancelar uma sobreposição clicando nela. Você pode prevenir sobreposições ao bloquear uma configuração.