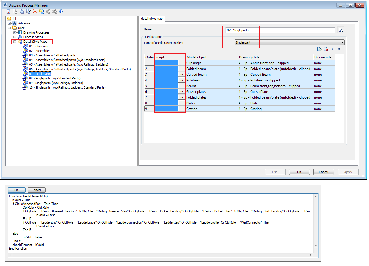
Ajout de contenu de script simplifié dans le Gestionnaire du plan de fabrication

Le contenu Script dans les Styles par famille d'objets du Gestionnaire du plan de fabrication a été rempli et simplifié :