Скопируйте проекты и свяжите с проектами САПР

На этом этапе мы скопируем исходный проекта три раза, чтобы создать исследование проекта, состоящего из четырех проектов. Затем мы свяжем каждый проект с проектом из САПР.

Щелкните правой кнопкой мыши на Проект 1.

Щелкните Установить текущие настройки и убедитесь, что manifold-01 выбрана из списка.

Щелкните правой кнопкой мыши Проект 1 и выберите Копировать...

Введите Проект 2 в поле "Название проекта", а затем выберите трубопровод-02 для Настройка

Нажмите "ОК".

Прим.: Разверните сценарий в Проекте 2, чтобы убедиться, что он содержит параметры, которые мы только что создали и что они отображаются в одних и тех группах объектов САПР.

Щелкните правой кнопкой мыши Проект 1 и выберите Копировать...

Введите Design 3 для названия проекта, а затем выберите manifold-03 для Конфигурации.

Нажмите "ОК".

Щелкните правой кнопкой мыши Проект 1 и выберите Копировать...

Введите Design 4 для названия проекта, а затем выберите manifold-04 для конфигурации

Нажмите "ОК".

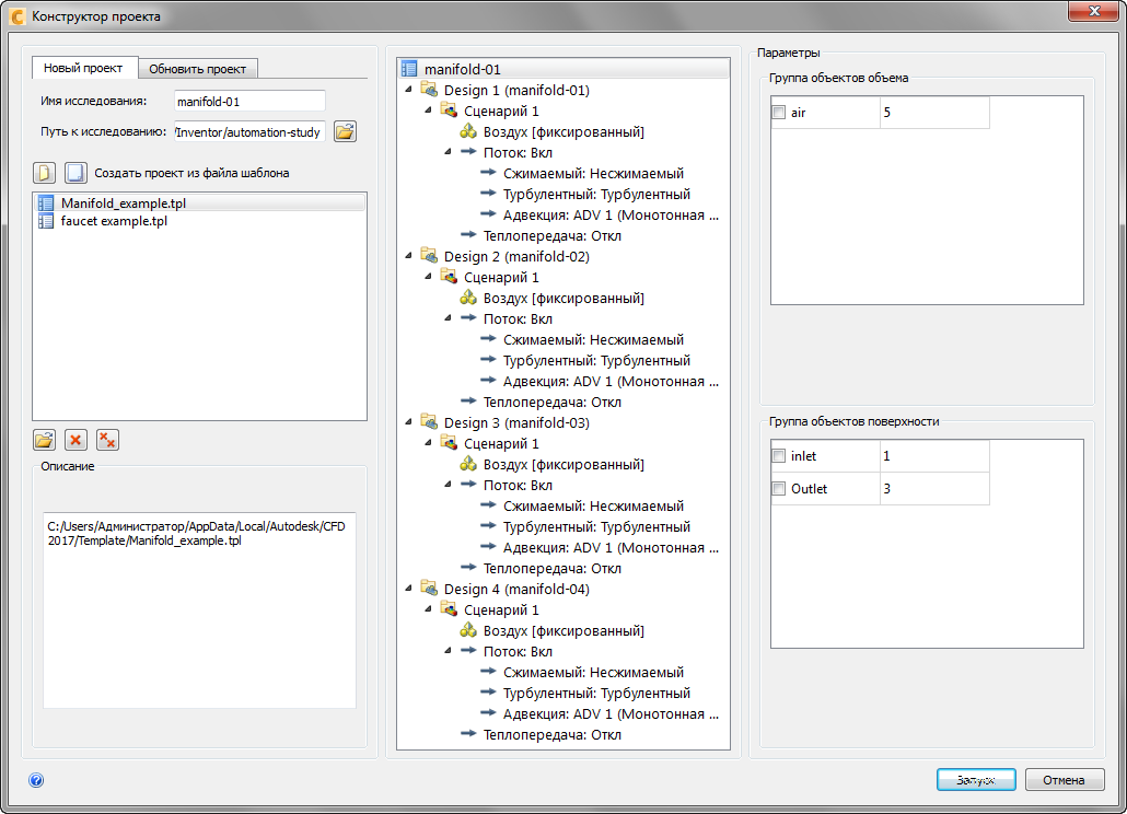
Прим.: Проект должен выглядеть следующим образом:

Нажмите Запуск, чтобы создать исследование проекта в Autodesk® CFD.

Назад | Далее