La boîte de dialogue Personnaliser le ruban offre un grand nombre d'outils permettant de modifier le ruban. Vous pouvez utiliser la souris ou le clavier pour réorganiser les contrôles existants, les renommer et en modifier les icônes. De plus, vous pouvez ajouter des contrôles basés sur la plupart des outils de 3ds Max, ainsi que de nouveaux outils créés à partir de scripts personnalisés.
Vous pouvez également ajouter des onglets et des groupes de fonctions personnalisés dont le contenu est plus adapté à vos procédures. Chaque élément du ruban, des onglets jusqu'aux différents outils, contient un certain nombre de propriétés que vous pouvez définir, tels que le nom, la taille, l'activation, etc. Vous pouvez également définir la visibilité et l'activation de la plupart des éléments du ruban en fonction du contexte.
L'utilisation de la boîte de dialogue Personnaliser le ruban est simple : faites glisser les commandes et les contrôles du ruban à partir des deux sections situées sur le côté gauche de la boîte de dialogue vers l'arborescence IU existante située au centre. Ensuite, pour modifier les paramètres d'un élément de la liste IU existante, mettez-le en surbrillance, puis utilisez l'éditeur de propriétés situé sur la droite de la boîte de dialogue. Les modifications apportées aux paramètres de propriété apparaissent immédiatement dans le ruban et vous pouvez les enregistrer dans un fichier de ruban personnalisé que vous pouvez ensuite charger ou envoyer à des collègues afin qu'ils puissent également profiter de votre travail.
Pendant le déplacement des commandes, lorsque le curseur de la souris se trouve sur la liste IU existante, une flèche s'affiche à l'endroit de la liste où l'élément sera déposé, si vous y êtes autorisé. En outre, les éléments parents sont temporairement mis en surbrillance pour indiquer à quel niveau de l'arborescence l'élément apparaîtra. Si vous maintenez le curseur de la souris pendant quelques secondes sur un élément pouvant être développé (un groupe de fonctions réduit, par exemple), l'arborescence de l'élément est développée. Si l'emplacement choisi n'est pas autorisé, une icône "Interdit" apparaît à l'emplacement du curseur :

Lorsque vous relâchez le bouton de la souris, l'élément apparaît à l'endroit indiqué par la flèche. Si rien ne se produit, cela signifie que vous avez tenté de placer la commande à un endroit non autorisé. Par exemple, un séparateur doit être placé sur un groupe de fonctions ou un sous-groupe de fonctions. Il ne peut être le descendant direct d'un onglet.
Des fonctions d'édition supplémentaires sont disponibles dans la liste IU existante :
Pour créer un raccourci vers un groupe de fonctions du ruban :
Grâce aux fonctions disponibles dans les boîtes de dialogue Personnaliser le ruban et Personnaliser interface utilisateur (IUP), vous pouvez définir un raccourci clavier, un bouton de barre d'outils ou une option de menu pour ouvrir un groupe de fonctions particulier du ruban. Vous pouvez définir jusqu'à vingt raccourcis. La procédure est la suivante :
liste IU existante, recherchez et mettez en surbrillance le groupe de fonctions à lier à une action IUP. Par défaut, la valeur de la propriété Numéro de groupe de fonctions de ruban du groupe de fonctions est 0, ce qui signifie qu'il ne peut actuellement pas être lié à un raccourci.
zone Standard
propriété Numéro de groupe de fonctions de ruban, saisissez une valeur comprise entre 1 et 20. Ensuite, n'oubliez pas d'appuyer sur la touche Entrée ou Tabulation pour valider la modification.
Personnaliser interface utilisateur. La boîte de dialogue Personnaliser interface utilisateur s'ouvre.
La liste Action affiche 20 éléments de groupe de fonctions de ruban numérotés.
Vous pouvez également affecter une touche d'accès rapide dans le groupe de fonctions Clavier, ou faire glisser l'action vers une barre d'outils dans le groupe de fonctions Barres d'outils.
Le groupe de fonctions s'affiche au niveau du curseur de la souris. Vous pouvez à présent l'utiliser de la même manière que dans le ruban.
Exemple : pour personnaliser le ruban, partie 1 :
La boîte de dialogue Personnaliser le ruban comporte de nombreux outils permettant de modifier le ruban et de créer de nouveaux éléments d'interface en fonction de vos processus. Cette procédure en deux parties décrit certaines techniques particulièrement utiles.
Personnaliser le ruban. 
La boîte de dialogue Personnaliser le ruban s'ouvre.
Les noms des quatre onglets par défaut du ruban sont à présent visibles.

Il s'agit du seul groupe de fonctions actuellement disponible dans l'onglet Modélisation.
Vous allez à présent créer un nouvel onglet de ruban et le remplir avec un groupe de fonctions.

Lorsque vous déplacez la souris sur la liste IU existante, une flèche indique l'endroit où l'élément que vous faites glisser sera déposé lorsque vous relâcherez le bouton de la souris. Si vous vous arrêtez quelques secondes sur un élément pouvant être développé, son arborescence est développée, de sorte que vous pouvez y déposer l'élément déplacé. Ce n'est pas souhaitable dans le cas présent, et vous devez donc veiller à relâcher le bouton de la souris avant que l'arborescence de Peinture objet soit développée. Si elle se développe malgré tout, relâchez le bouton de la souris (aucun élément ne sera probablement ajouté), fermez l'arborescence et réessayez.
Un nouvel élément nommé "Nouvel onglet" apparaît à la fin de la liste. De même, un onglet portant le même nom a été ajouté au ruban.
La propriété Titre contient la valeur Nouvel onglet. Il s'agit du nom par défaut attribué aux nouveaux onglets.
Le nouvel onglet du ruban porte désormais le nom "Mon onglet".


Une copie de l'élément de groupe de fonctions Modélisation de polygone s'affiche en tant qu'enfant de l'élément Mon onglet. Vous pouvez vérifier l'opération en cliquant sur l'onglet Mon onglet dans le ruban. Vous venez de remplir votre onglet !

Ce niveau de l'arborescence contient deux sous-groupes de fonctions séparés par une séparation de groupe de fonctions. (Un sous-groupe de fonctions, qui utilise l'icône
, est une partie d'un groupe de fonctions qui contient généralement les outils associés.) Le premier sous-groupe de fonctions, nommé [C: poly principal H,M], contient la partie visible du groupe de fonctions. Le deuxième sous-groupe de fonctions, après la séparation de groupe de fonctions, contient l'extension qui s'ouvre lorsque vous cliquez sur le titre du groupe de fonctions dans le ruban.
Dans cette convention de dénomination, C est l'acronyme de "conditionnel" et les lettres H, V et/ou M indiquent les conditions : horizontale ou verticale (orientation du ruban) et/ou réduite (minimized). La convention de dénomination peut également refléter d'autres conditions, telles que le niveau de sous-objet courant.
La deuxième partie de cette procédure concerne les attributs conditionnels.

Trois autres sous-groupes de fonctions y sont à présent imbriqués, isolés par des séparateurs. Ils définissent les trois zones du groupe de fonctions Modélisation de polygone, qui sont disposées horizontalement. Vous allez supprimer le sous-groupe de fonctions du milieu, intitulé [navigation de pile], car personne n'a besoin de naviguer dans la pile.
Le sous-groupe de fonctions [navigation de pile] a disparu de l'arborescence et de la copie du groupe de fonctions Modélisation de polygone.

Le sous-groupe de fonctions situé à l'extrême droite [commande de commande outils] se déplace légèrement vers la gauche.
Rien ne se produit.
Jusqu'à présent, vous avez appris à créer un onglet de ruban, à le remplir avec une copie d'un groupe de fonctions existant et à modifier le groupe de fonctions. Dans la deuxième partie, vous allez créer un groupe de fonctions et lui ajouter des outils du ruban à partir de commandes 3ds Max existantes.
Exemple : pour personnaliser le ruban, partie 2 :
Cette procédure est la suite logique de la précédente. Si vous n'avez pas suivi la première partie, veuillez le faire maintenant avant de passer à celle-ci.
Dans cette procédure, vous allez créer un nouveau groupe de fonctions et y ajouter des commandes permettant de créer des objets et de les modifier.

Un nouveau groupe de fonctions portant le nom par défaut Nouveau groupe de fonctions apparaît dans la liste et sur le ruban.
La liste change pour afficher toutes les primitives d'objet disponibles.

La commande Théière apparaît dans la liste et dans le nouveau groupe de fonctions du ruban. Le nom "Théière" est visible dans la liste, mais pas sur le ruban. Toutefois, l'icône par défaut s'affiche dans les deux occurrences. Si vous le souhaitez, vous pouvez modifier l'image avec la propriété Icône (cette opération n'est pas décrite dans cette procédure).
Désormais, le nom "Théière" apparaît en regard de l'icône. Le bouton du ruban a été élargi pour contenir à la fois l'icône et le libellé.

Les deux boutons se trouvent côte à côte dans le groupe de fonctions, qui s'élargit en conséquence. Supposons maintenant que vous souhaitiez les aligner verticalement.

La commande Séparation de fonctionne comme la touche Entrée dans un logiciel de traitement de texte, de sorte que le contenu suivant commence sur une nouvelle ligne. Désormais, les deux éléments apparaissent sous forme de liste verticale et le groupe de fonctions est plus compact.

Vous allez maintenant ajouter un modificateur applicable à n'importe quel objet.

Le groupe de fonctions Créer et modifier contient à présent une liste de trois éléments, deux objets et un modificateur, ce qui présente un problème de conception, car les objets et les modificateurs fonctionnent différemment. Il est préférable de les séparer dans l'interface, même s'ils figurent dans le même groupe de fonctions. Pour ce faire, vous pouvez utiliser le contrôle Sous-groupe de fonctions, qui permet de créer des sections parallèles dans un groupe de fonctions.
Si le second sous-groupe de fonctions s'affiche en tant qu'enfant du premier (c'est-à-dire en retrait), faites-le glisser vers la gauche pour le placer au même niveau de l'arborescence que les autres éléments du groupe de fonctions.
Désormais, les objets apparaissent sur le côté gauche du groupe de fonctions, tandis que le modificateur se trouve sur la droite.

Vous pouvez créer différents groupes de modificateurs apparentés présentés sous forme de listes déroulantes, ce qui est très facile avec le contrôle Bouton en plusieurs pièces.
Aucun texte n'est encore visible car aucun des modificateurs n'est actif.
Le nom du modificateur s'affiche sur le bouton [fractionner] et le modificateur est appliqué à l'objet sélectionné.
Pour gagner de la place sur le groupe de fonctions, vous pouvez limiter l'affichage du bouton de fractionnement du modificateur à certaines conditions.
Une liste déroulante s'ouvre avec les choix Vrai, Faux et Conditionnel.
La boîte de dialogue Conditions pour Visible apparaît. Cette boîte de dialogue permet de spécifier les conditions dans lesquelles le contrôle sera visible. Dans d'autres conditions, il ne s'affichera pas. Vous pouvez rouvrir cette boîte de dialogue ultérieurement pour modifier les conditions en cliquant sur le bouton [...] à droite de la propriété.
Cela signifie que le contrôle apparaîtra uniquement lorsqu'un objet poly éditable ou un objet associé à un modificateur Editer poly sera sélectionné. Bien entendu, la plupart des modificateurs peuvent être appliqués à n'importe quelle géométrie, de sorte que si vous êtes familiarisé avec MAXScript, vous pouvez écrire un script pour cette condition via le champ Maxscript ou le bouton Ouvrir l'éditeur de la boîte de dialogue Conditions pour Visible.
Vous pouvez également définir des conditions pour la propriété Activé. Dans ce cas, si la condition n'est pas respectée, l'élément est visible, mais n'est pas disponible (grisé).
3ds Max vous demande si vous souhaitez enregistrer les modifications. Si vous cliquez sur Non, le programme charge la configuration de rendu ruban par défaut. Si vous cliquez sur Oui, vos modifications sont enregistrées dans le ruban par défaut et chargées lorsque vous redémarrez le programme. Pour revenir au ruban standard, cliquez sur le ruban avec le bouton droit de la souris et choisissez Configuration du ruban
Réinitialiser le ruban.
Dans cette procédure en deux parties, vous avez appris à modifier le ruban, à y ajouter de nouveaux composants et à définir des conditions de visibilité. Bien entendu, vous pouvez personnaliser davantage le ruban. Nous vous conseillons de lire le reste de cette section et de faire des essais. N'oubliez pas que vous pouvez toujours revenir au ruban par défaut avec la commande Configuration du ruban
Réinitialiser le ruban du menu contextuel du ruban.

La boîte de dialogue Personnaliser le ruban fonctionne comme la plupart des autres boîtes de dialogue. Pour la redimensionner, faites glisser un bord ou un angle, et pour la repositionner, faites glisser la barre de titre. Pour développer ou réduire une section, cliquez sur le triangle situé à droite de l'en-tête. Pour modifier les proportions des différentes sections, faites glisser la ligne de séparation verticale ou horizontale. Bien que la colonne de droite comporte plusieurs sections, la fenêtre d'aperçu est de taille fixe, de sorte que la seule façon d'augmenter la hauteur de la section Propriétés consiste à réduire la fenêtre d'aperçu.
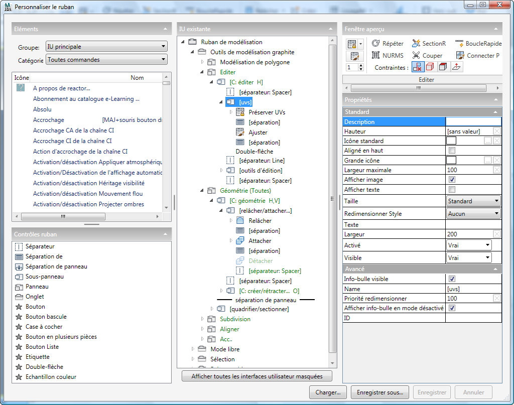
L'interface utilisateur de cette boîte de dialogue contient cinq zones principales, ainsi que plusieurs boutons. Cette section décrit les zones et, si nécessaire, comporte des liens permettant d'obtenir plus de détails sur les différentes sections.
Cette section répertorie toutes les fonctions de 3ds Max que vous pouvez affecter en tant que contrôles du ruban et inclut la plupart des fonctionnalités proposées dans la section équivalente de la boîte de dialogue Personnaliser interface utilisateur.
Pour ajouter une commande au ruban, commencez par en sélectionner le groupe et la catégorie dans les listes Groupe et Catégorie, puis recherchez-la dans la liste Eléments et faites-la glisser vers l'emplacement approprié de la liste IU existante, au centre de la boîte de dialogue Personnaliser le ruban.
Lorsque vous ajoutez une commande au ruban de cette manière, un bouton est créé. Le comportement de ce bouton dépend de la nature de la commande, définie dans le logiciel. Par exemple, un bouton correspondant à une primitive géométrique, comme Boîte, reste activé une fois que vous avez cliqué dessus, de sorte que vous pouvez créer plusieurs boîtes à la suite. En revanche, un bouton correspondant à un modificateur ne s'active que momentanément, pendant l'application du modificateur à l'objet sélectionné.
Répertorie tous les éléments de l'interface utilisateur (indépendamment des commandes spécifiques) que vous pouvez ajouter au ruban. Pour obtenir une description de ces commandes, reportez-vous à la rubrique Contrôles ruban.
Arborescence, ou liste hiérarchique, de l'interface utilisateur du ruban. Pour développer ou réduire une branche de l'arborescence, cliquez sur la flèche en regard de l'élément parent. La flèche d'une branche réduite apparaît sous forme de contour gris pointant vers la droite. Pour une branche développée, la flèche est noire et pointe vers l'angle inférieur droit.
Si vous cliquez avec le bouton droit de la souris sur un élément réductible de la liste, tel qu'un groupe de fonctions ou un sous-groupe de fonctions, un menu s'ouvre avec les options Tout réduire et Tout développer. Celles-ci s'appliquent à l'élément et à ses enfants.
De même, si vous cliquez avec le bouton droit de la souris sur un élément d'onglet, un autre élément de menu Exporter vous permet d'enregistrer l'onglet en tant que fichier XAML. Le dossier de sortie par défaut de ce fichier est UI\Ribbon\Extensions dans le répertoire d'installation du programme. Si vous transmettez ce fichier à un autre utilisateur qui le copie dans le même dossier sur son ordinateur, il est automatiquement installé dans le ruban correspondant à sa version de 3ds Max sans interférer avec le reste du ruban.
Par défaut, la liste contient uniquement les fonctions actives du ruban. Par exemple, si aucun objet n'est sélectionné, la branche Outils de modélisation graphite ne contient que le groupe de fonctions Modélisation de polygone, mais si un objet poly éditable est sélectionné, un certain nombre de groupes de fonctions supplémentaires s'affichent dans cette branche.
Vous pouvez également afficher la totalité du contenu du ruban, quel que soit l'état du programme. Pour ce faire, cliquez sur Afficher toutes les interfaces utilisateur masquées, sous la liste IU existante. En général, il est préférable de laisser cette option désactivée.
Si le nom d'un élément est affiché en vert, cela signifie que la valeur Conditionnel a été affectée à sa propriété Disponible ou Visible. Pour plus de détails, reportez-vous à la section Boîte de dialogue Conditions.
Affiche le groupe de fonctions de l'élément mis en surbrillance dans la liste IU existante, y compris son nom. Lorsqu'un onglet est mis en surbrillance dans la liste, aucun aperçu n'est disponible.
La fenêtre d'aperçu est interactive dans une certaine limite : si vous cliquez sur un élément, il est mis en surbrillance dans la liste IU existante et ses propriétés sont affichées dans la section Propriétés. De même, si vous cliquez sur un élément dans la liste IU existante, sa représentation visuelle est mise en surbrillance dans la fenêtre d'aperçu. En outre, si vous placez le curseur au-dessus d'un élément de l'aperçu, l'info-bulle correspondante apparaît, le cas échéant. Toutefois, la fenêtre d'aperçu ne permet pas de modifier les paramètres ni d'ouvrir les listes déroulantes.
Affiche tous les paramètres disponibles pour l'élément mis en surbrillance dans la liste IU existante.
Les paramètres des propriétés sont documentés par des info-bulles dans la boîte de dialogue Personnaliser le ruban, de sorte qu'ils ne sont pas décrits en détail ici. Voici toutefois quelques informations d'ordre général :
La section Contrôles ruban contient les éléments disponibles de l'interface utilisateur, y compris les éléments d'organisation tels que les onglets et les groupes de fonctions, et les contrôles eux-mêmes. Pour ajouter un contrôle au ruban, faites-le glisser de la liste Contrôles ruban vers la liste IU existante.
Les six premières commandes du ruban, qui permettent de l'organiser, possèdent des icônes spécifiques qui s'affichent en bas et à côté du nom de la commande dans la boîte de dialogue Personnaliser le ruban. Ces icônes sont "collantes" et restent inchangées, même si vous définissez une autre icône via les paramètres de propriétés.
Les autres commandes (de Bouton jusqu'à Echantillon couleur) possèdent des icônes personnalisables et sont donc assorties d'une icône générique en forme d'étoile dans la liste Contrôles ruban. Pour définir une icône pour l'une de ces commandes après l'avoir ajoutée au ruban, définissez sa propriété Icône (et éventuellement, Grande icône) en cliquant sur le bouton ... et en choisissant un fichier ICO pour représenter l'élément. Cette icône s'affiche ensuite dans la liste IU existante et sur le ruban.
Crée une ligne de séparation verticale entre les éléments contigus d'un groupe de fonctions ou d'un sous-groupe de fonctions. Généralement, vous placez un séparateur entre des sous-groupes de fonctions afin de les séparer en différentes zones.
Pour définir l'apparence visuelle du séparateur, utilisez la propriété Style. Deux types de séparateur sont disponibles : les styles Ligne et Aucun créent une fine ligne verticale, tandis que les styles Séparation et Invisible créent un mince espace vertical. Vous pouvez ajuster la largeur et la hauteur d'un séparateur par le biais de ses propriétés.
Débute une nouvelle rangée de commandes. Par défaut, les éléments contigus d'un groupe de fonctions ou d'un sous-groupe de fonctions s'y affichent sur une seule ligne. Utilisez cette commande pour créer plusieurs lignes. Pour créer une présentation sous forme de colonnes, placez une commande Séparation de entre chaque paire d'éléments successifs.
Crée une nouvelle zone sous le groupe de fonctions (ou à côté dans le ruban vertical). Lorsque le ruban est agrandi, vous pouvez accéder aux commandes situées après une séparation de groupe de fonctions en cliquant sur le nom du groupe de fonctions, ce qui ouvre une extension adjacente au groupe de fonctions.
Lorsque le ruban est réduit, l'ouverture d'un groupe de fonctions affiche tous ses contrôles, y compris celles situées après la séparation.
Une commande Séparation de groupe de fonctions ne peut pas être conditionnelle. Par conséquent, si vous placez des éléments conditionnels après une séparation de groupe de fonctions, vous risquez d'obtenir une extension vide.
Un sous-groupe de fonctions est un sous-groupe de commandes d'un groupe de fonctions ou d'un sous-groupe de fonctions parent. Il fonctionne pratiquement de la même façon qu'un groupe de fonctions (voir ci-dessous), à ceci près qu'en plaçant plusieurs sous-groupes de fonctions dans un groupe de fonctions, vous pouvez organiser plus clairement le contenu du groupe de fonctions.
Un sous-groupe de fonctions se comporte comme une colonne d'une page à plusieurs colonnes de texte ou d'une feuille de calcul. Tous les éléments d'un sous-groupe de fonctions sont alignés à gauche, en supposant que vous placiez une commande Séparation de entre chaque paire d'éléments.
Vous pouvez trouver plusieurs exemples illustrant cette utilisation dans le ruban horizontal par défaut fourni avec 3ds Max, ainsi que des exemples de sous-groupes de fonctions imbriqués. Ainsi, dans l'onglet Mode libre (assurez-vous d'avoir sélectionné un objet poly éditable), le groupe de fonctions DessinPoly inclut deux sous-groupes de fonctions. Si vous développez le premier, [C: dessinpoly H], vous pouvez voir deux sous-groupes de fonctions [outils dessin poly] à la fin, séparés par un séparateur Séparation. Si vous développez ces derniers, vous pouvez voir la façon dont les deux colonnes de commandes situées sur la droite du groupe de fonctions DessinPoly, respectivement intitulées Formes et Topologie, sont organisées.
Vous ne pouvez imbriquer qu'une seule fois des sous-groupes de fonctions. En d'autres termes, vous pouvez insérer un sous-groupe de fonctions à l'intérieur d'un sous-groupe de fonctions, mais les possibilités d'ajout de sous-groupe de fonctions s'arrêtent à ce niveau.
Un groupe de fonctions est un groupe de commandes d'un onglet. Utilisez le groupe de fonctions pour organiser les commandes et les propriétés apparentées en un seul groupe. Pour gagner de la place, vous pouvez activer la propriété Réduite pour un groupe de fonctions. Vous pouvez également configurer un groupe de fonctions afin qu'il soit rapidement accessible à l'aide de raccourcis IUP. Pour plus de détails, reportez-vous à cette procédure.
Par défaut, tous les contrôles d'un groupe de fonctions s'affichent sur une rangée. Pour créer plusieurs rangées, insérez des séparations de ligne. Par exemple, pour que tous les contrôles d'un groupe de fonctions soient regroupés en une seule colonne, placez une commande Séparation de après chaque élément, à l'exception du dernier.
Pour regrouper deux par deux les commandes d'un groupe de fonctions, placez deux commandes, une séparation de ligne, puis deux autres contrôles. Cependant, à moins que tous les contrôles d'un groupe de fonctions soient de la même taille, cette opération peut entraîner une disposition irrégulière. Pour obtenir une présentation plus symétrique de vos groupes de fonctions, utilisez des sous-groupes de fonctions, comme décrit ci-dessus.
L'onglet est la principale unité d'organisation du ruban et contient généralement de nombreux outils apparentés. Après avoir ajouté un onglet, remplissez-le avec des groupes de fonctions, des sous-groupes de fonctions et des commandes.
Crée un bouton standard "vide" comme marque de réservation pour une commande spécifique. En général, l'utilisateur clique une fois sur un bouton standard pour appeler une commande. C'est notamment le cas d'un bouton utilisé pour appliquer un modificateur à un objet.
Une fois que vous avez ajouté un bouton, vous pouvez en définir la fonction en faisant glisser une action autre qu'une action de basculement de la liste Eléments vers sa propriété Commande. Vous pouvez également créer une commande personnalisée en affectant un script macro à la propriété Commande. Pour plus d'informations, reportez-vous à la rubrique Utilisation avancée.
Crée un bouton de basculement "vide" comme marque de réservation pour une commande spécifique. En général, l'utilisateur clique une fois sur un bouton de basculement pour appeler un état et clique de nouveau dessus pour désactiver cet état. C'est notamment le cas des boutons utilisés pour créer une primitive d'objet, comme une boîte. En général, lors de la création d'un bouton de basculement, vous affectez une autre icône pour mettre en évidence l'état "activé". Le bouton Afficher résultat final du ruban en est un exemple.
Après avoir ajouté un bouton de basculement, vous pouvez en définir la fonction en faisant glisser une action de la liste Eléments vers sa propriété Commande. Vous pouvez également créer une action de basculement personnalisée, en affectant pour cela un script macro à la propriété Commande. Pour plus d'informations, reportez-vous à la rubrique Utilisation avancée.
Crée une case à cocher "vide" comme marque de réservation pour une commande spécifique. En général, l'utilisateur clique une fois sur une case à cocher standard (telle que la case à cocher Interactivité complète du groupe de fonctions Modélisation de polygone) pour passer d'un état à un autre.
Après avoir ajouté une case à cocher, vous pouvez définir sa fonction en affectant un script macro à la propriété Commande. Pour plus d'informations, reportez-vous à la rubrique Utilisation avancée.
Crée un "conteneur" pour une liste déroulante de commandes. Il s'agit par exemple du contrôle Peindre sur de l'onglet Peinture objet
groupe de fonctions Peindre objets.
Après avoir ajouté un bouton de fractionnement, remplissez-le avec des éléments enfant en faisant glisser les actions sur le contrôle Bouton en plusieurs pièces (reportez-vous à la rubrique cette procédure). Vous pouvez également en définir la fonction en affectant un script macro à sa propriété Commande. Pour plus d'informations, reportez-vous à la rubrique Utilisation avancée.
Crée un "conteneur" pour une liste déroulante de cases à cocher. Il s'agit par exemple du contrôle Similaire de l'onglet Modélisation
groupe de fonctions Modifier sélection.
Après avoir ajouté un contrôle Bouton Liste, remplissez-le en faisant glisser des cases à cocher et en les déposant dessus. Vous pouvez également en définir la fonction en affectant un script macro à sa propriété Commande. Pour plus d'informations, reportez-vous à la rubrique Utilisation avancée.
Permet d'ajouter un descripteur de texte ou une icône (voire les deux) aux commandes qui ne possèdent pas d'étiquettes ou dont les libellés par défaut sont désactivés. Le libellé Contraintes de la rangée de boutons du groupe de fonctions Editer est un exemple d'étiquette de texte. Les icônes des témoins de couleur du groupe de fonctions Propriétés d'un ruban vertical sont des libellés exclusivement constitués d'icônes.
Crée un contrôle double flèche standard composée d'un champ numérique et de flèches haut/bas permettant de modifier la valeur de la double flèche avec la souris.
Après avoir ajouté une double flèche, vous pouvez en définir la fonction en affectant un script MAXScript à sa propriété Maxscript. Pour plus d'informations, reportez-vous à la rubrique Utilisation avancée.
Crée un échantillon de couleur standard sur lequel l'utilisateur clique pour modifier la couleur à l'aide de la boîte de dialogue Sélecteur de couleurs.
Après avoir ajouté un échantillon de couleur, vous pouvez en définir la fonction en affectant un script MAXScript à sa propriété Maxscript. Pour plus d'informations, reportez-vous à la rubrique Utilisation avancée.
Les boutons de la boîte de dialogue Personnaliser le ruban permettant d'enregistrer et de charger des configurations du ruban, et d'activer ou désactiver l'affichage de tous les éléments de l'interface utilisateur.
Par défaut, la liste IU existante contient uniquement les éléments d'interface actuellement visibles dans le ruban, selon les conditions. Par exemple, les sous-groupes de fonctions associés à la condition Horizontale sont généralement masqués dans le ruban vertical. Pour pouvoir modifier tous les éléments du ruban, indépendamment des conditions, cliquez sur le bouton Afficher toutes les interfaces utilisateur masquées.
Ouvre une boîte de dialogue qui permet de charger un fichier Thème ruban portant l'extension .ribbon . Généralement, vous utilisez cette option pour charger un ruban personnalisé que vous avez enregistré à l'aide de la commande Enregistrer sous (voir ci-dessous).
Ouvre une boîte de dialogue qui permet d'enregistrer le ruban personnalisé dans un fichier de configuration du ruban portant l'extension .ribbon. Pour restaurer cette configuration par la suite, utilisez l'option Charger.
Dans la boîte de dialogue Personnaliser le ruban, les options Enregistrer et Enregistrer ne fonctionnent pas tout à fait comme vous avez peut-être l'habitude de les utiliser dans d'autres contextes. Pour plus d'informations, reportez-vous à la section Enregistrer qui est présentée ci-dessous.
Enregistre les modifications apportées au ruban dans la configuration du ruban de démarrage par défaut, qui ne correspond généralement pas au fichier enregistré avec l'option Enregistrer sous . Cette option est disponible uniquement lorsque le ruban a changé depuis le précédent enregistrement ou la précédente ouverture de la boîte de dialogue.
Pour mieux comprendre la différence entre les options Enregistrer et Enregistrer sous, personnalisez le ruban, puis enregistrez-le dans un fichier tel que MonRuban.ruban à l'aide de l'option Enregistrer sous. Apportez ensuite d'autres modifications et utilisez la commande Enregistrer. Cette option n'écrase pas le fichier MonRuban.ruban, mais remplace le fichier du ruban de démarrage par défaut. Pour enregistrer les modifications dans un fichier autre que celui défini par défaut, utilisez toujours l'option Enregistrer sous.
Réinitialiser le ruban. Annule les modifications apportées au ruban depuis son dernier enregistrement ou l'ouverture de la boîte de dialogue. Disponible uniquement si de telles modifications ont été effectuées.
Le bouton Fermer se trouve dans l'angle supérieur droit de la boîte de dialogue Personnaliser le ruban et ferme cette boîte de dialogue lorsque vous cliquez dessus. Si vous avez apporté des modifications non enregistrées, vous êtes invité à les enregistrer.
Si vous cliquez sur Oui, les modifications sont enregistrées dans le fichier de configuration du ruban par défaut et la boîte de dialogue se ferme. Si vous cliquez sur Non, les modifications postérieures au dernier enregistrement (ou à l'ouverture de la boîte de dialogue si vous n'avez rien enregistré) sont ignorées.