Inventor OEM でホストされる ETO アプリケーションのインストーラのビルド方法

カスタム アプリケーション インストーラの作成手順(Inventor OEM + Inventor ETO)

この手順は、2018、2019、および 2020 の各 ETO バージョンに適用されます。下記で指定されている適切なリリース年の製品を使用してください。

手順 1: Inventor OEM および ETO がインストール済みで動作していることを確認する

  1. Inventor OEM 2020 をインストールします。
  2. カスタム インストーラのビルドに必要な、Inventor OEM 2020 サポート ファイルをインストールします。
  3. Inventor ETO 2020 をインストールします。Inventor OEM で単純な ETO モデルを実行します。

手順 2: ご使用のアプリケーションを Inventor OEM から実行できることを確認する

独自のアプリケーションではなくサンプル プロジェクトを使用する場合は、サポート ケースを開くことにより conveyor アプリケーションのサンプル コードを使用できます。<SRC> はローカル コンピュータ上のファイルの場所です。以下では Conveyor を使用しますが、必要に応じてご使用のアプリケーションの名前とパスに置き換えてください。

  1. Visual Studio でソリューション <SRC>\Conveyor\Conveyor.sln を開きます。

    現在、以下の設定がこのアプリケーションに適用されています。

    1. プロジェクト参照は Inventor ETO/OEM 2020 に設定されています。
    2. Inventor ファイルは 2020 形式です。
    3. <SRC>\Configuration\Autodesk.Conveyor.Inventor.addinsupported version という行には 2020 と入力されています。
  2. Post-build Actions で、以下のコピー操作が発生することを確認します。
    1. <SRC>\Conveyor\bin\Debug\Conveyor.dll から C:\Program Files\Autodesk\Inventor OEM 2020 \Bin\
    2. <SRC>\Conveyor\Configuration\Autodesk.Conveyor.Inventor.addin から C:\ProgramData\Autodesk\Inventor OEM 2020 \Addins\
    3. <SRC>\InvETO Files\*.* から C:\ProgramData\Autodesk\Inventor OEM 2020
  3. ソリューションを再ビルドします。
  4. デバッグするには、Start external programC:\Program Files\Autodesk\Inventor OEM 2020 \Bin\InventorOEM.exe に設定します

手順 3: Inventor OEM コンフィギュレータを実行する

  1. Inventor OEM コンフィギュレータを起動します([スタート]メニュー > [すべてのプログラム] > [Autodesk] > [Autodesk Inventor OEM 2020] > [OEM Configurator])。

  2. [Names]タブの[New...]ボタンをクリックして新しいプロジェクトを作成します。[Location]に入力するフォルダ パスは存在している必要があります。

  3. [Names]タブを次のように設定します。

    重要: [Update bin directory on save]をオフにします。

    製品名に年またはバージョンを含めないでください。これは後で追加されます。

  4. [Product Images]タブを設定します。

    a. <SRC>\Conveyor\Configuration\BrandingResources\Background.bmp

    b. <SRC>\Conveyor\Configuration\BrandingResources\BkgLabelAppName.png

    c. <SRC>\Conveyor\Configuration\BrandingResources\AppIcon_24x24_Default.png

    d. <SRC>\Conveyor\Configuration\BrandingResources\AppIcon_30x30_Default.png

    e. <SRC>\Conveyor\Configuration\BrandingResources\AppIcon_36x36_Default.png

    f. <SRC> Conveyor\Configuration\BrandingResources\AppIcon_48x48_Default.png

    g. <SRC>\Conveyor\Configuration\BrandingResources\FileSystemIcon.ico (このアイコンを指定する必要があります。)

    h. <SRC>\Conveyor\Configuration\BrandingResources\AppIcon_41x24_Default.bmp (イメージを指定しないと自動的に生成され、黄色のマークが付きます。)

  5. [Install Images]タブを設定します。

  6. [Add-Ins]タブを設定します。

    C:\ProgramData\Autodesk\Inventor OEM 2020\Addins\Autodesk.Conveyor.Inventor.addin を選択します

    必要に応じて、アプリケーションで使用するトランスレータを選択します(ETO が正しく動作するには iLogic を選択することが重要です)。

  7. [Install Settings]タブを設定します。

    • 重要: 結果のパスとフォルダは正確に示されているとおりに作成してください。そうしないと、ETO 配置コンフィギュレータが必要なファイルを見つけることができない可能性があります。
    • 重要: Intent ビルド ウィザードの手順が動作するためには、使用許諾契約ファイルを指定する必要があります。任意の .rtf ファイルを指定できます。<SRC> フォルダにサンプルがあります。
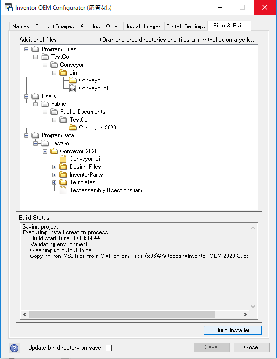
    1. [Files & Build]タブを設定します。

      上記のように、<SRC>\InvETO Files\ のすべてのファイルを ProgramData\TestCo\Conveyor 2020 の下のフォルダにドラッグします。

  8. プロジェクトを保存します。
  9. インストーラをビルドします。

ビルド プロセスにはしばらく時間がかかります(マシン構成によって異なりますが、10 分以上かかることもあります)。ビルドが完了したら、Output フォルダの x64_English の下にインストーラ イメージが含まれていることを確認します。

この時点で、OEM ビルドは完了しました。いつでもこの手順で再ビルドすることができます。

x64_English インストーラはサイズが大きく、約 6.2 GB あります。過剰なコピーを避けるため、ETO 配置コンフィギュレータによってインプレイス編集されます。

手順 4: ETO 配置を作成する

  1. C:\Program Files\Autodesk\Inventor ETO 2020\cdimage\setup.exe を起動します。

  2. [配置を作成]ボタンをクリックします。

  3. 環境設定名を入力し、管理イメージ パスを入力します。このパスはビルド時にのみ使用されるため、ネットワーク パスにする必要はありません。

  4. ETO 使用許諾契約書に同意します。
  5. ETO 配置を作成します

手順 5: ETO 配置コンフィギュレータを実行する

このツールは管理者として実行する必要があります。

この手順では、ETO 配置コンフィギュレータを使用して Inventor OEM インストーラと ETO インストーラを結合します。これにより、OEM インストーラが作成された場所に単一のインストーラが作成されます。ETO インストーラ全体から必要なファイルがこの場所にコピーされ、OEM コンフィギュレータによって作成されたいくつかのファイルが変更されます。

  1. [スタート]メニュー > [すべてのプログラム] > [Autodesk] > [Autodesk Inventor ETO 2020] > [ETO Deployment Configurator]から ETO 配置コンフィギュレータを開きます。

  2. [Project]タブで、次のように選択します。

    1. [Deployment location]: 前の手順で作成した lnk ファイルを参照します。C:\Temp\ConveyorOEM\ConveyorX_22.lnk

      [Project Name]は自動的に読み取られます。

    2. [Application Name]を入力します。ユーザにとってわかりやすい名前にします。

    3. OEM プロジェクト ファイル ConveyorX.iOEM を参照します。

      [Install path]は読み取り専用で、OEM インストーラで設定されます。

    OEM プロジェクトが設定されると、[Images]タブには OEM からのイメージが選択されます。

  3. [Build]を選択します。

    初めてファイルをコピーする場合、これには少し時間がかかります。その後は、変更されたファイルのみがコピーされます。

    ウィンドウの下部に[Build complete]と表示されたら、C:\Temp\X\Output\x64_English の OEM インストーラはアプリケーション全体用の完全なインストーラになっています。