Это диалоговое окно используется для присоединения к чертежу шаблонов ссылок, назначения приоритета в случае присоединения нескольких шаблонов с повторяющимися компонентами и настройки параметров, определяющих, какие объекты будут доступны в чертеже через присоединенные шаблоны ссылок.
- Вставить новый шаблон

- Вставка ссылочного шаблона в чертеж. Ссылочные шаблоны могут быть файлами в формате DWG или DWT. Выберите тип файла в списке «Тип файлов» в нижней части диалогового окна «Открыть файл шаблона».
Прим.:
В случае присоединения к чертежу дополнительного шаблона ссылки он добавляется в верхнюю часть списка шаблонов как имеющий наивысший приоритет, а если такие же компоненты присутствуют в другом шаблоне ссылки, выдается предупреждение. Дополнительные сведения об операциях с повторяющимися компонентами см. в разделе
Настройка шаблона ссылки.
- Удалить выбранные шаблоны

- Удаление ссылочного шаблона из списка. После удаления шаблона из списка он больше не проверяется на наличие обновлений.
- Проверить состояние шаблона

- Проверка обновлений для вставленных шаблонов.
Прим.: Можно использовать переменную AeccRefTemplateAutoUpdate, чтобы включить или отключить применение обновлений шаблонов к чертежам. Более подробная информация приведена в разделе
Работа со ссылочными шаблонами — «Управление автоматическим обновлением из ссылочных шаблонов».
- Имя шаблона
- Отображение имени файла ссылочного шаблона (DWT или DWG).
- Статус
-
Отображение текущего состояния ссылки:
- В ожидании: отображается при наличии вставленного шаблона, если в диалоговом окне не была нажата кнопка «Применить» или «ОК».
- Загружен: отображается, если шаблон был загружен путем нажатия кнопки «Применить» или «ОК».
- Выгружен: отображается, если снять флажок загрузки, а затем нажать «Применить» или «ОК». Компоненты шаблона удаляются из чертежа.
- Устаревший: отображается, если ранее загруженный шаблон был обновлен. Нажмите кнопку «Применить» или «ОК», чтобы перезагрузить изменения.
- Не найден: отображается, если используемый шаблон не найден в изначально указанной папке. Компоненты шаблона сохраняются в чертеже.
- Дата
- Отображение даты и времени последнего сохранения ссылочного шаблона.
- Сохраненный путь
- Отображение пути, по которому хранится ссылочный шаблон. Если местоположение ссылочного шаблона изменилось, путь можно отредактировать.
- Загрузить
- Загрузка и выгрузка компонентов шаблона ссылки, а также включение и отключение обновления чертежа с применением изменений, внесенных в присоединенный шаблон ссылки.
- Если после снятия флажка загрузки нажать «Применить» или «ОК», неиспользуемые компоненты шаблона ссылки будут удалены из чертежа, а сам чертеж не будет обновляться при внесении в шаблон ссылки дальнейших изменений. Использованные компоненты (например, слои) остаются в чертеже.
- Если после установки флажка загрузки нажать «Применить» или «ОК», компоненты в шаблоне ссылки будут скопированы в чертеж, а любые компоненты чертежа, измененные в шаблоне, будут обновлены.
- «Переместить вверх»
, «Переместить вниз» 
- Изменение приоритета шаблона. Шаблон в начале списка имеет самый высокий приоритет. Компонент в шаблоне с более высоким приоритетом имеет преимущество при наличии повторяющихся компонентов в присоединенных шаблонах, если флажок компонента не снят в шаблоне с более высоким приоритетом и не установлен в шаблоне с более низким приоритетом.
Прим.: Компоненты в шаблоне ссылки всегда преобладают над компонентами в текущем чертеже. Таким образом, стиль поверхности «Стандартный» в текущем чертеже заменяется на стиль поверхности «Стандартный» из шаблона ссылки.
- Развернуть
, свернуть 
- Развертывание нижней части диалогового окна с параметрами шаблона.
В случае присоединения шаблона ссылки нижняя часть диалогового окна разворачивается автоматически. Можно также нажать кнопку
(Развернуть), чтобы открыть эту панель, или
(Свернуть), чтобы закрыть ее.
- Управление связанными параметрами
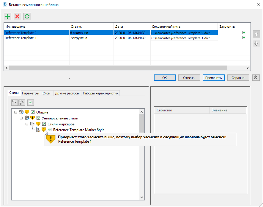
- В нижней части диалогового окна отображаются компоненты, которые могут быть доступны в чертеже по ссылкам. Выберите шаблон в списке, чтобы отобразить сведения о параметрах этого шаблона.
Если шаблон ссылки был предварительно настроен с помощью команды «Установить значения шаблона ссылки по умолчанию», эти компоненты выбираются по умолчанию.
Если после присоединения дополнительного шаблона будут обнаружены повторы, компоненты с конфликтами будут помечены значками предупреждения и подсказками.
Имеется несколько способов разрешения конфликтов.
- Можно нажать кнопку «Применить». Будут применены все повторяющиеся компоненты в шаблоне с более высоким приоритетом, а повторы в шаблоне с более низким приоритетом будут исключены и не будут использоваться.
- Изменить приоритет шаблона можно с помощью кнопок «Вверх» (
) и «Вниз»
перед нажатием кнопки «Применить». Будут применены повторяющиеся компоненты из шаблона с самым высоким приоритетом. Повторяющиеся компоненты из шаблона с более низким приоритетом будут исключены и не будут использоваться.
- Можно снять флажок с компонента в шаблоне с более высоким приоритетом. Если снять флажок с повторяющегося компонента в шаблоне с более высоким приоритетом, компонент в шаблоне с более низким приоритетом останется выбранным и будет использован.
Дополнительные сведения об операциях с повторяющимися компонентами см. в разделе Настройка шаблона ссылки.
- Применить
- Применение изменений, внесенных в диалоговом окне, к чертежу.
Если автоматическое обновление отключено, можно нажать кнопку Применить, чтобы вручную добавить в чертежи изменения, внесенные в компоненты присоединенных шаблонов ссылки.