¿Alguna vez ha deseado crear un nuevo archivo de dibujo en AutoCAD y que los estilos de texto y cota, las capas, las unidades y otros parámetros de dibujo ya estén configurados para poder empezar al instante? Algunos clientes indican que la forma en que inician un dibujo nuevo consiste en abrir un dibujo existente, guardar el dibujo con un nombre nuevo y suprimir la geometría. Esto lleva mucho tiempo y puede derivar en normas obsoletas o incorrectas.
El uso de una plantilla de dibujo con una configuración de dibujo predefinida es una forma eficaz de iniciar un dibujo nuevo y facilitar el cumplimiento de las normas de dibujo en la oficina.
La mayoría de los parámetros de dibujo y la información de estilo guardada que se utilizan al iniciar un dibujo nuevo se pueden guardar en una plantilla. Puede que haya dibujos en los que no se utilicen todos los tipos de línea o estilos de la plantilla y eso está bien, pero la plantilla de dibujo debe contener las normas necesarias para comenzar.
A continuación, se indican algunos parámetros de dibujo que no se pueden almacenar en una plantilla de dibujo:
Autodesk proporciona varias plantillas que se instalan con AutoCAD. Se puede acceder a estas plantillas desde la ficha Inicio de la lista desplegable Plantillas.

Aunque estas plantillas son un excelente punto de partida, es probable que no incluyan los parámetros que necesita.
Las plantillas instaladas con AutoCAD se encuentran en:
c:\Usuarios\<nombre de usuario>\AppData\Local\Autodesk\AutoCAD 2021\R24.0\esp\Template\
Para realizar un cambio en una plantilla, debe abrirla. Abrir una plantilla es como abrir un dibujo.

O bien, en la solicitud de comando, escriba ABRE.

Deberían aparecer las plantillas instaladas con AutoCAD.




Ahora que ha creado y guardado una plantilla, puede empezar a usarla. Por defecto, al iniciar un nuevo dibujo, AutoCAD crea el dibujo a partir de la plantilla especificada en Nombre de archivo de plantilla por defecto de RNUEVO, en este caso, acad.dwt. Vamos a cambiar este parámetro para iniciar un nuevo dibujo con la nueva plantilla.
O bien, en la solicitud de comando, escriba OPCIONES.
O haga doble clic en la ruta de archivo que desee examinar.


Ahora, cuando inicie un nuevo dibujo, AutoCAD utilizará MiPlantilla.
Hasta ahora hemos hablado de dónde se almacenan las plantillas, cómo utiliza AutoCAD una plantilla al abrir un dibujo nuevo y cómo crear una nueva plantilla a partir de una de las plantillas de ejemplo proporcionadas.
Ahora vamos a editar una plantilla. Modificar una plantilla es como editar un dibujo. Siga los pasos descritos anteriormente para abrir MiPlantilla.
Piense en lo que desea que esté configurado al crear un dibujo nuevo y considere la posibilidad de añadir los parámetros de dibujo a MiPlantilla.
A continuación, se indican algunos parámetros de dibujo que pueden ser útiles:
Todos estos son parámetros de dibujo que se pueden añadir a una plantilla, de modo que la próxima vez que cree un dibujo nuevo, estará listo para empezar.
Una forma sencilla de probar los cambios realizados en la plantilla es guardarla y, a continuación, hacer clic en el signo + de las fichas de dibujo para crear un nuevo dibujo. Si mantiene la plantilla abierta para realizar pruebas, los cambios en ella se aplicarán rápidamente.

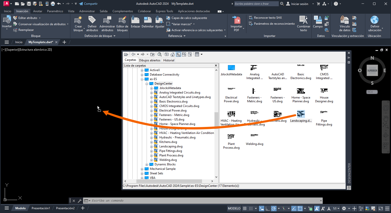
DesignCenter permite añadir capas, estilos guardados y bloques a una plantilla.
En la solicitud de comando, escriba ADCENTER.
Añada las capas, los bloques y los estilos de Landscaping.dwg a la plantilla.

Ahora los parámetros de dibujo, los bloques y los estilos guardados que se han definido en Landscaping.dwg están disponibles en MiPlantilla.
Cree un nuevo dibujo para probar MiPlantilla y compruebe que los bloques estén disponibles en el nuevo dibujo.

¿Qué ocurre si necesita pasar de una plantilla actualizada a un dibujo existente? Supongamos que desea importar algunos parámetros, bloques y estilos guardados desde la plantilla de empresa actualizada. Estos estilos se han añadido a la plantilla después de que iniciase el dibujo, por lo que no se han incorporado desde la plantilla.
En una versión anterior de "¿Ha probado?", hemos hablado sobre la adición de estilos guardados de una plantilla actualizada a un dibujo existente. Esa información está disponible la sección Importar varios estilos de "¿Ha probado?: importar estilos".
Las plantillas pueden ser una herramienta muy eficaz para aplicar normas en la oficina y ahorrar tiempo al crear dibujos nuevos. No son difíciles de configurar y se pueden crear, editar y compartir fácilmente conforme cambian las normas de la oficina.
A continuación, se indican los comandos y las variables de sistema de uso frecuente relacionados con las plantillas.
| Comandos | Descripción | 
|---|---|
| ADCENTER | Administra e inserta contenido como bloques, refx y patrones de sombreado. | 
| NUEVO | Crea un archivo de dibujo nuevo. | 
| LIMPIA | Elimina del dibujo los elementos que no se estén utilizando, como definiciones de bloque o capas. | 
| RNUEVO | Crea un nuevo dibujo con el archivo de plantilla de dibujo especificado. | 
| UNIDADES | Controla la precisión y los formatos de visualización de las coordenadas, las distancias y los ángulos. | 
| Variable de sistema | Descripción | Valor por defecto | Se ha guardado en | 
|---|---|---|---|
| AUNITS | Establece las unidades para los ángulos. | 0 | Dibujo | 
| AUPREC | Establece la precisión de visualización para unidades angulares y coordenadas. | 0 | Dibujo | 
| LUNITS | Establece el formato de las unidades lineales para la creación de objetos. | 2 | Dibujo | 
| LUPREC | Establece la precisión de visualización para unidades lineales y coordenadas. | 4 | Dibujo | 
| MEASUREMENT | Determina si en el dibujo actual se utilizan archivos de patrones de sombreado y de tipo de línea imperiales o métricos. | 0 (imperial) o 1 (métrico) | Dibujo |