Laden von Änderungen aus Autodesk Docs

Laden Sie Änderungen, die an einem Datenaustausch in Autodesk Docs vorgenommen wurden.

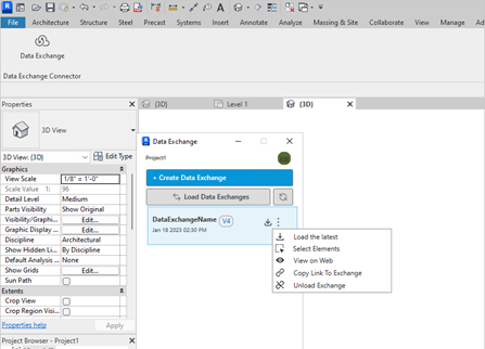
Laden Sie die neuesten Änderungen, wenn ein Datenaustausch in Autodesk Docs aktualisiert wird. Aktualisieren Sie die Verbindung, um den aktualisierten Datenaustausch anzuzeigen, und laden Sie diesen dann in Ihr Modell.
  1. Klicken Sie auf das Symbol Refresh, um zu prüfen, ob neue Versionen des Datenaustauschs verfügbar sind.
  2. Wählen Sie Data Exchange aus der Liste aus, klicken Sie auf das Menü mit den drei Punkten , und wählen Sie Load the latest aus der Dropdown-Liste aus.

  3. Der neueste Datenaustausch wird geladen, und die Version wird schrittweise aktualisiert.